Other Parts Discussed in Thread: LAUNCHXL-F28069M, BOOSTXL-BUCKCONV
Dear TI Experts,
I am using TIDM-DC-DC-BUCK(http://www.ti.com/tool/TIDM-DC-DC-BUCK) Converter with LAUNCHXL-F28069M.
I have taken reference from the document http://www.ti.com/lit/ug/tidu986/tidu986.pdf
I have done exactly the same as it is explained in the reference document.
1.3.6 Run the Code
1. Press F8 to run the code.
2. Turn on the 9-V supply.
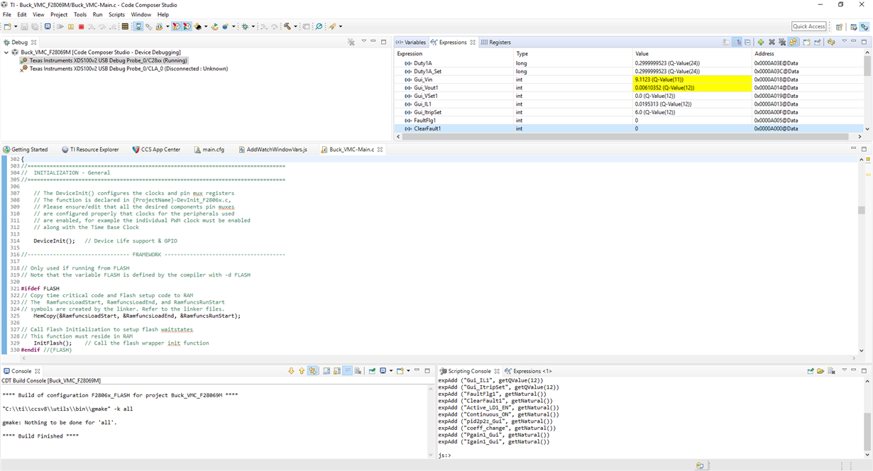
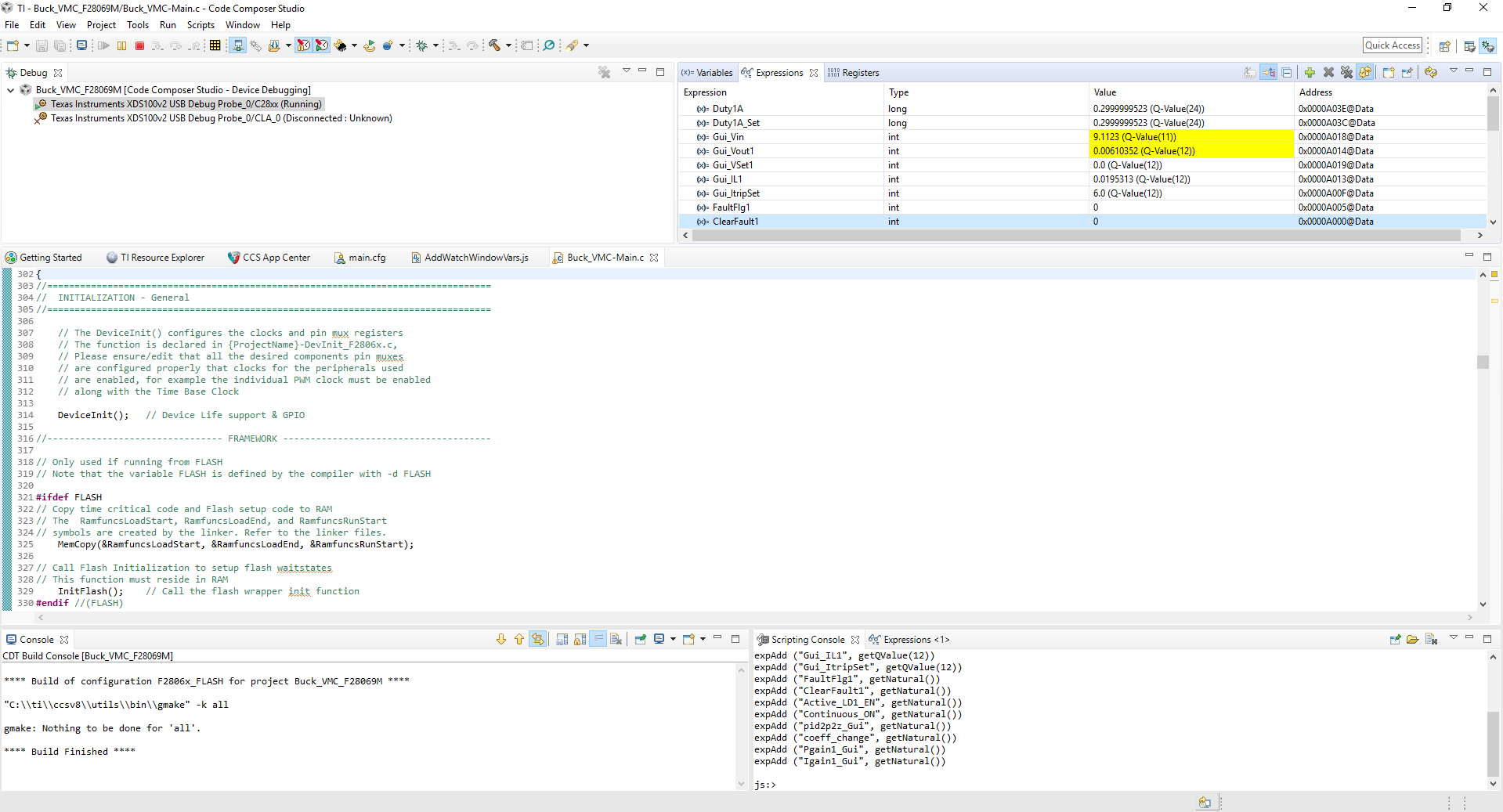
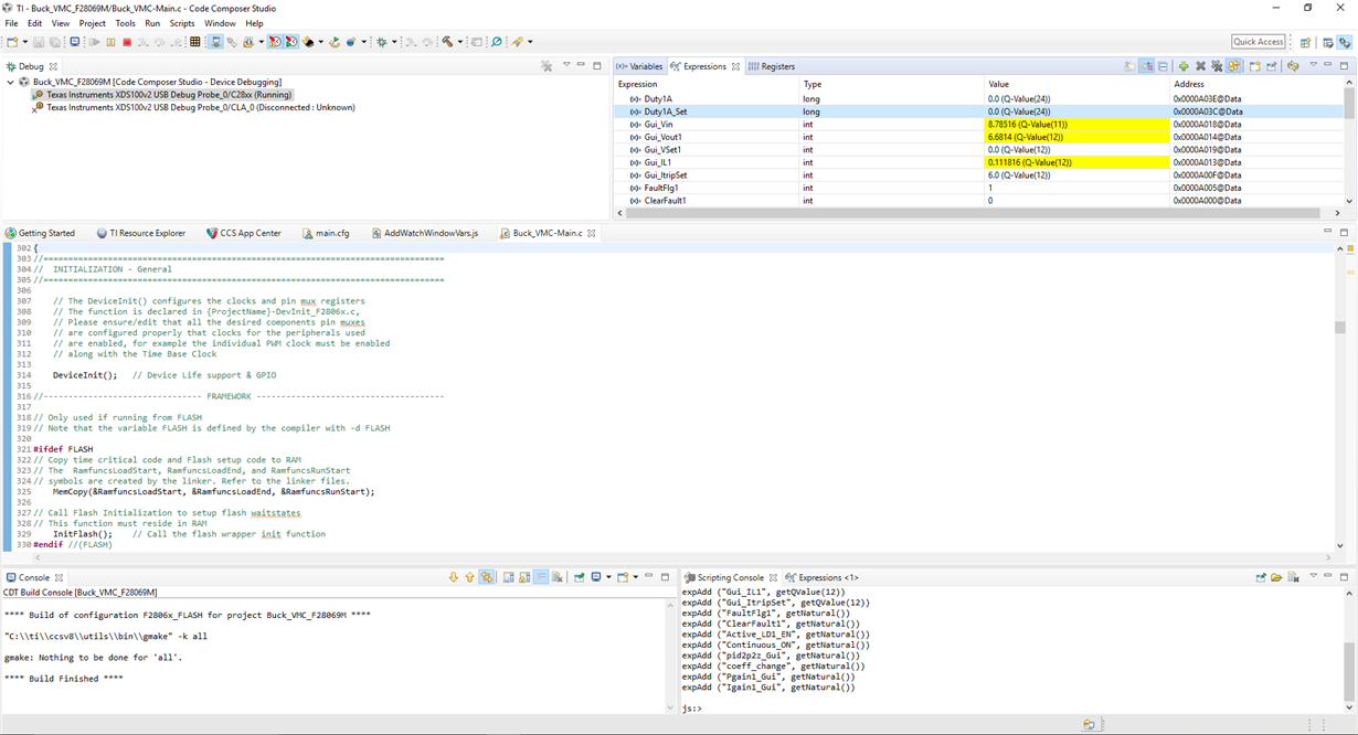
3. Observe Gui_Vin in the watch window (it should now be 9 V).
4. Turn on switch SW1 on the BoosterPack.
5. Increase Duty1A_Set to 0.3 in Q24.
6. Observe the output voltage Gui_Vout1.
When I am at Step 2 turn on the 9V supply, I am getting 9V at expression window. before turning on the switch SW1.
But, when I am turning on the Switch SW1, I should get almost 0V because my duty is 0 but I am getting some 6V at output.
Input voltage is also dipped to 8.7V and load resistance (PR1) getting heated. FaultFlag has been set to 1.
it looks like something is shorting. But this is the first time I am using the board. How that is possible?
I have checked the PWM pulses at PWM4A and PWM4B. Both are zero. but still output is comming 6V.
Kindly, help regarding this.
