Part Number: TMS320F28375D
Other Parts Discussed in Thread: C2000WARE
Hi,
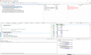
I am trying to run flash example from C2000Ware 3.03 (device_support\f2837xd\examples\cpu1\flash_programming_dcsm\cpu01).
But after going to the example function Example_CallFlashAPI in the debug mode, there is some problem - the instructions have 0x00 code and ILLEGAL ISR is called. Screenshot and the project are attached.
Can you help me find the issue here? Maybe I am missing some compiler options (I use TI v20.2.4.LTS) or something else?
Best Regards,
Mateusz
