Other Parts Discussed in Thread: C2000WARE
Hi All,
If an "ITRAP Exception" occurs in the table, where is this error logged and how can I check the logged error?

Best Regards,
Ito
This thread has been locked.
If you have a related question, please click the "Ask a related question" button in the top right corner. The newly created question will be automatically linked to this question.
Hi All,
If an "ITRAP Exception" occurs in the table, where is this error logged and how can I check the logged error?

Best Regards,
Ito
Hi Ito-san,
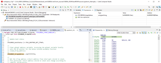
Once you are in ITRAP, you can load the bootrom symbol from C2000Ware_x(whatever version you have)/libraries/boot_rom/f28003x/rev0/rom_sources/ccs_files/cpu/Release/F28003x_ROM.out. In CCS do this through Run->Load Symbols. Once symbol is loaded, you can load the sources to view variable CPU1BROM_itrapAddress in the expressions window as shown:

Point the sources to C2000Ware_x(whatever version you have)/libraries/boot_rom/f28003x/rev0/rom_sources/F28003x_ROM/bootROM/source
Anyway, ITRAP address will be stored in 0x0000001E for F28003x as shown in the expressions window.
Regards,
Joseph