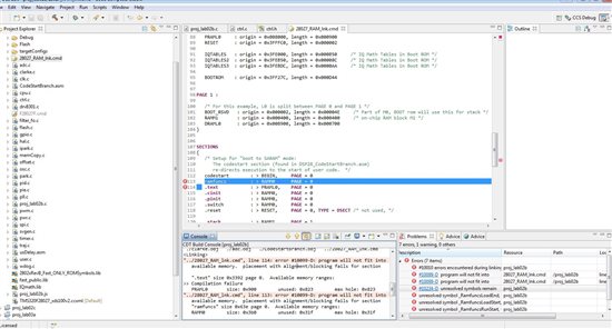
It seems that all my labs in Motorware don't include debug build configurations so I'm having to create them myself. Also, the kit is not listed in the target configurations so I'm using Experimenters Kit - Piccolo F28027. I'm not sure if this is the problem or not.
lab01 (although completely useless) compiled and ran. Incidentally, LED0 is the one that flashes on my kit, not LET2.
Please help. Dead in the water.







