This thread has been locked.

If you have a related question, please click the "Ask a related question" button in the top right corner. The newly created question will be automatically linked to this question.

TMS320F28377D + HRPWM library problem

Hello,

I hope someone can help me.

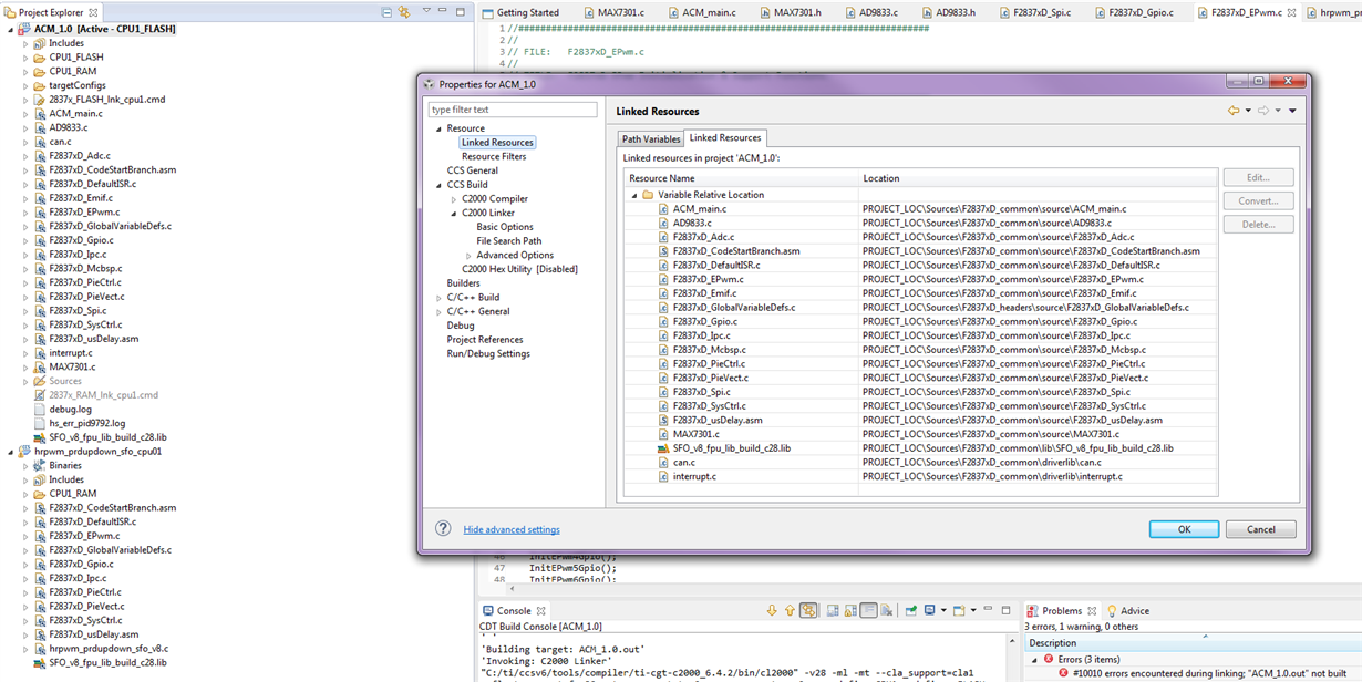
I am trying to include the HRPWM functionality. To use the SFO function I have to include the "SFO_V8.h" file

as well as the "SFO_TI_BUILD_V8_FPU.lib" (so said in the hrpwm_prdupdown_sfo_v8.c example from control suite).

Now my problem: There is no "SFO_TI_BUILD_V8_FPU.lib". I found a library called "SFO_v8_fpu_lib_build_c28.lib" instead.

I added it to the linker libraries but it did not work. the function "SFO()" still remains unresolved.

Does anyone have this lib? Any ideas?

I am looking forward to your answers.

Regards, Werner

  • It is still a mystery to me. I can build the hrpwm_prdupdown_sfo_cpu01 project from the Control Suite. But when I try to build my project, "SFO_V8.h" and "SFO_v8_fpu_lib_build_c28.lib" included exactely the same way, _SFO remains unresolved. Because I am able to access variables from "SFO_V8.h" the header file seems to be included correct. What am I doing wrong?

    I include "SFO_V8.h" from "F2837xD_EPwm.c" and the "SFO_v8_fpu_lib_build_c28.lib" I added under linked resouces. In the example this is made the same way.

    I hope someone can help me.

    Regards,

    Werner

  • Hi Werner

    I'm not sure, but it seems that the lib is not really found when linking. Check your linker settings (compare with example).

    Is there really no file or path listed in "File search path" in the example?

    Regards,

    Roger

  • The lib was included correctly. I updated my compiler and suddenly it worked.