Part Number: TMS320F28035
Other Parts Discussed in Thread: SFRA
Tool/software: Linux
I am Vamshi Krishna,
I am trying to tune Solar Micro Inverter with SFRA, but GUI is not supported in Linux(Ubuntu 16.04). So, I am taking values directly from Memory Browser.
Since I am using a fixed point processor, then how to fix the below problem.
Above is a 32bit Unsigned integer picture
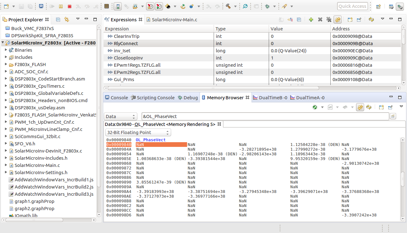
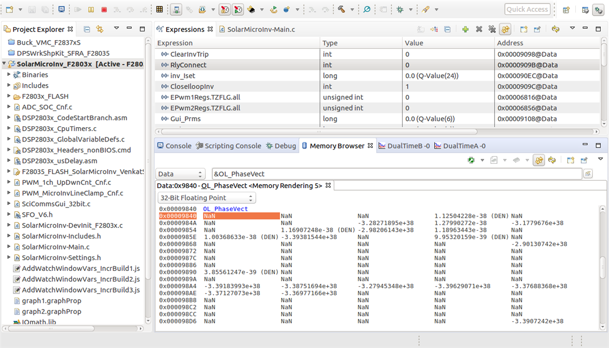
If I keep 32 Bit Floating I am getting the right values, but for the below one I am getting a problem.
Now if I select 32 bit floating point I am getting the below problem.
Help me to solve this.



