This thread has been locked.

If you have a related question, please click the "Ask a related question" button in the top right corner. The newly created question will be automatically linked to this question.

TMS320F28069: Using driverlib headers in motorware Lab05d project

Part Number: TMS320F28069
Other Parts Discussed in Thread: C2000WARE, MOTORWARE

Hi,

I am trying to use the gpio header from driverlib to be used in the Lab05d.

While compiling, I do get an error:

>> Compilation failure
subdir_rules.mk:135: recipe for target 'proj_lab05d.obj' failed
"D:/ti/C2000Ware_1_00_04_00_Software/device_support/f2806x/headers/include/F2806x_Gpio.h", line 55: error #20: identifier "Uint16" is undefined

What other headers need to be included to use Uint16 ?

I tried including stdint.h anf stdlib.h, but that did not seem to have any effect at all. Which headers do you suggest ?

Any thoughts ?

Thanks,

Manu

  • Replying to my own post:

    Found the following definitions in F2806x_Device.h

    #ifndef _TI_STD_TYPES
    #define _TI_STD_TYPES
    
    //
    // These types are also defined in DSP/BIOS 5.x's <std.h> and the
    // SYS/BIOS 6.x's <xdc/std.h> files.  We need to protect their
    // definition with the #ifndef/#define guard to avoid the duplicate
    // definition warning.
    //
    // SYS/BIOS requires that the <xdc/std.h> file be included before
    // any other .h files.
    //
    typedef int             Int;
    typedef unsigned        Uns;
    typedef char            Char;
    typedef char            *String;
    typedef void            *Ptr;
    typedef unsigned short	Bool;
    
    typedef unsigned long   Uint32;
    typedef unsigned int    Uint16;
    typedef unsigned char   Uint8;
    
    typedef long            Int32;
    typedef int             Int16;
    typedef char            Int8;
    
    #endif
    

    The above definitions seem to address the issue. Is that be the recommended way ?

    Thanks,

    Manu

  • Update:


    Had to add F2806x_GlobalVariableDefs.c to ProjLab05d to get DmaRegs and GpioCtrlRegs.
    During inking phase, things do not seem to look well. Scratching my head, what to do next.

    Any thoughts/suggestions ?

    Thanks,

    Manu



    "D:/ti/motorware_1_01_00_18/sw/ide/ccs/cmd/f2806x/f28069M_ram_lnk.cmd" -l"D:/ti/ccsv8/tools/compiler/ti-cgt-c2000_16.9.7.LTS/lib/libc.a"
    <Linking>
    warning #10247-D: creating output section "PartIdRegsFile" without a SECTIONS
    specification
    warning #10247-D: creating output section "EmuKeyVar" without a SECTIONS
    specification
    warning #10247-D: creating output section "EmuBModeVar" without a SECTIONS
    specification
    warning #10247-D: creating output section "FlashCallbackVar" without a SECTIONS
    specification
    warning #10247-D: creating output section "FlashScalingVar" without a SECTIONS
    specification
    warning #10247-D: creating output section "SysPwrCtrlRegsFile" without a
    SECTIONS specification
    warning #10247-D: creating output section "DevEmuRegsFile" without a SECTIONS
    specification
    warning #10247-D: creating output section "FlashRegsFile" without a SECTIONS
    specification
    warning #10247-D: creating output section "CpuTimer0RegsFile" without a
    SECTIONS specification
    warning #10247-D: creating output section "CpuTimer2RegsFile" without a
    SECTIONS specification
    warning #10247-D: creating output section "CsmPwlFile" without a SECTIONS
    specification
    warning #10247-D: creating output section "CpuTimer1RegsFile" without a
    SECTIONS specification
    warning #10247-D: creating output section "ScibRegsFile" without a SECTIONS
    specification
    warning #10247-D: creating output section "SpiaRegsFile" without a SECTIONS
    specification
    warning #10247-D: creating output section "AdcResultFile" without a SECTIONS
    specification
    warning #10247-D: creating output section "SciaRegsFile" without a SECTIONS
    specification
    warning #10247-D: creating output section "NmiIntruptRegsFile" without a
    SECTIONS specification
    warning #10247-D: creating output section "CsmRegsFile" without a SECTIONS
    specification
    warning #10247-D: creating output section "SpibRegsFile" without a SECTIONS
    specification
    warning #10247-D: creating output section "XIntruptRegsFile" without a SECTIONS
    specification
    warning #10247-D: creating output section "Comp2RegsFile" without a SECTIONS
    specification
    warning #10247-D: creating output section "Comp1RegsFile" without a SECTIONS
    specification
    warning #10247-D: creating output section "Comp3RegsFile" without a SECTIONS
    specification
    warning #10247-D: creating output section "PieCtrlRegsFile" without a SECTIONS
    specification
    warning #10247-D: creating output section "GpioIntRegsFile" without a SECTIONS
    specification
    warning #10247-D: creating output section "GpioDataRegsFile" without a SECTIONS
    specification
    warning #10247-D: creating output section "HRCap3RegsFile" without a SECTIONS
    specification
    warning #10247-D: creating output section "HRCap4RegsFile" without a SECTIONS
    specification
    warning #10247-D: creating output section "HRCap1RegsFile" without a SECTIONS
    specification
    warning #10247-D: creating output section "HRCap2RegsFile" without a SECTIONS
    specification
    warning #10247-D: creating output section "ECap2RegsFile" without a SECTIONS
    specification
    warning #10247-D: creating output section "ECap1RegsFile" without a SECTIONS
    specification
    warning #10247-D: creating output section "ECap3RegsFile" without a SECTIONS
    specification
    warning #10247-D: creating output section "EQep2RegsFile" without a SECTIONS
    specification
    warning #10247-D: creating output section "I2caRegsFile" without a SECTIONS
    specification
    warning #10247-D: creating output section "EQep1RegsFile" without a SECTIONS
    specification
    warning #10247-D: creating output section "McbspaRegsFile" without a SECTIONS
    specification
    warning #10247-D: creating output section "SysCtrlRegsFile" without a SECTIONS
    specification
    warning #10247-D: creating output section "ECanaRegsFile" without a SECTIONS
    specification
    warning #10247-D: creating output section "ECanaMOTORegsFile" without a
    SECTIONS specification
    warning #10247-D: creating output section "EPwm2RegsFile" without a SECTIONS
    specification
    warning #10247-D: creating output section "EPwm1RegsFile" without a SECTIONS
    specification
    warning #10247-D: creating output section "ECanaLAMRegsFile" without a SECTIONS
    specification
    warning #10247-D: creating output section "ECanaMOTSRegsFile" without a
    SECTIONS specification
    warning #10247-D: creating output section "Cla1RegsFile" without a SECTIONS
    specification
    warning #10247-D: creating output section "EPwm7RegsFile" without a SECTIONS
    specification
    warning #10247-D: creating output section "EPwm6RegsFile" without a SECTIONS
    specification
    warning #10247-D: creating output section "GpioCtrlRegsFile" without a SECTIONS
    specification
    warning #10247-D: creating output section "EPwm8RegsFile" without a SECTIONS
    specification
    warning #10247-D: creating output section "EPwm4RegsFile" without a SECTIONS
    specification
    warning #10247-D: creating output section "EPwm5RegsFile" without a SECTIONS
    specification
    warning #10247-D: creating output section "EPwm3RegsFile" without a SECTIONS
    specification
    warning #10247-D: creating output section "AdcRegsFile" without a SECTIONS
    specification
    warning #10247-D: creating output section "DmaRegsFile" without a SECTIONS
    specification
    warning #10247-D: creating output section "PieVectTableFile" without a SECTIONS
    specification
    warning #10247-D: creating output section "ECanaMboxesFile" without a SECTIONS
    specification
    warning #10247-D: creating output section "Usb0RegsFile" without a SECTIONS
    specification
    warning #10247-D: creating output section "DMARAML5" without a SECTIONS
    specification
    error #10099-D: program will not fit into available memory. run placement with
    alignment/blocking fails for section "DMARAML5" size 0x440 page 1.
    Available memory ranges:
    BOOT_RSVD size: 0x4e unused: 0x4e max hole: 0x4e
    RAMM1 size: 0x400 unused: 0x50 max hole: 0x50
    USB_RAM size: 0x800 unused: 0x3ac max hole: 0x3ac
    error #10099-D: program will not fit into available memory. run placement with
    alignment/blocking fails for section "ECanaLAMRegsFile" size 0x40 page 1.
    Available memory ranges:
    BOOT_RSVD size: 0x4e unused: 0x4e max hole: 0x4e
    RAMM1 size: 0x400 unused: 0x10 max hole: 0x10
    USB_RAM size: 0x800 unused: 0x7c max hole: 0x30
    error #10099-D: program will not fit into available memory. run placement with
    alignment/blocking fails for section "ECanaMOTORegsFile" size 0x40 page 1.
    Available memory ranges:
    BOOT_RSVD size: 0x4e unused: 0x4e max hole: 0x4e
    RAMM1 size: 0x400 unused: 0x10 max hole: 0x10
    USB_RAM size: 0x800 unused: 0x7c max hole: 0x30
    error #10099-D: program will not fit into available memory. run placement with
    alignment/blocking fails for section "ECanaMOTSRegsFile" size 0x40 page 1.
    Available memory ranges:
    BOOT_RSVD size: 0x4e unused: 0x4e max hole: 0x4e
    RAMM1 size: 0x400 unused: 0x10 max hole: 0x10
    USB_RAM size: 0x800 unused: 0x7c max hole: 0x30
    error #10099-D: program will not fit into available memory. run placement with
    alignment/blocking fails for section "EPwm1RegsFile" size 0x40 page 1.
    Available memory ranges:
    BOOT_RSVD size: 0x4e unused: 0x4e max hole: 0x4e
    RAMM1 size: 0x400 unused: 0x10 max hole: 0x10
    USB_RAM size: 0x800 unused: 0x7c max hole: 0x30
    error #10099-D: program will not fit into available memory. run placement with
    alignment/blocking fails for section "EPwm2RegsFile" size 0x40 page 1.
    Available memory ranges:
    BOOT_RSVD size: 0x4e unused: 0x4e max hole: 0x4e
    RAMM1 size: 0x400 unused: 0x10 max hole: 0x10
    USB_RAM size: 0x800 unused: 0x7c max hole: 0x30
    error #10099-D: program will not fit into available memory. run placement with
    alignment/blocking fails for section "EPwm3RegsFile" size 0x40 page 1.
    Available memory ranges:
    BOOT_RSVD size: 0x4e unused: 0x4e max hole: 0x4e
    RAMM1 size: 0x400 unused: 0x10 max hole: 0x10
    USB_RAM size: 0x800 unused: 0x7c max hole: 0x30
    error #10099-D: program will not fit into available memory. run placement with
    alignment/blocking fails for section "EPwm4RegsFile" size 0x40 page 1.
    Available memory ranges:
    BOOT_RSVD size: 0x4e unused: 0x4e max hole: 0x4e
    RAMM1 size: 0x400 unused: 0x10 max hole: 0x10
    USB_RAM size: 0x800 unused: 0x7c max hole: 0x30
    error #10099-D: program will not fit into available memory. run placement with
    alignment/blocking fails for section "EPwm5RegsFile" size 0x40 page 1.
    Available memory ranges:
    BOOT_RSVD size: 0x4e unused: 0x4e max hole: 0x4e
    RAMM1 size: 0x400 unused: 0x10 max hole: 0x10
    USB_RAM size: 0x800 unused: 0x7c max hole: 0x30
    error #10099-D: program will not fit into available memory. run placement with
    alignment/blocking fails for section "EPwm6RegsFile" size 0x40 page 1.
    Available memory ranges:
    BOOT_RSVD size: 0x4e unused: 0x4e max hole: 0x4e
    RAMM1 size: 0x400 unused: 0x10 max hole: 0x10
    USB_RAM size: 0x800 unused: 0x7c max hole: 0x30
    error #10099-D: program will not fit into available memory. run placement with
    alignment/blocking fails for section "EPwm7RegsFile" size 0x40 page 1.
    Available memory ranges:
    BOOT_RSVD size: 0x4e unused: 0x4e max hole: 0x4e
    RAMM1 size: 0x400 unused: 0x10 max hole: 0x10
    USB_RAM size: 0x800 unused: 0x7c max hole: 0x30
    error #10099-D: program will not fit into available memory. run placement with
    alignment/blocking fails for section "EPwm8RegsFile" size 0x40 page 1.
    Available memory ranges:
    BOOT_RSVD size: 0x4e unused: 0x4e max hole: 0x4e
    RAMM1 size: 0x400 unused: 0x10 max hole: 0x10
    USB_RAM size: 0x800 unused: 0x7c max hole: 0x30
    error #10099-D: program will not fit into available memory. run placement with
    alignment/blocking fails for section "GpioCtrlRegsFile" size 0x40 page 1.
    Available memory ranges:
    BOOT_RSVD size: 0x4e unused: 0x4e max hole: 0x4e
    RAMM1 size: 0x400 unused: 0x10 max hole: 0x10
    USB_RAM size: 0x800 unused: 0x7c max hole: 0x30
    error #10099-D: program will not fit into available memory. run placement with
    alignment/blocking fails for section "EQep1RegsFile" size 0x22 page 1.
    Available memory ranges:
    BOOT_RSVD size: 0x4e unused: 0x1a max hole: 0x1a
    RAMM1 size: 0x400 unused: 0x10 max hole: 0x10
    USB_RAM size: 0x800 unused: 0x28 max hole: 0x20
    error #10099-D: program will not fit into available memory. run placement with
    alignment/blocking fails for section "EQep2RegsFile" size 0x22 page 1.
    Available memory ranges:
    BOOT_RSVD size: 0x4e unused: 0x1a max hole: 0x1a
    RAMM1 size: 0x400 unused: 0x10 max hole: 0x10
    USB_RAM size: 0x800 unused: 0x28 max hole: 0x20
    error #10099-D: program will not fit into available memory. run placement with
    alignment/blocking fails for section "I2caRegsFile" size 0x22 page 1.
    Available memory ranges:
    BOOT_RSVD size: 0x4e unused: 0x1a max hole: 0x1a
    RAMM1 size: 0x400 unused: 0x10 max hole: 0x10
    USB_RAM size: 0x800 unused: 0x28 max hole: 0x20
    error #10099-D: program will not fit into available memory. run placement with
    alignment/blocking fails for section "ECap2RegsFile" size 0x20 page 1.
    Available memory ranges:
    BOOT_RSVD size: 0x4e unused: 0x1a max hole: 0x1a
    RAMM1 size: 0x400 unused: 0x10 max hole: 0x10
    USB_RAM size: 0x800 unused: 0x8 max hole: 0x8
    error #10099-D: program will not fit into available memory. run placement with
    alignment/blocking fails for section "ECap3RegsFile" size 0x20 page 1.
    Available memory ranges:
    BOOT_RSVD size: 0x4e unused: 0x1a max hole: 0x1a
    RAMM1 size: 0x400 unused: 0x10 max hole: 0x10
    USB_RAM size: 0x800 unused: 0x8 max hole: 0x8
    error #10099-D: program will not fit into available memory. run placement with
    alignment/blocking fails for section "GpioDataRegsFile" size 0x20 page 1.
    Available memory ranges:
    BOOT_RSVD size: 0x4e unused: 0x1a max hole: 0x1a
    RAMM1 size: 0x400 unused: 0x10 max hole: 0x10
    USB_RAM size: 0x800 unused: 0x8 max hole: 0x8
    error #10099-D: program will not fit into available memory. run placement with
    alignment/blocking fails for section "GpioIntRegsFile" size 0x20 page 1.
    Available memory ranges:
    BOOT_RSVD size: 0x4e unused: 0x1a max hole: 0x1a
    RAMM1 size: 0x400 unused: 0x10 max hole: 0x10
    USB_RAM size: 0x800 unused: 0x8 max hole: 0x8
    error #10099-D: program will not fit into available memory. run placement with
    alignment/blocking fails for section "HRCap1RegsFile" size 0x20 page 1.
    Available memory ranges:
    BOOT_RSVD size: 0x4e unused: 0x1a max hole: 0x1a
    RAMM1 size: 0x400 unused: 0x10 max hole: 0x10
    USB_RAM size: 0x800 unused: 0x8 max hole: 0x8
    error #10099-D: program will not fit into available memory. run placement with
    alignment/blocking fails for section "HRCap2RegsFile" size 0x20 page 1.
    Available memory ranges:
    BOOT_RSVD size: 0x4e unused: 0x1a max hole: 0x1a
    RAMM1 size: 0x400 unused: 0x10 max hole: 0x10
    USB_RAM size: 0x800 unused: 0x8 max hole: 0x8
    error #10099-D: program will not fit into available memory. run placement with
    alignment/blocking fails for section "HRCap3RegsFile" size 0x20 page 1.
    Available memory ranges:
    BOOT_RSVD size: 0x4e unused: 0x1a max hole: 0x1a
    RAMM1 size: 0x400 unused: 0x10 max hole: 0x10
    USB_RAM size: 0x800 unused: 0x8 max hole: 0x8
    error #10099-D: program will not fit into available memory. run placement with
    alignment/blocking fails for section "HRCap4RegsFile" size 0x20 page 1.
    Available memory ranges:
    BOOT_RSVD size: 0x4e unused: 0x1a max hole: 0x1a
    RAMM1 size: 0x400 unused: 0x10 max hole: 0x10
    USB_RAM size: 0x800 unused: 0x8 max hole: 0x8
    error #10099-D: program will not fit into available memory. run placement with
    alignment/blocking fails for section "PieCtrlRegsFile" size 0x1a page 1.
    Available memory ranges:
    BOOT_RSVD size: 0x4e unused: 0x1a max hole: 0x1a
    RAMM1 size: 0x400 unused: 0x10 max hole: 0x10
    USB_RAM size: 0x800 unused: 0x8 max hole: 0x8
    error #10099-D: program will not fit into available memory. run placement with
    alignment/blocking fails for section "Comp1RegsFile" size 0x14 page 1.
    Available memory ranges:
    BOOT_RSVD size: 0x4e unused: 0x1a max hole: 0x1a
    RAMM1 size: 0x400 unused: 0x10 max hole: 0x10
    USB_RAM size: 0x800 unused: 0x8 max hole: 0x8
    error #10099-D: program will not fit into available memory. run placement with
    alignment/blocking fails for section "Comp2RegsFile" size 0x14 page 1.
    Available memory ranges:
    BOOT_RSVD size: 0x4e unused: 0x1a max hole: 0x1a
    RAMM1 size: 0x400 unused: 0x10 max hole: 0x10
    USB_RAM size: 0x800 unused: 0x8 max hole: 0x8
    error #10099-D: program will not fit into available memory. run placement with
    alignment/blocking fails for section "Comp3RegsFile" size 0x14 page 1.
    Available memory ranges:
    BOOT_RSVD size: 0x4e unused: 0x1a max hole: 0x1a
    RAMM1 size: 0x400 unused: 0x10 max hole: 0x10
    USB_RAM size: 0x800 unused: 0x8 max hole: 0x8
    error #10099-D: program will not fit into available memory. run placement with
    alignment/blocking fails for section "NmiIntruptRegsFile" size 0x10 page 1.
    Available memory ranges:
    BOOT_RSVD size: 0x4e unused: 0xa max hole: 0xa
    RAMM1 size: 0x400 unused: 0x0 max hole: 0x0
    USB_RAM size: 0x800 unused: 0x8 max hole: 0x8
    error #10099-D: program will not fit into available memory. run placement with
    alignment/blocking fails for section "SciaRegsFile" size 0x10 page 1.
    Available memory ranges:
    BOOT_RSVD size: 0x4e unused: 0xa max hole: 0xa
    RAMM1 size: 0x400 unused: 0x0 max hole: 0x0
    USB_RAM size: 0x800 unused: 0x8 max hole: 0x8
    error #10099-D: program will not fit into available memory. run placement with
    alignment/blocking fails for section "ScibRegsFile" size 0x10 page 1.
    Available memory ranges:
    BOOT_RSVD size: 0x4e unused: 0xa max hole: 0xa
    RAMM1 size: 0x400 unused: 0x0 max hole: 0x0
    USB_RAM size: 0x800 unused: 0x8 max hole: 0x8
    error #10099-D: program will not fit into available memory. run placement with
    alignment/blocking fails for section "SpiaRegsFile" size 0x10 page 1.
    Available memory ranges:
    BOOT_RSVD size: 0x4e unused: 0xa max hole: 0xa
    RAMM1 size: 0x400 unused: 0x0 max hole: 0x0
    USB_RAM size: 0x800 unused: 0x8 max hole: 0x8
    error #10099-D: program will not fit into available memory. run placement with
    alignment/blocking fails for section "SpibRegsFile" size 0x10 page 1.
    Available memory ranges:
    BOOT_RSVD size: 0x4e unused: 0xa max hole: 0xa
    RAMM1 size: 0x400 unused: 0x0 max hole: 0x0
    USB_RAM size: 0x800 unused: 0x8 max hole: 0x8
    error #10099-D: program will not fit into available memory. run placement with
    alignment/blocking fails for section "XIntruptRegsFile" size 0x10 page 1.
    Available memory ranges:
    BOOT_RSVD size: 0x4e unused: 0xa max hole: 0xa
    RAMM1 size: 0x400 unused: 0x0 max hole: 0x0
    USB_RAM size: 0x800 unused: 0x8 max hole: 0x8
    error #10099-D: program will not fit into available memory. run placement with
    alignment/blocking fails for section "CpuTimer2RegsFile" size 0x8 page 1.
    Available memory ranges:
    BOOT_RSVD size: 0x4e unused: 0x2 max hole: 0x2
    RAMM1 size: 0x400 unused: 0x0 max hole: 0x0
    USB_RAM size: 0x800 unused: 0x0 max hole: 0x0
    error #10099-D: program will not fit into available memory. run placement with
    alignment/blocking fails for section "CsmPwlFile" size 0x8 page 1.
    Available memory ranges:
    BOOT_RSVD size: 0x4e unused: 0x2 max hole: 0x2
    RAMM1 size: 0x400 unused: 0x0 max hole: 0x0
    USB_RAM size: 0x800 unused: 0x0 max hole: 0x0
    error #10099-D: program will not fit into available memory. run placement with
    alignment/blocking fails for section "FlashRegsFile" size 0x8 page 1.
    Available memory ranges:
    BOOT_RSVD size: 0x4e unused: 0x2 max hole: 0x2
    RAMM1 size: 0x400 unused: 0x0 max hole: 0x0
    USB_RAM size: 0x800 unused: 0x0 max hole: 0x0
    error #10099-D: program will not fit into available memory. run placement with
    alignment/blocking fails for section "DevEmuRegsFile" size 0x4 page 1.
    Available memory ranges:
    BOOT_RSVD size: 0x4e unused: 0x2 max hole: 0x2
    RAMM1 size: 0x400 unused: 0x0 max hole: 0x0
    USB_RAM size: 0x800 unused: 0x0 max hole: 0x0
    error #10099-D: program will not fit into available memory. run placement with
    alignment/blocking fails for section "SysPwrCtrlRegsFile" size 0x3 page 1.
    Available memory ranges:
    BOOT_RSVD size: 0x4e unused: 0x2 max hole: 0x2
    RAMM1 size: 0x400 unused: 0x0 max hole: 0x0
    USB_RAM size: 0x800 unused: 0x0 max hole: 0x0
    error #10099-D: program will not fit into available memory. run placement with
    alignment/blocking fails for section "FlashScalingVar" size 0x2 page 1.
    Available memory ranges:
    BOOT_RSVD size: 0x4e unused: 0x0 max hole: 0x0
    RAMM1 size: 0x400 unused: 0x0 max hole: 0x0
    USB_RAM size: 0x800 unused: 0x0 max hole: 0x0
    error #10099-D: program will not fit into available memory. run placement with
    alignment/blocking fails for section "EmuBModeVar" size 0x1 page 1.
    Available memory ranges:
    BOOT_RSVD size: 0x4e unused: 0x0 max hole: 0x0
    RAMM1 size: 0x400 unused: 0x0 max hole: 0x0
    USB_RAM size: 0x800 unused: 0x0 max hole: 0x0
    error #10099-D: program will not fit into available memory. run placement with
    alignment/blocking fails for section "EmuKeyVar" size 0x1 page 1. Available
    memory ranges:
    BOOT_RSVD size: 0x4e unused: 0x0 max hole: 0x0
    RAMM1 size: 0x400 unused: 0x0 max hole: 0x0
    USB_RAM size: 0x800 unused: 0x0 max hole: 0x0
    error #10099-D: program will not fit into available memory. run placement with
    alignment/blocking fails for section "PartIdRegsFile" size 0x1 page 1.
    Available memory ranges:
    BOOT_RSVD size: 0x4e unused: 0x0 max hole: 0x0
    RAMM1 size: 0x400 unused: 0x0 max hole: 0x0
    USB_RAM size: 0x800 unused: 0x0 max hole: 0x0
    error #10010: errors encountered during linking; "proj_lab05d.out" not built

    >> Compilation failure
    makefile:175: recipe for target 'proj_lab05d.out' failed
    gmake: *** [proj_lab05d.out] Error 1
    gmake: Target 'all' not remade because of errors.

    **** Build Finished ****
  • Update:

    Adding F2806x_Headers_nonBIOS.cmd to Lab05d did fix the build failure.
    No errors after this.
    Wonder whether it is the right way. Maybe someone having a bit more idea on this topic can comment ?

    Thanks,

    Manu
  • The F2806x_Device.h and F2806x_Headers_nonBIOS.cmd are the source files that you need to correct this, as you mention. It is appropriate to add these into the lab when including driverlib API

    Sean
  • Hi Sean,

    One thing that I am confused is that HAL already builds up a register map. Then there is the register map in F2806x_Headers_nonBIOS.cmd file.
    Slightly confused on the matter in that context.

    Thanks,

    Manu
  • The C2000Ware register definition set and the Motorware definition set are both referencing the same registers, but using different structs to do so. When you included the C2000Ware headers, you needed to include the register definitions that those headers depend on. Hence the need to include the new register definitions to satisfy the memory mapping

    Sean
  • I did include the definitions from C2000Ware as it would not build otherwise. But that brings in a load of warnings related to macro redefinitions
    such as

    #48-D incompatible redefinition of macro "DINT" (declared at line 110 of "D:/ti/C2000Ware_1_00_04_00_Software/device_support/f2806x/headers/include/F2806x_Device.h") .ccsproject /proj_lab05d line 73, external location: D:\ti\motorware_1_01_00_18\sw\drivers\cpu\src\32b\f28x\f2806x\cpu.h C/C++ Problem

    #48-D incompatible redefinition of macro "DRTM" (declared at line 112 of "D:/ti/C2000Ware_1_00_04_00_Software/device_support/f2806x/headers/include/F2806x_Device.h") .ccsproject /proj_lab05d line 85, external location: D:\ti\motorware_1_01_00_18\sw\drivers\cpu\src\32b\f28x\f2806x\cpu.h C/C++ Problem

    and so on. Additionally, the application that did run quite okay under C2000Ware breaks (it's an LCD application, the data on the display looks corrupted though)

    That made wonder whether I was on the right track.

    Thanks,
    Manu
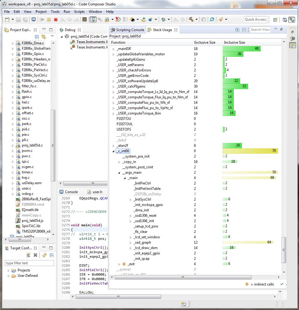
  • Or could it be the stack usage ?

    It states 70 out of 70 bytes used. Is t possible to increase the stack size, if that's the case ?

    Thanks,

    Manu

  • Sounds like some macros are double defined in your case. You can choose to surround them in a "ifndef" conditional statement to make sure they are not already defined.

    You can increase the stack size in the CCS project settings

    Sean
  • Let me try fiddling around with it a bit.

    Thanks,
    Manu