Other Parts Discussed in Thread: C2000WARE
Tool/software: Code Composer Studio
Hello,
I am trying to merge two projects into one. The first code I am using is the example in the C2000 suite under the f2800x examples, spi_ex4_eeprom, and I was able to load the program onto the uC, run it, and verify my EEPROM functionality.
The second project I am trying to get to work is a purchased software stack that was designed to run on the TMS320F2837xd. So I am attempting to port firmware designed for the Delfino family to a Piccolo chip. I went through the code and cleaned up all the errors and set up the drivers from the C2000 suite for my desired chip.
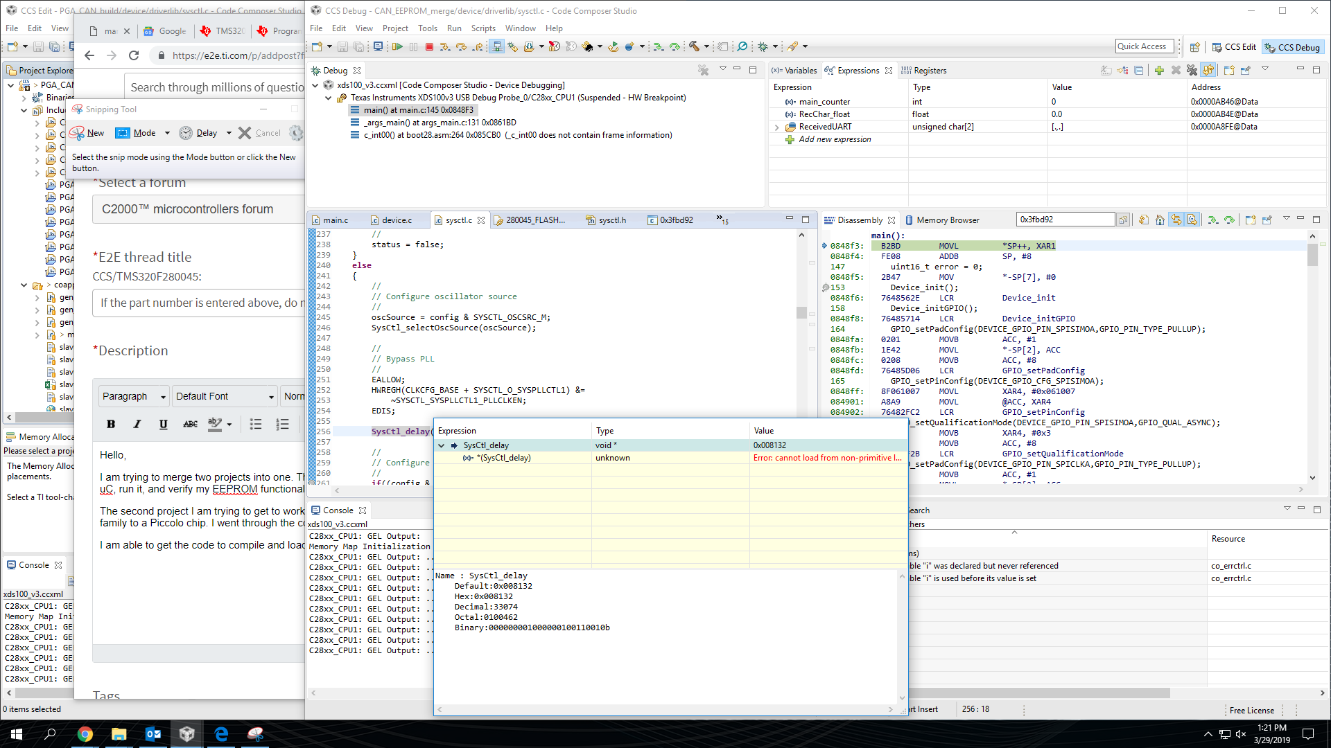
I am able to get the code to compile and load onto the chip. Everything goes well in the debugger, the program gets loaded but once I try to run the program I get the following: No source available for "0x3fbd92"
As I work through the program step by step, I can see that the error happens when the function SysCtl_setClock(DEVICE_SETCLOCK_CFG); is called. When I hover over the function, I see the following error: Error: cannot load from non-primitive location (as seen in the screenshot below)
I cannot seem to figure out how to resolve this problem. I have expanded some of the RAM/FLASH locations in the 280045_FLASH_lnk.cmd file as other threads have suggested but it has not changed my outcome. Help would be greatly appreciated.
Thanks,
Jeremy

