Other Parts Discussed in Thread: CONTROLSUITE
Tool/software: Code Composer Studio
Hello,
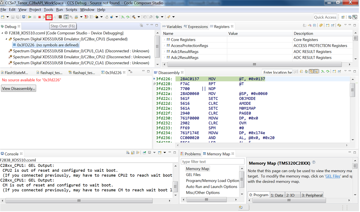
When i try to run my C28 code, i fall into the illegal instruction trap. I thought i might have a stack overflow/memory range problem and looked at my memory allocation and didn't find anything particularly alarming. my .text file is in Flash A which still has over 35% memory space. i have attached the pictures of my memory allocation below. Would you please tell me what i might me overlooking here or any other suggestion to fix this is welcome.
I also have the memcpy function () defined to copy things from Flash to RAM.
#ifdef _FLASH
// Copy time critical code and Flash setup code to RAM
// This includes the following functions: InitFlash();
// The RamfuncsLoadStart, RamfuncsLoadSize, and RamfuncsRunStart
// symbols are created by the linker. Refer to the device .cmd file.
memcpy(&RamfuncsRunStart, &RamfuncsLoadStart, (size_t)&RamfuncsLoadSize);
// Call Flash Initialization to setup flash waitstates
// This function must reside in RAM
InitFlash();
#endif
And i had a look at my SysCtrl.c file to see if i included these functions that will be run from RAM and i can verify i did that as well.
#pragma CODE_SECTION(InitFlash, "ramfuncs"); #pragma CODE_SECTION(SetupFlash, "ramfuncs"); #pragma CODE_SECTION(FlashGainPump,"ramfuncs"); #pragma CODE_SECTION(FlashLeavePump,"ramfuncs");
I know that the illegal-instruction trap saves the return address on the stack and i can detect the location of this by looking at this saved value. Just not sure how to proceed with this.
Below is my Linker .cmd file,
MEMORY
{
PAGE 0: /* Program Memory */
/* Memory (RAM/FLASH/OTP) blocks can be moved to PAGE1 for data allocation */
RAML0 : origin = 0x008000, length = 0x001000 /* on-chip RAM block L0 */
RAML1 : origin = 0x009000, length = 0x001000 /* on-chip RAM block L1 */
FLASHN : origin = 0x100000, length = 0x002000 /* on-chip FLASH */
FLASHM : origin = 0x102000, length = 0x002000 /* on-chip FLASH */
FLASHL : origin = 0x104000, length = 0x002000 /* on-chip FLASH */
FLASHK : origin = 0x106000, length = 0x002000 /* on-chip FLASH */
FLASHJ : origin = 0x108000, length = 0x008000 /* on-chip FLASH */
FLASHI : origin = 0x110000, length = 0x008000 /* on-chip FLASH */
FLASHH : origin = 0x118000, length = 0x008000 /* on-chip FLASH */
FLASHG : origin = 0x120000, length = 0x008000 /* on-chip FLASH */
FLASHF : origin = 0x128000, length = 0x008000 /* on-chip FLASH */
FLASHE : origin = 0x130000, length = 0x008000 /* on-chip FLASH */
FLASHD : origin = 0x138000, length = 0x002000 /* on-chip FLASH */
FLASHC : origin = 0x13A000, length = 0x002000 /* on-chip FLASH */
FLASHA : origin = 0x13E000, length = 0x001F80 /* on-chip FLASH */
CSM_RSVD : origin = 0x13FF80, length = 0x000070 /* Part of FLASHA. Program with all 0x0000 when CSM is in use. */
BEGIN : origin = 0x13FFF0, length = 0x000002 /* Part of FLASHA. Used for "boot to Flash" bootloader mode. */
FLASH_EXE_ONLY_P0 : origin = 0x13FFF2, length = 0x000002 /* Part of FLASHA. Flash execute only locations in FLASHA */
ECSL_PWL_P0 : origin = 0x13FFF4, length = 0x000004 /* Part of FLASHA. ECSL password locations in FLASHA */
CSM_PWL_P0 : origin = 0x13FFF8, length = 0x000008 /* Part of FLASHA. CSM password locations in FLASHA */
FPUTABLES : origin = 0x3FD21A, length = 0x0006A0 /* FPU Tables in Boot ROM */
IQTABLES : origin = 0x3FD8BA, length = 0x000B50 /* IQ Math Tables in Boot ROM */
IQTABLES2 : origin = 0x3FE40A, length = 0x00008C /* IQ Math Tables in Boot ROM */
IQTABLES3 : origin = 0x3FE496, length = 0x0000AA /* IQ Math Tables in Boot ROM */
BOOTROM : origin = 0x3FED6A, length = 0x001200 /* Boot ROM */
PIEMISHNDLR : origin = 0x3FFFBE, length = 0x000002 /* part of boot ROM */
RESET : origin = 0x3FFFC0, length = 0x000002 /* part of boot ROM */
VECTORS : origin = 0x3FFFC2, length = 0x00003E /* part of boot ROM */
PAGE 1 : /* Data Memory */
/* Memory (RAM/FLASH/OTP) blocks can be moved to PAGE0 for program allocation */
/* Registers remain on PAGE1 */
BOOT_RSVD : origin = 0x000002, length = 0x0001A0 /* Part of M0, BOOT rom will use this for stack */
RAMM0 : origin = 0x0001A2, length = 0x00025E /* on-chip RAM block M0 */
RAMM1 : origin = 0x000400, length = 0x000400 /* on-chip RAM block M1 */
RAML2 : origin = 0x00A000, length = 0x001000 /* on-chip RAM block L2 */
RAML3 : origin = 0x00B000, length = 0x001000 /* on-chip RAM block L3 */
CTOMRAM : origin = 0x03F800, length = 0x000380 /* C28 to M3 Message RAM */
MTOCRAM : origin = 0x03FC00, length = 0x000380 /* M3 to C28 Message RAM */
FLASHB : origin = 0x13C000, length = 0x002000 /* on-chip FLASH */
}
/* Allocate sections to memory blocks.
Note:
codestart user defined section in DSP28_CodeStartBranch.asm used to redirect code
execution when booting to flash
ramfuncs user defined section to store functions that will be copied from Flash into RAM
*/
SECTIONS
{
/* Allocate program areas: */
.cinit : > FLASHA PAGE = 0, ALIGN(4)
.pinit : > FLASHA, PAGE = 0, ALIGN(4)
.text : > FLASHA PAGE = 0, ALIGN(4)
codestart : > BEGIN PAGE = 0, ALIGN(4)
ramfuncs : LOAD = FLASHD,
RUN = RAML0,
LOAD_START(_RamfuncsLoadStart),
LOAD_SIZE(_RamfuncsLoadSize),
LOAD_END(_RamfuncsLoadEnd),
RUN_START(_RamfuncsRunStart),
RUN_SIZE(_RamfuncsRunSize),
RUN_END(_RamfuncsRunEnd),
PAGE = 0, ALIGN(4)
flashexeonly : > FLASH_EXE_ONLY_P0 PAGE = 0
ecslpasswds : > ECSL_PWL_P0 PAGE = 0, ALIGN(4)
csmpasswds : > CSM_PWL_P0 PAGE = 0, ALIGN(4)
csm_rsvd : > CSM_RSVD PAGE = 0, ALIGN(4)
#ifdef __TI_COMPILER_VERSION__
#if __TI_COMPILER_VERSION__ >= 15009000
.TI.ramfunc : {} LOAD = FLASHD,
RUN = RAML0,
PAGE = 0, ALIGN(4)
#endif
#endif
/* The following section definitions are required when using the IPC API Drivers */
GROUP : > CTOMRAM, PAGE = 1
{
PUTBUFFER
PUTWRITEIDX
GETREADIDX
}
GROUP : > MTOCRAM, PAGE = 1
{
GETBUFFER : TYPE = DSECT
GETWRITEIDX : TYPE = DSECT
PUTREADIDX : TYPE = DSECT
}
/* Allocate uninitalized data sections: */
.stack : > RAMM0 | RAMM1 PAGE = 1
.ebss : > RAML2 PAGE = 1
.esysmem : > RAML2 PAGE = 1
/* Initalized sections go in Flash */
/* For SDFlash to program these, they must be allocated to page 0 */
.econst : > FLASHA PAGE = 0, ALIGN(4)
.switch : > FLASHA PAGE = 0, ALIGN(4)
/* Allocate IQ math areas: */
IQmath : > FLASHA PAGE = 0, ALIGN(4) /* Math Code */
IQmathTables : > IQTABLES, PAGE = 0, TYPE = NOLOAD
/* Allocate FPU math areas: */
FPUmathTables : > FPUTABLES, PAGE = 0, TYPE = NOLOAD
DMARAML2 : > RAML2, PAGE = 1
DMARAML3 : > RAML3, PAGE = 1
cntl_coeff_RAM : > RAML2, PAGE =1
cntl_var_RAM : > RAML2, PAGE =1
/* Uncomment the section below if calling the IQNexp() or IQexp()
functions from the IQMath.lib library in order to utilize the
relevant IQ Math table in Boot ROM (This saves space and Boot ROM
is 1 wait-state). If this section is not uncommented, IQmathTables2
will be loaded into other memory (SARAM, Flash, etc.) and will take
up space, but 0 wait-state is possible.
*/
/*
IQmathTables2 : > IQTABLES2, PAGE = 0, TYPE = NOLOAD
{
IQmath.lib<IQNexpTable.obj> (IQmathTablesRam)
}
*/
/* Uncomment the section below if calling the IQNasin() or IQasin()
functions from the IQMath.lib library in order to utilize the
relevant IQ Math table in Boot ROM (This saves space and Boot ROM
is 1 wait-state). If this section is not uncommented, IQmathTables2
will be loaded into other memory (SARAM, Flash, etc.) and will take
up space, but 0 wait-state is possible.
*/
/*
IQmathTables3 : > IQTABLES3, PAGE = 0, TYPE = NOLOAD
{
IQmath.lib<IQNasinTable.obj> (IQmathTablesRam)
}
*/
/* .reset is a standard section used by the compiler. It contains the */
/* the address of the start of _c_int00 for C Code. /*
/* When using the boot ROM this section and the CPU vector */
/* table is not needed. Thus the default type is set here to */
/* DSECT */
.reset : > RESET, PAGE = 0, TYPE = DSECT
vectors : > VECTORS PAGE = 0, TYPE = DSECT
}
/*
*/
Apologies for the length of the message.
Any help is appreciated.
Thanks,
Srini








