Hi TI engineers,
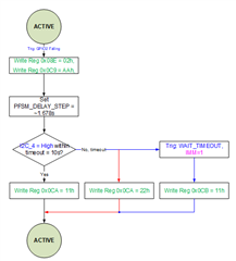
I see that WAIT_TIMEOUT is a trigger source and it's related to the WAIT instruction set. It's hard for me to imagine how WAIT_TIMEOUT is used as a trigger source. For example, I have state "A" and state "B" and I choose WAIT_TIMEOUT as the trigger source to transit from A to B. There should be a sequence "T" that maps to WAIT_TIMEOUT trigger source. Where should I configure the wait condition, type, timeout and desitination as WAIT construction should include? In the sequence T?
Thank you,
Charlotte
