BQ25792: ADC_IBAT accuracy

Part Number: BQ25792
Other Parts Discussed in Thread: , BQSTUDIO

Tool/software:

Dear Sirs and Madams,

We are in the process of evaluating the BQ25792 and have a question regarding charging current.

The configurations being evaluated are as follows:

Input of BQ25792 : 12V

Load  :  The evaluation was performed using a constant voltage(CV) of 14.4V instead of an actual 4-cell battery.

(1) Setting the charging current (ICHG) of the BQ25792.

(2) Read the charging current value (IBAT_ADC) of BQ25792.

The ADC resolution is set to 15 bits (0h) for ADC_SAMPLE_1:0 of REG2E_ADC_Control Register.

(3) The battery current is the Low Side Sense, and the actual current value is calculated by measuring the voltage across the sense resistor.

Then, We compared ICHG, IBAT_ADC and Low Side Sense.

/* Measurement sample A */

/* Measurement sample B */

[Question1.]

We can see that the current actually flowing through the battery (Low Side Sense) is higher than the current value set (ICHG) by the BQ25792.

The error seems to be particularly large when the charging current setting is high.

The datasheet specifies the current accuracy when charging a 2cells battery in boost mode, but does the accuracy tend to be worse than the specified accuracy when charging 4 cells?

[Question 2.]

It can be seen that the set charging current (ICHG) and the battery charging current read by the ADC (IBAT_ADC) show similar values.

Where does the IBAT_ADC of the BQ25792 measure the current flowing through?

I checked the datasheet but it doesn't seem to be mentioned.

[Question 3.]

We think 10% to 15% error is too big.

Do you know how to improve these?

Regards,

Masashi

  • Hi Masashi,

    The datasheet specifies the current accuracy when charging a 2cells battery in boost mode, but does the accuracy tend to be worse than the specified accuracy when charging 4 cells?

    The current expert for this device is out of office. I do not think that the accuracy would be much worse while charging 4 cells since it is not listed in the datasheet.

    Where does the IBAT_ADC of the BQ25792 measure the current flowing through?

    The ADC measures the current flowing out of the BAT pin.

    We think 10% to 15% error is too big.

    What measurement are you using for your ground truth. Is this a high accuracy multimeter or is this using the MCU?

    Best regards,
    Michael

  • Hello Micheal,

    You said below:

    What measurement are you using for your ground truth. Is this a high accuracy multimeter or is this using the MCU?

    The voltage across the low-side sense resistor is measured using a high-precision digital multimeter.

    This is not a value measured by the MCU.

    Regards,

    Masashi

  • Hi Masashi,

    The charger does not use the ADC measurement for charge current regulation. The ADC is for a reasonableness check of operation. The ADC samples from the battery FET current sense amplifier, just like the analog ICHG regulation loop does.  The datasheet does not spec absolute ADC accuracy.  Other customers have found that the ADC with 12-bit setting measures too low by ~50mA and 13-bit and higher measures too high by the same amount.

    Regards,

    Jeff  

  • Hello Jeff,

    I understand that IBAT_ADC measures the current value from the on-resistance of the internal BATFET.

    From the results, it seems that ICHG and IBAT_ADC have relatively small errors, but the error between the set battery charging current (ICHG) and the current actually flowing through the battery (Low Side Sense) is quite high.

    In particular, once the charging current setting exceeds 1A, the error becomes larger than the set charging current.

    Do you think this result is reasonable?

    Regards,

    Masashi

  • Hi Masashi,

    The BQ25792 current sense amplifier is very sensitive to switching noise.  To filter out the switching noise, the BQ25792 requires the PCB layout per datasheet as shown below

    The two 0.1uF capacitors between PMID and especially SYS and GND, on same layer as the IC without vias, are required. If not, the charger can measure current incorrectly.  Does your PCBs layout follow the datasheet recommendation?

    Regards,

    Jeff

  • Hello Jeff,

    I understand that IBAT_ADC measures the on-resistance of the internal BATFET and that errors due to layout affect it, so thank you.

    However, the BQ25792 does not feed back IBAT_ADC, and I do not think it has any effect on the current actually charging the battery (Low Side Sense) being higher than the set constant current (ICHG).

    We would like to know the validity of the difference between the set ICHG and the actual current (Low Side Sense).

    Regards,

    Masashi

  • Hi Masashi,

    Since ICHG reg setting and ADC IBAT match closely but do not match with your external measurement, one of the measurements is incorrect.  If you are confident with the external measurement, then the only option is that charger's measurement/regulation is incorrect.  The only known issue with the charger not regulating/measuring correctly is due to switching noise coupling.  The switching noise can be shunted to ground if the recommended datasheet layout is followed.

    Regards,

    Jeff

  • Hello Jeff,

    We faced a problem with large errors in ICHG and Low Side Sense current, and this time we checked IBAT_ADC for debugging purposes.

    What you mean is the following, right? If a maximum 10% error occurs when "ICHG = 1.5A, BAT=8V" as specified in the datasheet for "ICHG_ACC", the actual charging current (Low Side Sense) will be 1.65A (= 110% of 1.5A), but IBAT_ADC at that time should also be 1.65A.

    Use an oscilloscope to check whether there is any large ripple in the Low Side Sense voltage.

    The board is a 6-layer board, and the EVM layout is used as a reference.

    Regards,

    Masashi

  • Hi Masashi,

    The placement of the SYS and PMID decoupling caps are critical to filter the noise.  In the datasheet recommended layout, those caps on directly on top of the IC for shortest loop.  To confirm your external measurement, can you connect to simulated battery and use its current measure feature?  

    Regards,

    Jeff

  • Hello Jeff,

    We don't have a simulated battery.

    In addition to sensing the low side of the battery, We would like to sense the high side by inserting a 3m ohm sense resistor on the high side and measuring the current.

    I checked the circuit diagram again and found that there was no loop between the BQ25792 and the battery that would increase the current value.

    Regards,

    Masashi

  • Hi Masashi,

    If there is no simulated battery, are you using a real battery for testing? If so, can you place a high accuracy current meter in series with the battery to confirm the external measurement?

    Best regards,
    Michael

  • Hello Micheal,

    We measured each current value when using an actual battery, but there was still a large error.

    [ Test condition A ]

    Input voltage : 12V

    Battery : 4s

    (1) Setting ICHG

    (2) Read IBAT_ADC

    (3) Low side Rsense Voltage / 3m Ohm

    (4) High side current mesurement use malti-meter

    The results show that the error becomes large at 1A or more.

    Also, since the high-side and low-side current values ​​are close to each other, it appears that the current flowing through the battery is higher than the set value.

    [ Test condition B ]

    Input voltage : 12V =>15V

    Battery : 4s

    (1) Setting ICHG

    (2) Read IBAT_ADC

    (3) Low side Rsense Voltage / 3m Ohm

    When I tried changing the input voltage from 12V to 15V, I found that the error improved slightly.

    It seems that the error tends to be larger when boosting voltage.

    [ Switching wave form ]

    Vin = 12V

    Battery Voltage = 14.4V

    ICHG = 1A

    Although there is some ringing due to the use of a passive probe, the output voltage appears to be stable.

    Regards,

    Masashi

  • Hi Masashi,

    It would make sense that the error is worse while in boost mode. The output ripples more in boost mode since the current is a discontinuous pulse from the inductor. This can be mitigated with more capacitance on the output, both SYS and BAT. The other possibility would be to shunt switching noise like Jeff had mentioned with decoupling capacitors. On the layout posted, I do not see anything like the C1 and C2 capacitors immediately next to the PMID and SYS as shown on the EVM layout.

    Best regards,
    Michael

  • Hello Michael,

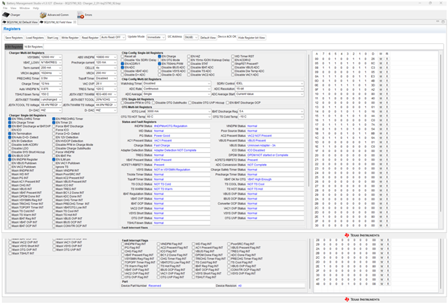
    We used the BQ25792EVM to evaluate the charging current.

    The register value read by bqStudio (IBAT_ADC) and the value of the calibrated digital multimeter (High Side Sense) are as follows:

    However the EVM cannot be set to a charging current of 1A or more in a 4S configuration, so it is not possible to measure currents of 1A or more.

    It can be seen that the IBAT_ADC value on the EVM is reading high once it exceeds 700mA.

    On the customer's board,

    Setting value = IBAT_ADC < Actual battery current

    On the EVM,

    Setting value = Actual battery current < IBAT_ADC

    For reference, below are the settings of each register after reading the register.

    Does this mean that the difference is caused by the board layout?

    Regards,

    Masashi

  • HI Masashi,

    Regarding not being able to charge higher than 1A, the BQSTUDIO pic above shows that the charger is in IINDPM, so input current is clamped.  If you set EN_ILIM =0 and then increase IINDPM register to 3.3A, the max charge current will increase.

    Regarding the ADC measurements, the datasheet does not spec absolute accuracy.  We expect the ADC to read slightly high, typically 50mA, when not running in PFM.  The termination current and ADC accuracy improves if 

    1. ICHG register is set < 1A

    2. PFM is disabled

    Regards,
    Jeff