This thread has been locked.

If you have a related question, please click the "Ask a related question" button in the top right corner. The newly created question will be automatically linked to this question.

AWR2944: AWR2944 RSS can not work

Part Number: AWR2944

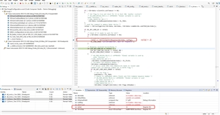
I encountered a problem while debugging using our board: an error was reported when initializing Mmwavelink, and the return value when calling the function rlDeviceGetVersion was -8. Further investigation revealed that there was no response when calling the function rlDriverWaitForResponse (refer to Attachment 1). How can I locate and solve this problem?

Additional note: The version of AWR2944 we are using should be ES1.0, and the software running SDK 4.2.0.1 can run normally.