This thread has been locked.

If you have a related question, please click the "Ask a related question" button in the top right corner. The newly created question will be automatically linked to this question.

CCS/AWR1642BOOST: Error using capture demo

Part Number: AWR1642BOOST
Other Parts Discussed in Thread: AWR1642, SYSBIOS

Tool/software: Code Composer Studio

Hello everybody, I'm new to mmWave and CCS, so excuse my probably simple question:

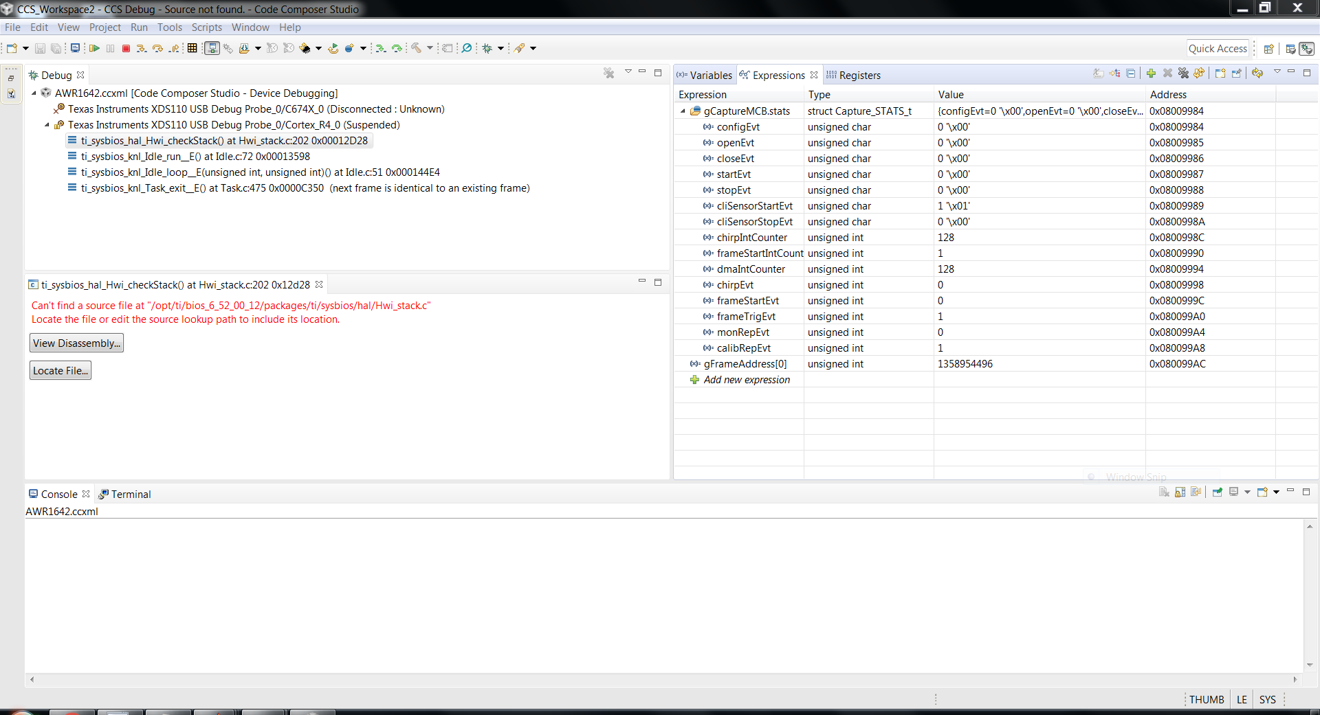
I flashed the AWR1642 like described in the SDK user guide, then I opened the connection in CCS, loaded the symbols on the R4F and connected the R4F. But now i get following Error:

Can't find a source file at "/opt/ti/bios_6_52_00_12/packages/ti/sysbios/family/arm/v7r/vim/Hwi.c"
Locate the file or edit the source lookup path to include its location.

For me this error looks like it would belong to linux paths.

I'm running Windows 7. I also tried to save the memory and use it in MATLAB, but it does not change, so i guess the .dat file is not completed.

regards

janluca