This thread has been locked.

If you have a related question, please click the "Ask a related question" button in the top right corner. The newly created question will be automatically linked to this question.

IWR6843ISK: mmWave Studio 2.0.0.2

Part Number: IWR6843ISK
Other Parts Discussed in Thread: AWR1642BOOST

Dear Technical Support,

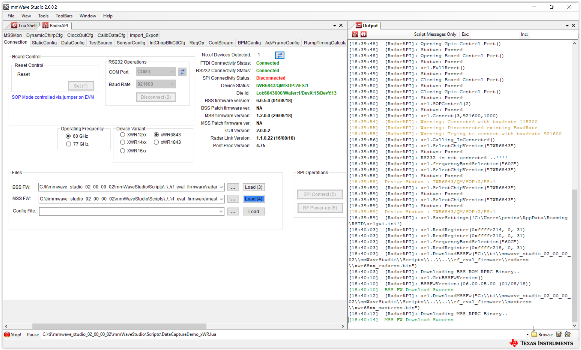
I took all the day to try to configure the mmWave Studio and I never succeeded in configuring the SPI correctly.

Here is my setup:

- mmWaveStudio v2.0.0.2

- IWR6843ISK ES1.0

- COM3 as Application/User UART COM port

- SOP0 and SOP1 are connected / SOP2 is left open on the Radar EVM

Please also have a look at the setup below:

I have checked many related issues on the E2E but I have not found any fix so far so I am requesting your help.

Please could you advise so that I can speed up my work?

Thanks and best regards.

Anthony.