Hi,
I have been using CCSv5 for past few months and the version is "5.0.1.201105110900", prior to this i was acquainted with CCSv4 usage.
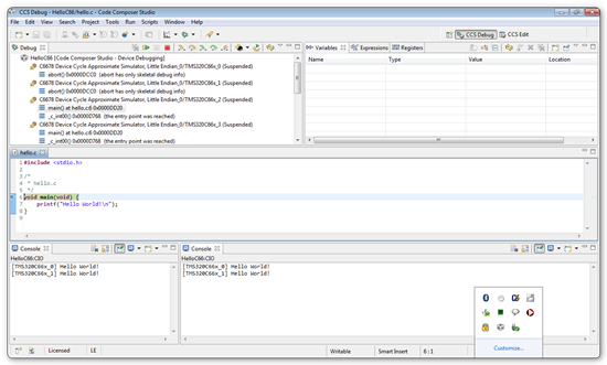
In CCSv4, we had separate CIO tabs for each of the cores enabling easier user input, but in CCSv5 CIO tabs have been merged and we have single CIO tab representing all cores. I often face problem with this new feature as i need to suspend & resume core to enable keep track of the CIO tab.
My question: Is it possible to have separate CIO tabs for individual cores in multicore environment?
Regards,
N.S.SriHarsha


