Hi,
I have this problem while building my code in ccs v4. I am totally new to this tool. This project is bit old and my previous guy did this project and handed over to me. I have imported the project file to the tool and fine. When I go for building these errors occurs. I tried this linking files and other option, I am not getting the correct way to solve the problem , your guidance will be appreciated . Thanks in advance for the help.
Regards
Anand
The errors is as follows and Screen Short
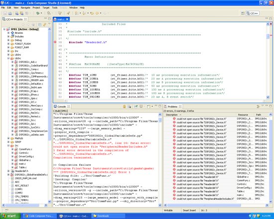
C:\Program Files\Texas Instruments\ccsv4\utils\gmake\gmake -k all
'Building file: ../DSP2802x_GlobalVariableDefs.c'
'Invoking: Compiler'
"C:/Program Files/Texas Instruments/ccsv4/tools/compiler/c2000/bin/cl2000" --silicon_version=28 -g --include_path="C:/Program Files/Texas Instruments/ccsv4/tools/compiler/c2000/include" --diag_warning="225" --large_memory_model --preproc_with_compile --preproc_dependency="DSP2802x_GlobalVariableDefs.pp" "../DSP2802x_GlobalVariableDefs.c"
"../DSP2802x_GlobalVariableDefs.c", line 14: fatal error: could not open source file "PeripheralHeaderIncludes.h"
1 fatal error detected in the compilation of "../DSP2802x_GlobalVariableDefs.c".
Compilation terminated.
>> Compilation failure
C:\Program Files\Texas Instruments\ccsv4\utils\gmake\gmake: *** [DSP2802x_GlobalVariableDefs.obj] Error 1
'Building file: ../Src/CommFunc.c'
'Invoking: Compiler'
"C:/Program Files/Texas Instruments/ccsv4/tools/compiler/c2000/bin/cl2000" --silicon_version=28 -g --include_path="C:/Program Files/Texas Instruments/ccsv4/tools/compiler/c2000/include" --diag_warning=225 --large_memory_model --preproc_with_compile --preproc_dependency="Src/CommFunc.pp" --obj_directory="Src" "../Src/CommFunc.c"
"../Src/CommFunc.c", line 40: fatal error: could not open source file "Headerdef.h"
1 fatal error detected in the compilation of "../Src/CommFunc.c".
Compilation terminated.
>> Compilation failure
C:\Program Files\Texas Instruments\ccsv4\utils\gmake\gmake: *** [Src/CommFunc.obj] Error 1
'Building file: ../Src/Control.c'
'Invoking: Compiler'
"C:/Program Files/Texas Instruments/ccsv4/tools/compiler/c2000/bin/cl2000" --silicon_version=28 -g --include_path="C:/Program Files/Texas Instruments/ccsv4/tools/compiler/c2000/include" --diag_warning=225 --large_memory_model --preproc_with_compile --preproc_dependency="Src/Control.pp" --obj_directory="Src" "../Src/Control.c"
"../Src/Control.c", line 40: fatal error: could not open source file "Headerdef.h"
1 fatal error detected in the compilation of "../Src/Control.c".
Compilation terminated.
>> Compilation failure
C:\Program Files\Texas Instruments\ccsv4\utils\gmake\gmake: *** [Src/Control.obj] Error 1
'Building file: ../Src/DriverConfig.c'
'Invoking: Compiler'
"C:/Program Files/Texas Instruments/ccsv4/tools/compiler/c2000/bin/cl2000" --silicon_version=28 -g --include_path="C:/Program Files/Texas Instruments/ccsv4/tools/compiler/c2000/include" --diag_warning=225 --large_memory_model --preproc_with_compile --preproc_dependency="Src/DriverConfig.pp" --obj_directory="Src" "../Src/DriverConfig.c"
"../Src/DriverConfig.c", line 40: fatal error: could not open source file "Headerdef.h"
1 fatal error detected in the compilation of "../Src/DriverConfig.c".
Compilation terminated.
>> Compilation failure
C:\Program Files\Texas Instruments\ccsv4\utils\gmake\gmake: *** [Src/DriverConfig.obj] Error 1
'Building file: ../Src/GlobalVar.c'
'Invoking: Compiler'
"C:/Program Files/Texas Instruments/ccsv4/tools/compiler/c2000/bin/cl2000" --silicon_version=28 -g --include_path="C:/Program Files/Texas Instruments/ccsv4/tools/compiler/c2000/include" --diag_warning=225 --large_memory_model --preproc_with_compile --preproc_dependency="Src/GlobalVar.pp" --obj_directory="Src" "../Src/GlobalVar.c"
"../Src/GlobalVar.c", line 40: fatal error: could not open source file "headerdef.h"
1 fatal error detected in the compilation of "../Src/GlobalVar.c".
Compilation terminated.
>> Compilation failure
C:\Program Files\Texas Instruments\ccsv4\utils\gmake\gmake: *** [Src/GlobalVar.obj] Error 1
'Building file: ../Src/Table.c'
'Invoking: Compiler'
"C:/Program Files/Texas Instruments/ccsv4/tools/compiler/c2000/bin/cl2000" --silicon_version=28 -g --include_path="C:/Program Files/Texas Instruments/ccsv4/tools/compiler/c2000/include" --diag_warning=225 --large_memory_model --preproc_with_compile --preproc_dependency="Src/Table.pp" --obj_directory="Src" "../Src/Table.c"
"../Src/Table.c", line 25: fatal error: could not open source file "Headerdef.h"
1 fatal error detected in the compilation of "../Src/Table.c".
Compilation terminated.
>> Compilation failure
C:\Program Files\Texas Instruments\ccsv4\utils\gmake\gmake: *** [Src/Table.obj] Error 1
'Building file: ../Src/main.c'
'Invoking: Compiler'
"C:/Program Files/Texas Instruments/ccsv4/tools/compiler/c2000/bin/cl2000" --silicon_version=28 -g --include_path="C:/Program Files/Texas Instruments/ccsv4/tools/compiler/c2000/include" --diag_warning=225 --large_memory_model --preproc_with_compile --preproc_dependency="Src/main.pp" --obj_directory="Src" "../Src/main.c"
"../Src/main.c", line 38: fatal error: could not open source file "Headerdef.h"
1 fatal error detected in the compilation of "../Src/main.c".
Compilation terminated.
>> Compilation failure
C:\Program Files\Texas Instruments\ccsv4\utils\gmake\gmake: *** [Src/main.obj] Error 1
'Building file: ../LibSrc/DSP2802x_Adc.c'
'Invoking: Compiler'
"C:/Program Files/Texas Instruments/ccsv4/tools/compiler/c2000/bin/cl2000" --silicon_version=28 -g --include_path="C:/Program Files/Texas Instruments/ccsv4/tools/compiler/c2000/include" --diag_warning="225" --large_memory_model --preproc_with_compile --preproc_dependency="LibSrc/DSP2802x_Adc.pp" --obj_directory="LibSrc" "../LibSrc/DSP2802x_Adc.c"
"../LibSrc/DSP2802x_Adc.c", line 14: fatal error: could not open source file "DSP2802x_Device.h"
1 fatal error detected in the compilation of "../LibSrc/DSP2802x_Adc.c".
Compilation terminated.
>> Compilation failure
C:\Program Files\Texas Instruments\ccsv4\utils\gmake\gmake: *** [LibSrc/DSP2802x_Adc.obj] Error 1
'Building file: ../LibSrc/DSP2802x_CSMPasswords.asm'
'Invoking: Compiler'
"C:/Program Files/Texas Instruments/ccsv4/tools/compiler/c2000/bin/cl2000" --silicon_version=28 -g --include_path="C:/Program Files/Texas Instruments/ccsv4/tools/compiler/c2000/include" --diag_warning=225 --large_memory_model --preproc_with_compile --preproc_dependency="LibSrc/DSP2802x_CSMPasswords.pp" --obj_directory="LibSrc" "../LibSrc/DSP2802x_CSMPasswords.asm"
'Finished building: ../LibSrc/DSP2802x_CSMPasswords.asm'

