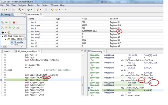
Did you come cross the CCS5 displaying two different registers for the same variable?
I explain: I have written a C code calling a linear assembly. The variables in linear assembly are displayed using the "variables" window, these also show the "location" register which is different than the disassembly window, see attached file.
In the picture you will notice the variable "upper" is allocated A5 and B7. in addition to that the CCS5 does not update variables when you step through the code.
