I am using following SW tools and Hardware:
SDK: 01.01.00.04
SYSBIOS: 6.35.04.50
XDC: 3.25.03.72
System Analyzer (UIA Target): 1.3.1.08
Hardware: AM3359 Industrial Development Kit (IDK)
JTAG: XDS 510 USB
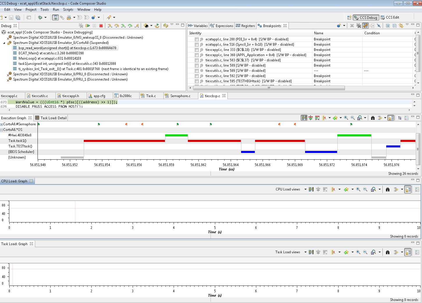
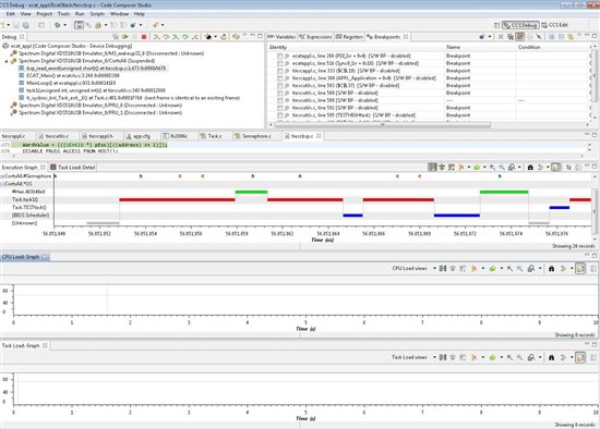
LoggingSetup is active with following logging properties:
- SYS/BIOS Logging: Enable Swi Logging, Enable Task logging, Buffer size: 1024
- SYS/BIOS Load Logging: Enable Load Logging, Buffer size: 512
- Event Upload Mode: JTAG Stop Mode
My problem is now as follows:
If I connect to the target, no events are shown in the Log view!
No events are uploaded over JTAG when the target halts!



