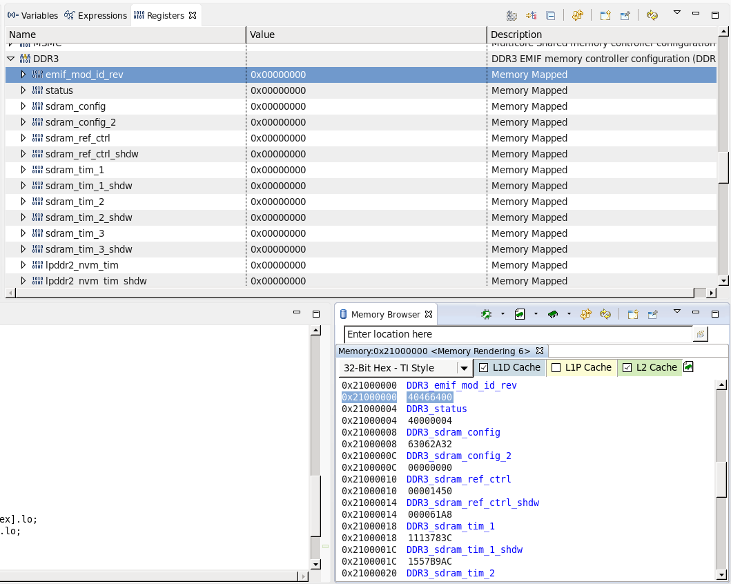
Using CCS 6.0.1.00040 to debug a TMS320C6678 the register view was reporting all the DDR3 registers as having the value zero.
If in the register view right click on the emif_mod_id_rev register and select "View Memory At Address" the memory browser opens at the correct address and displays non-zero values:
Therefore, doesn't appear to be an incorrect base address specified in the device XML files.
Also, there are no GEL files specified in the Target Configuration, so don't think the GEL memory map can be causing the issue.
