This thread has been locked.

If you have a related question, please click the "Ask a related question" button in the top right corner. The newly created question will be automatically linked to this question.

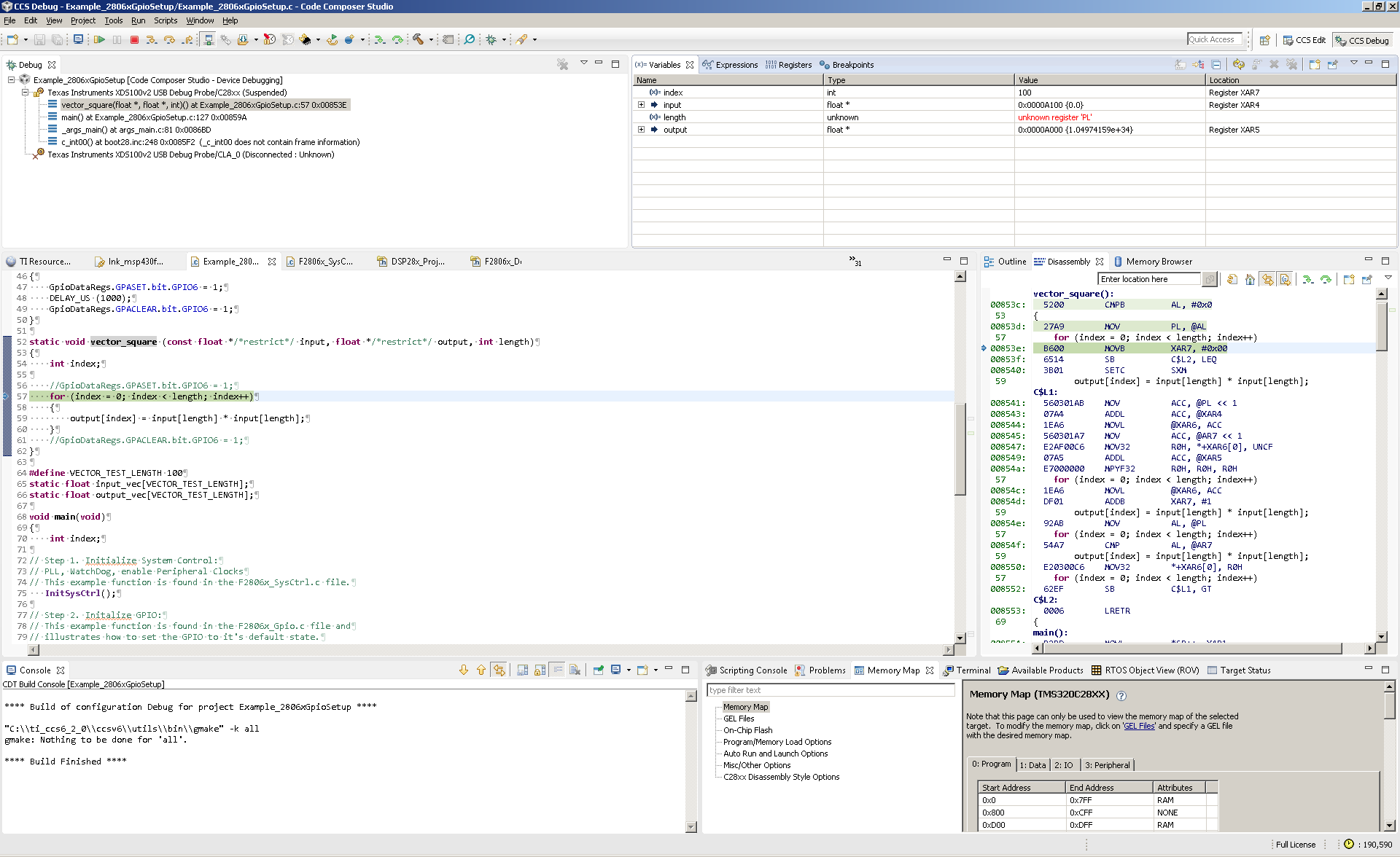
CCS 6.2.0.00050 Variables view reports "unknown register 'pl'" when debugging a TMS320F28069M

Other Parts Discussed in Thread: LAUNCHXL-F28069M, TMS320F28069M, CONTROLSUITE

When using CCS 6.2.0.00050 to debug a program for a TMS320F28069M in a LAUNCHXL-F28069M noticed that the Variables view was reporting "unknown register 'pl'", rather than the value, for a variable which was in the PL register, which is the "Product Low" register in the C28xx core:

This doesn't prevent debugging but just shows that Variables view doesn't know how to display a variable in one particular C28xx core register.

The project used is attached, which a modified version of a ControlSuite example. 5305.Example_2806xGpioSetup.zip

Edit: The attached example has an bug in the vector_square() function, but such that the bug in my code caused the compiler to allocate the length argument in the PL register which highlighted this issue.