This thread has been locked.

If you have a related question, please click the "Ask a related question" button in the top right corner. The newly created question will be automatically linked to this question.

CCS/EVMK2H: CCS 7.2.0.00013 Cortex-A15 PC trace collection on 66AK2H14 not synchronised with target halt

Part Number: EVMK2H
Other Parts Discussed in Thread: 66AK2H14, AM5728, TCI6638K2K

Tool/software: Code Composer Studio

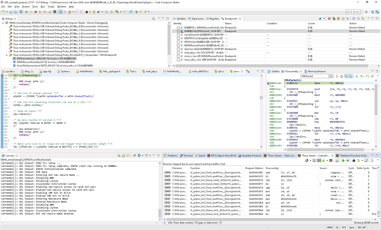
Was using CCS 7.2.0.00013 with TI Emulators 7.0.48.0 under Windows 10 to debug a NDK program running on a Cortex-A15 core of a 66AK2H14. Wanted to use PC Trace on the Cortex-A15 to capture the program flow leading up to the IPRxPacket() function being called by:

a) Starting the Hardware Trace Anayzer PC Trace on Cortex_A15 core using the ETB, with the XDS200 USB Onboard Debug program of a EVMK2H. The PC Trace was started using the defaults in which the "Synchronize trace collection with target run and halt was selected":

b) Set a hardware breakpoint on the IPRxPacket() function in the NDK.

c) Resume the target execution.

d) Run a program on a PC which sends an IP packet to the target.

e) The breakpoint on the IPRxPacket() function is hit, and the Trace Viewer is populated with data. The expected result was that the PC trace would show the NDK activity prior to the IPRxPacket() function being called, due to the ETB being a circular buffer which is stopped when the target halts. However, the Trace Viewer shows SYS/BIOS idle activity with no sign of NDK functions. Therefore, the PC Trace in the ETB appears to have been stopped prior to the target halting:

If perform the same ETB PC Trace collection on a NDK program running on a Cortex-A15 in a AM5728 connected with a Blackhawk USB560-M 20-pin JTAG cable then the PC Trace when the breakpoint on the IPRxPacket() function is hit does show the program activity in the NDK prior to the IPRxPacket() function (the last entry in the PC trace is the call of the IPRxPacket function):

Not sure if there is a bug in CCS 7.2 which means the Cortex-A15 PC Trace collection in the 66AK2H14 is not synchronised with the target halt, or a device limitation.

[In the Target Configuration the device has been set to a TCI6638K2K rather than 66AK2H12 since the 66AK2H12 device file is missing some entries for trace - see https://e2e.ti.com/support/development_tools/code_composer_studio/f/81/t/511744]

  • Chester,

    Please apologize for the delay. I was finally able to borrow a K2H EVM, finished creating all the PDK projects, building the Nimu example but I still couldn't run the example successfully. I should be able to do this tomorrow.

    In the meantime, I fixed the 66AK2* configurations to add the PTM and CSETB_PTM modules aligned with the TCI6638K2K mentioned in your other thread. Unfortunately it is still undefined as to when all this will be released, but I will keep you in the loop.

    Regards,
    Rafael
  • Chester,

    I was able to reproduce this issue and filed today the bug number DBGTRC-3593. I will get back if additional details are needed.

    I apologize for the inconvenience,
    Rafael