Part Number: TMDX5535EZDSP
Other Parts Discussed in Thread: TMS320C5535
Tool/software: Code Composer Studio
Hopefully this should be really easy for the TI gurus to fix.
I have installed :-
CCSV6 (6.2.0.00050).
BIOS_5_42_02_10.
xdctools_3_32_01_22_core.
And that's all I need to copy & build a DSP/BIOS v5.xx example project, right ? (I don't need any XDC tools installing because the documentation says I don't)
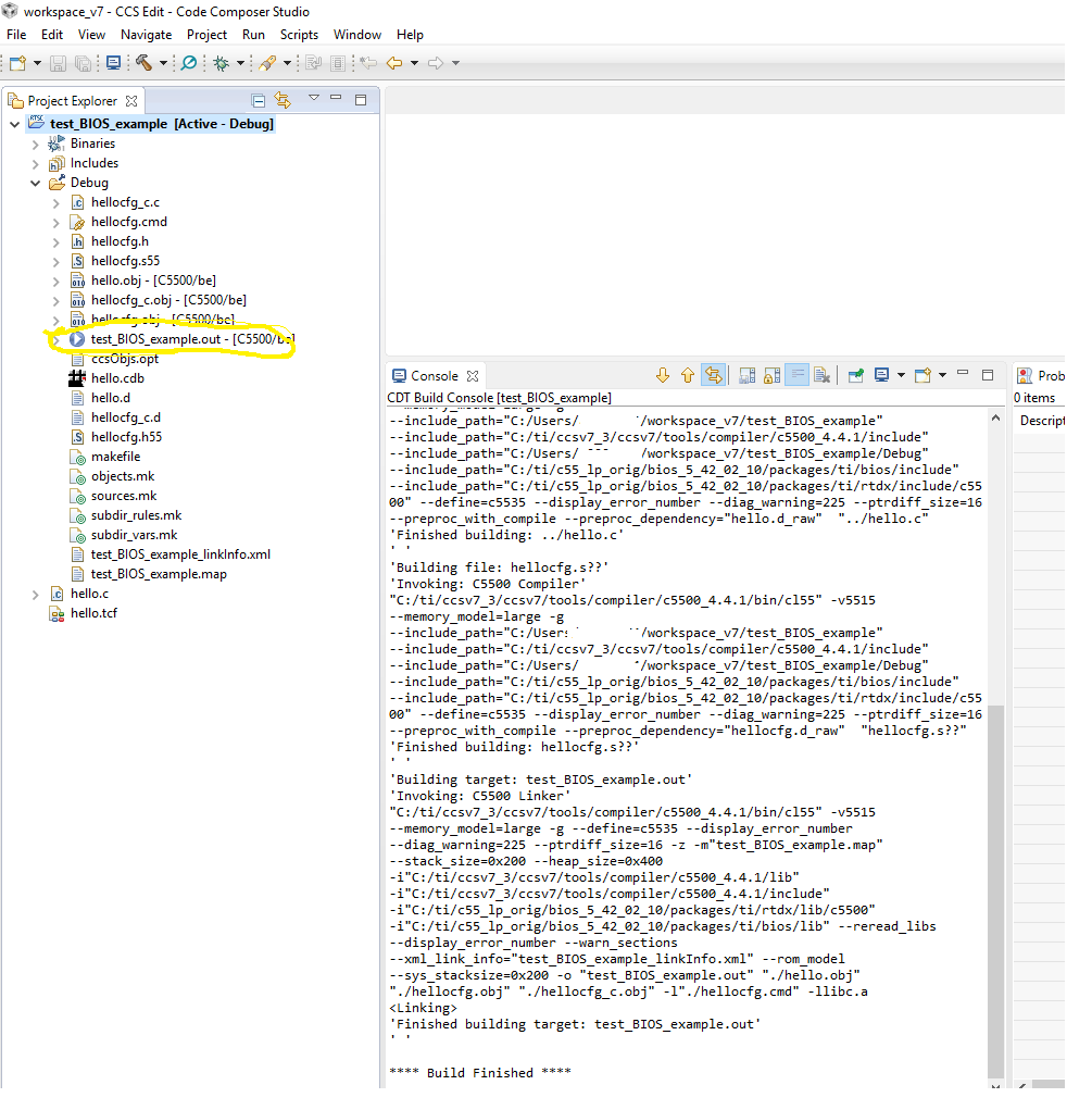
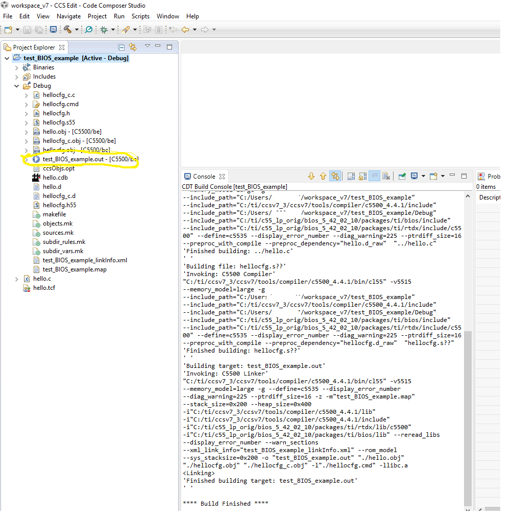
So I make a copy of DSP/BIOS v5.xx / ezdsp5535 Examples / hello example...
and hey presto, it fails to build with...
subdir_rules.mk:14: recipe for target 'build-1656349521' failed
C:\ti\bios_5_42_02_10\xdctools\C:/ti/bios_5_42_02_10/xdctools/tconf: can't create session manager: create of JVM failed
I have no idea where to start on fixing this error. But it seems to me that something else probably needs installing.
Looking forward to reading your ideas.
Best, Rich

