Part Number: LAUNCHXL-CC2640R2
Tool/software: Code Composer Studio
Been trying all day with no luck...
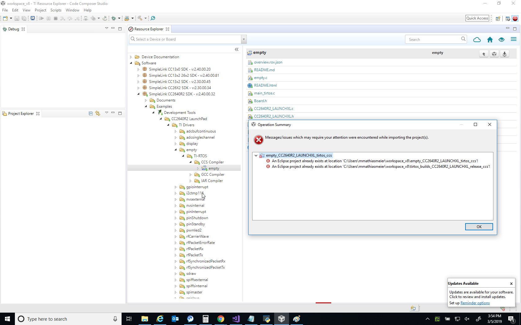
I followed the basic CCS guide. You can see from the attached screen shot by the green arrows on the SDK in the explorer window the TI cloud recognizes these projects have been successfully installed. So, I click on the Import to IDE button as per the guide but get the error warning shown in the screen shot that this has already been installed. However, when I try to directly import it or just view with the FIle Explorer it seems a whole different project set has been installed and doesn't include the Empty project.
I tried deleted all folders and starting over from scratch following the guide, but the same thing happens all over again. Anybody have a simple project they can send me that works?
Thanks

