Other Parts Discussed in Thread: CC1310
Tool/software: Code Composer Studio
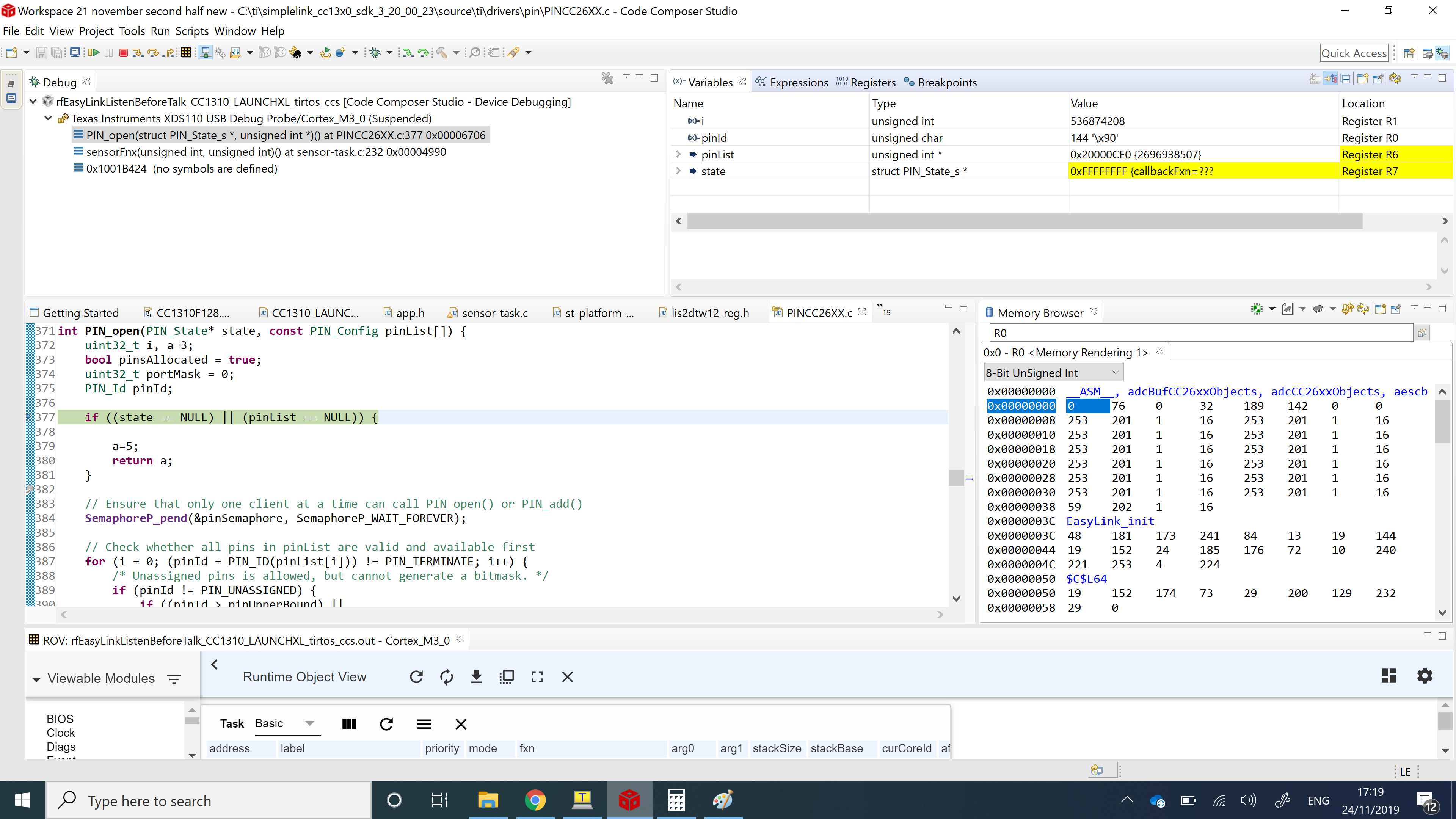
I am trying to debug a program rfeasylinkListenBeforeTalk with some modifications on the CC1310 launchpad. But, the ti driver for pin PINCC26XX.c is not able to allocate proper pins for the board using pin_open function. When I am trying to add a new variable "a" in the PINCC26XX.c code (just for the sake of debugging ), the newly added variable "a " is not shown in the variables section of the debugger. Also, the step by step debugging of the PINCC26XX.c file does not seem to execute the same line as shown in the debugger. Can anyone please help me and let me know what mistake am i making. Is there a problem with the flash of the board. I tried to perform a forced mass erase of the board using Flash Programmer 2 tool, but there wasn't any change. Any help in this regard would be deeply appreciated. Thank you.
Priti Upadhyay
