This thread has been locked.

If you have a related question, please click the "Ask a related question" button in the top right corner. The newly created question will be automatically linked to this question.

Compiler/CC2650: Requirements for code import in CC2650.

Part Number: CC2650
Other Parts Discussed in Thread: SYSBIOS

Tool/software: TI C/C++ Compiler

I am working with CC2650 LAUNCHPAD. Is this example code Full Duplex Bidirectional Audio Demo  code will work with CC2650(ble4.2)? If yes then what are the requirements to import this code for CC2650.

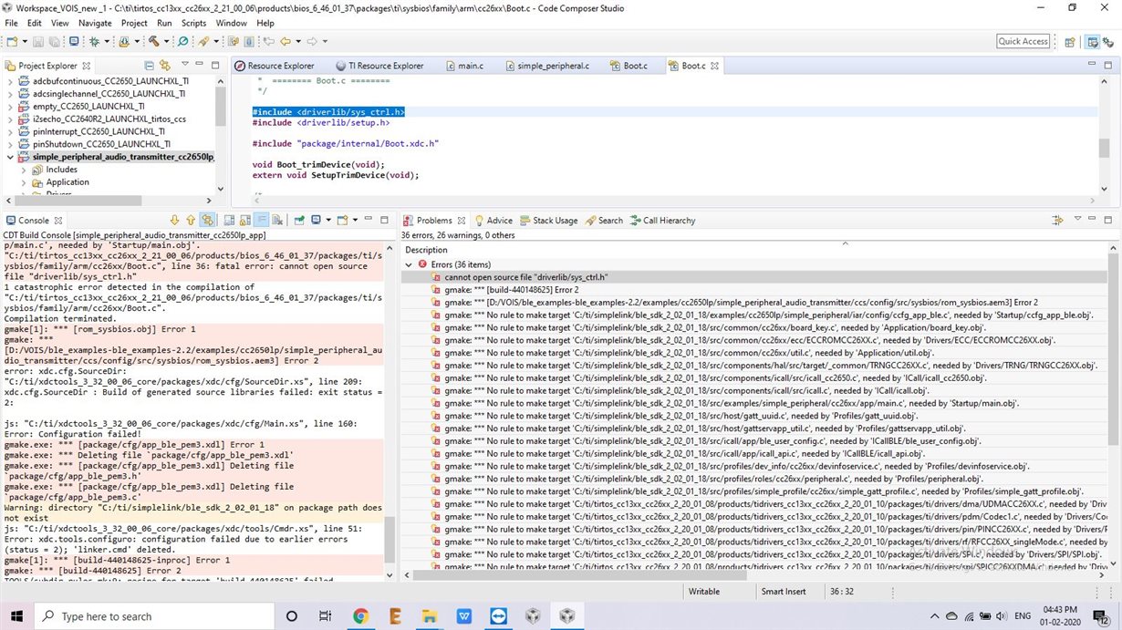
  • Thank you Eirik for reply  but when i am importing the code in CCS it show me 26 error all are at "gmake" level any suggestion to remove it? 

  • ERRORS in attachment

  • Description Resource Path Location Type
    gmake[1]: *** [rom_sysbios.obj] Error 1 simple_peripheral_audio_transmitter_cc2650lp_app C/C++ Problem
    gmake[1]: *** [build-440148625-inproc] Error 1 simple_peripheral_audio_transmitter_cc2650lp_app C/C++ Problem
    gmake.exe: *** Deleting file `package/cfg/app_ble_pem3.xdl' simple_peripheral_audio_transmitter_cc2650lp_app C/C++ Problem
    gmake.exe: *** [package/cfg/app_ble_pem3.xdl] Error 1 simple_peripheral_audio_transmitter_cc2650lp_app C/C++ Problem
    gmake.exe: *** [package/cfg/app_ble_pem3.xdl] Deleting file `package/cfg/app_ble_pem3.h' simple_peripheral_audio_transmitter_cc2650lp_app C/C++ Problem
    gmake.exe: *** [package/cfg/app_ble_pem3.xdl] Deleting file `package/cfg/app_ble_pem3.c' simple_peripheral_audio_transmitter_cc2650lp_app C/C++ Problem
    gmake: Target 'all' not remade because of errors. simple_peripheral_audio_transmitter_cc2650lp_app C/C++ Problem
    gmake: *** No rule to make target 'C:/ti/tirtos_cc13xx_cc26xx_2_20_01_08/products/tidrivers_cc13xx_cc26xx_2_20_01_10/packages/ti/mw/display/DisplayUART.c', needed by 'Drivers/Display/DisplayUART.obj'. simple_peripheral_audio_transmitter_cc2650lp_app C/C++ Problem
    gmake: *** No rule to make target 'C:/ti/tirtos_cc13xx_cc26xx_2_20_01_08/products/tidrivers_cc13xx_cc26xx_2_20_01_10/packages/ti/mw/display/DisplayDogm1286.c', needed by 'Drivers/Display/DisplayDogm1286.obj'. simple_peripheral_audio_transmitter_cc2650lp_app C/C++ Problem
    gmake: *** No rule to make target 'C:/ti/tirtos_cc13xx_cc26xx_2_20_01_08/products/tidrivers_cc13xx_cc26xx_2_20_01_10/packages/ti/mw/display/Display.c', needed by 'Drivers/Display/Display.obj'. simple_peripheral_audio_transmitter_cc2650lp_app C/C++ Problem
    gmake: *** No rule to make target 'C:/ti/tirtos_cc13xx_cc26xx_2_20_01_08/products/tidrivers_cc13xx_cc26xx_2_20_01_10/packages/ti/drivers/uart/UARTCC26XX.c', needed by 'Drivers/UART/UARTCC26XX.obj'. simple_peripheral_audio_transmitter_cc2650lp_app C/C++ Problem
    gmake: *** No rule to make target 'C:/ti/tirtos_cc13xx_cc26xx_2_20_01_08/products/tidrivers_cc13xx_cc26xx_2_20_01_10/packages/ti/drivers/UART.c', needed by 'Drivers/UART/UART.obj'. simple_peripheral_audio_transmitter_cc2650lp_app C/C++ Problem
    gmake: *** No rule to make target 'C:/ti/tirtos_cc13xx_cc26xx_2_20_01_08/products/tidrivers_cc13xx_cc26xx_2_20_01_10/packages/ti/drivers/spi/SPICC26XXDMA.c', needed by 'Drivers/SPI/SPICC26XXDMA.obj'. simple_peripheral_audio_transmitter_cc2650lp_app C/C++ Problem
    gmake: *** No rule to make target 'C:/ti/tirtos_cc13xx_cc26xx_2_20_01_08/products/tidrivers_cc13xx_cc26xx_2_20_01_10/packages/ti/drivers/SPI.c', needed by 'Drivers/SPI/SPI.obj'. simple_peripheral_audio_transmitter_cc2650lp_app C/C++ Problem
    gmake: *** No rule to make target 'C:/ti/tirtos_cc13xx_cc26xx_2_20_01_08/products/tidrivers_cc13xx_cc26xx_2_20_01_10/packages/ti/drivers/rf/RFCC26XX_singleMode.c', needed by 'Drivers/RF/RFCC26XX_singleMode.obj'. simple_peripheral_audio_transmitter_cc2650lp_app C/C++ Problem
    gmake: *** No rule to make target 'C:/ti/tirtos_cc13xx_cc26xx_2_20_01_08/products/tidrivers_cc13xx_cc26xx_2_20_01_10/packages/ti/drivers/pin/PINCC26XX.c', needed by 'Drivers/PIN/PINCC26XX.obj'. simple_peripheral_audio_transmitter_cc2650lp_app C/C++ Problem
    gmake: *** No rule to make target 'C:/ti/tirtos_cc13xx_cc26xx_2_20_01_08/products/tidrivers_cc13xx_cc26xx_2_20_01_10/packages/ti/drivers/pdm/Codec1.c', needed by 'Drivers/Codec1/Codec1.obj'. simple_peripheral_audio_transmitter_cc2650lp_app C/C++ Problem
    gmake: *** No rule to make target 'C:/ti/tirtos_cc13xx_cc26xx_2_20_01_08/products/tidrivers_cc13xx_cc26xx_2_20_01_10/packages/ti/drivers/dma/UDMACC26XX.c', needed by 'Drivers/UDMA/UDMACC26XX.obj'. simple_peripheral_audio_transmitter_cc2650lp_app C/C++ Problem
    gmake: *** No rule to make target 'C:/ti/simplelink/ble_sdk_2_02_01_18/src/profiles/simple_profile/cc26xx/simple_gatt_profile.c', needed by 'Profiles/simple_gatt_profile.obj'. simple_peripheral_audio_transmitter_cc2650lp_app C/C++ Problem
    gmake: *** No rule to make target 'C:/ti/simplelink/ble_sdk_2_02_01_18/src/profiles/roles/cc26xx/peripheral.c', needed by 'Profiles/peripheral.obj'. simple_peripheral_audio_transmitter_cc2650lp_app C/C++ Problem
    gmake: *** No rule to make target 'C:/ti/simplelink/ble_sdk_2_02_01_18/src/profiles/dev_info/cc26xx/devinfoservice.c', needed by 'Profiles/devinfoservice.obj'. simple_peripheral_audio_transmitter_cc2650lp_app C/C++ Problem
    gmake: *** No rule to make target 'C:/ti/simplelink/ble_sdk_2_02_01_18/src/icall/app/icall_api.c', needed by 'ICallBLE/icall_api.obj'. simple_peripheral_audio_transmitter_cc2650lp_app C/C++ Problem
    gmake: *** No rule to make target 'C:/ti/simplelink/ble_sdk_2_02_01_18/src/icall/app/ble_user_config.c', needed by 'ICallBLE/ble_user_config.obj'. simple_peripheral_audio_transmitter_cc2650lp_app C/C++ Problem
    gmake: *** No rule to make target 'C:/ti/simplelink/ble_sdk_2_02_01_18/src/host/gattservapp_util.c', needed by 'Profiles/gattservapp_util.obj'. simple_peripheral_audio_transmitter_cc2650lp_app C/C++ Problem
    gmake: *** No rule to make target 'C:/ti/simplelink/ble_sdk_2_02_01_18/src/host/gatt_uuid.c', needed by 'Profiles/gatt_uuid.obj'. simple_peripheral_audio_transmitter_cc2650lp_app C/C++ Problem
    gmake: *** No rule to make target 'C:/ti/simplelink/ble_sdk_2_02_01_18/src/examples/simple_peripheral/cc26xx/app/main.c', needed by 'Startup/main.obj'. simple_peripheral_audio_transmitter_cc2650lp_app C/C++ Problem
    gmake: *** No rule to make target 'C:/ti/simplelink/ble_sdk_2_02_01_18/src/components/icall/src/icall.c', needed by 'ICall/icall.obj'. simple_peripheral_audio_transmitter_cc2650lp_app C/C++ Problem
    gmake: *** No rule to make target 'C:/ti/simplelink/ble_sdk_2_02_01_18/src/components/icall/src/icall_cc2650.c', needed by 'ICall/icall_cc2650.obj'. simple_peripheral_audio_transmitter_cc2650lp_app C/C++ Problem
    gmake: *** No rule to make target 'C:/ti/simplelink/ble_sdk_2_02_01_18/src/components/hal/src/target/_common/TRNGCC26XX.c', needed by 'Drivers/TRNG/TRNGCC26XX.obj'. simple_peripheral_audio_transmitter_cc2650lp_app C/C++ Problem
    gmake: *** No rule to make target 'C:/ti/simplelink/ble_sdk_2_02_01_18/src/common/cc26xx/util.c', needed by 'Application/util.obj'. simple_peripheral_audio_transmitter_cc2650lp_app C/C++ Problem
    gmake: *** No rule to make target 'C:/ti/simplelink/ble_sdk_2_02_01_18/src/common/cc26xx/ecc/ECCROMCC26XX.c', needed by 'Drivers/ECC/ECCROMCC26XX.obj'. simple_peripheral_audio_transmitter_cc2650lp_app C/C++ Problem
    gmake: *** No rule to make target 'C:/ti/simplelink/ble_sdk_2_02_01_18/src/common/cc26xx/board_key.c', needed by 'Application/board_key.obj'. simple_peripheral_audio_transmitter_cc2650lp_app C/C++ Problem
    gmake: *** No rule to make target 'C:/ti/simplelink/ble_sdk_2_02_01_18/examples/cc2650lp/simple_peripheral/iar/config/ccfg_app_ble.c', needed by 'Startup/ccfg_app_ble.obj'. simple_peripheral_audio_transmitter_cc2650lp_app C/C++ Problem
    gmake: *** [D:/VOIS/ble_examples-ble_examples-2.2/examples/cc2650lp/simple_peripheral_audio_transmitter/ccs/config/src/sysbios/rom_sysbios.aem3] Error 2 simple_peripheral_audio_transmitter_cc2650lp_app C/C++ Problem
    gmake: *** [build-440148625] Error 2 simple_peripheral_audio_transmitter_cc2650lp_app C/C++ Problem
    cannot open source file "driverlib/sys_ctrl.h" .ccsproject /simple_peripheral_audio_transmitter_cc2650lp_app line 36, external location: C:\ti\tirtos_cc13xx_cc26xx_2_21_00_06\products\bios_6_46_01_37\packages\ti\sysbios\family\arm\cc26xx\Boot.c C/C++ Problem

  • i am using this ble_sdk     :-

    ble_sdk_2_02_03_08.

  • Thank u to revert .After downloading this BLE(2_02_01_18) max problems resolved some are resolved y me but below problem still continue, how to resolve it ? 

  • Please try with a new fresh clean workspace and import again.

  • Thank you Eirik,

    Problem is resolved but new problems are occurred i.e. I am not understand that how i know that both boards are connected  is there any guide which tell me the process for connecting them each other . 

  • Hello Good Morning Eirik,

    why such error are coming after addin I2SCC26XX.h file already?error logs are below with pics:-


    **** Build of configuration Flash_ROM for project simple_peripheral_audio_transmitter_cc2650lp_app ****

    "C:\\ti\\ccsv8\\utils\\bin\\gmake" -k -j 4 all -O

    Building file: "C:/ti/simplelink/ble_sdk_2_02_01_18/src/examples/simple_peripheral_audio_transmitter/cc26xx/app/simple_peripheral_audio_transmitter.c"
    Invoking: ARM Compiler
    "C:/ti/ccsv8/tools/compiler/ti-cgt-arm_16.9.11.LTS/bin/armcl" --cmd_file="C:/ti/simplelink/ble_sdk_2_02_01_18/src/config/build_components.opt" --cmd_file="C:/ti/simplelink/ble_sdk_2_02_01_18/examples/cc2650lp/simple_peripheral_audio_transmitter/ccs/app/../../iar/stack/build_config.opt" --cmd_file="C:/ti/simplelink/ble_sdk_2_02_01_18/examples/cc2650lp/simple_peripheral_audio_transmitter/ccs/app/../config/ccs_compiler_defines.bcfg" -mv7M3 --code_state=16 --float_support=vfplib -me -O4 --opt_for_speed=0 --include_path="D:/VOIS/Workspace_VOIS_new _1/simple_peripheral_audio_transmitter_cc2650lp_app" --include_path="C:/ti/simplelink/ble_sdk_2_02_01_18/src/util/audio_codec" --include_path="C:/ti/simplelink/ble_sdk_2_02_01_18/examples/util/mSBClibrary/include" --include_path="C:/ti/simplelink/ble_sdk_2_02_01_18/src/boards/CC2650_LAUNCHXL" --include_path="C:/ti/simplelink/ble_sdk_2_02_01_18/src/profiles/audio" --include_path="C:/ti/simplelink/ble_sdk_2_02_01_18/src/examples/simple_peripheral/cc26xx/app" --include_path="C:/ti/simplelink/ble_sdk_2_02_01_18/src/inc" --include_path="C:/ti/simplelink/ble_sdk_2_02_01_18/src/icall/inc" --include_path="C:/ti/simplelink/ble_sdk_2_02_01_18/src/profiles/audio" --include_path="C:/ti/simplelink/ble_sdk_2_02_01_18/src/profiles/roles/cc26xx" --include_path="C:/ti/simplelink/ble_sdk_2_02_01_18/src/profiles/roles" --include_path="C:/ti/simplelink/ble_sdk_2_02_01_18/src/profiles/dev_info" --include_path="C:/ti/simplelink/ble_sdk_2_02_01_18/src/profiles/simple_profile/cc26xx" --include_path="C:/ti/simplelink/ble_sdk_2_02_01_18/src/profiles/simple_profile" --include_path="C:/ti/simplelink/ble_sdk_2_02_01_18/src/common/cc26xx" --include_path="C:/ti/simplelink/ble_sdk_2_02_01_18/src/components/heapmgr" --include_path="C:/ti/simplelink/ble_sdk_2_02_01_18/src/controller/cc26xx/inc" --include_path="C:/ti/simplelink/ble_sdk_2_02_01_18/src/components/hal/src/target/_common" --include_path="C:/ti/simplelink/ble_sdk_2_02_01_18/src/target" --include_path="C:/ti/simplelink/ble_sdk_2_02_01_18/src/components/hal/src/target/_common/cc26xx" --include_path="C:/ti/simplelink/ble_sdk_2_02_01_18/src/components/hal/src/inc" --include_path="C:/ti/simplelink/ble_sdk_2_02_01_18/src/components/osal/src/inc" --include_path="C:/ti/simplelink/ble_sdk_2_02_01_18/src/components/services/src/sdata" --include_path="C:/ti/simplelink/ble_sdk_2_02_01_18/src/components/services/src/saddr" --include_path="C:/ti/simplelink/ble_sdk_2_02_01_18/src/components/icall/src/inc" --include_path="C:/ti/simplelink/ble_sdk_2_02_01_18/src/inc" --include_path="C:/ti/tirtos_cc13xx_cc26xx_2_20_01_08/products/cc26xxware_2_24_02_17393" --include_path="C:/ti/ccsv8/tools/compiler/ti-cgt-arm_16.9.11.LTS/include" --define=xDLE_ENABLED --define=USE_ICALL --define=POWER_SAVING --define=MAX_NUM_PDU=6 --define=MAX_PDU_SIZE=107 --define=SBP_TASK_STACK_SIZE=900 --define=GAPROLE_TASK_STACK_SIZE=700 --define=HEAPMGR_SIZE=0 --define=xDisplay_DISABLE_ALL --define=xBOARD_DISPLAY_EXCLUDE_UART --define=BOARD_DISPLAY_EXCLUDE_LCD --define=AUDIO_TRANSMITTER --define=ICALL_MAX_NUM_TASKS=3 --define=ICALL_MAX_NUM_ENTITIES=6 --define=xdc_runtime_Assert_DISABLE_ALL --define=xdc_runtime_Log_DISABLE_ALL --define=MAX_NUM_BLE_CONNS=1 --define=CC2650_LAUNCHXL --define=CC26XX --c99 --relaxed_ansi --plain_char=unsigned --diag_suppress=48 --diag_warning=225 --diag_wrap=off --display_error_number --gen_func_subsections=on --embedded_constants=on --unaligned_access=on --enum_type=packed --wchar_t=16 --abi=eabi --common=on --fp_reassoc=off --sat_reassoc=off --preproc_with_compile --preproc_dependency="Application/simple_peripheral_audio_transmitter.d_raw" --obj_directory="Application" --cmd_file="configPkg/compiler.opt" "C:/ti/simplelink/ble_sdk_2_02_01_18/src/examples/simple_peripheral_audio_transmitter/cc26xx/app/simple_peripheral_audio_transmitter.c"
    Finished building: "C:/ti/simplelink/ble_sdk_2_02_01_18/src/examples/simple_peripheral_audio_transmitter/cc26xx/app/simple_peripheral_audio_transmitter.c"

    Building target: "simple_peripheral_audio_transmitter_cc2650lp_app.out"
    Invoking: ARM Linker
    "C:/ti/ccsv8/tools/compiler/ti-cgt-arm_16.9.11.LTS/bin/armcl" --cmd_file="C:/ti/simplelink/ble_sdk_2_02_01_18/src/config/build_components.opt" --cmd_file="C:/ti/simplelink/ble_sdk_2_02_01_18/examples/cc2650lp/simple_peripheral_audio_transmitter/ccs/app/../../iar/stack/build_config.opt" --cmd_file="C:/ti/simplelink/ble_sdk_2_02_01_18/examples/cc2650lp/simple_peripheral_audio_transmitter/ccs/app/../config/ccs_compiler_defines.bcfg" -mv7M3 --code_state=16 --float_support=vfplib -me -O4 --opt_for_speed=0 --define=xDLE_ENABLED --define=USE_ICALL --define=POWER_SAVING --define=MAX_NUM_PDU=6 --define=MAX_PDU_SIZE=107 --define=SBP_TASK_STACK_SIZE=900 --define=GAPROLE_TASK_STACK_SIZE=700 --define=HEAPMGR_SIZE=0 --define=xDisplay_DISABLE_ALL --define=xBOARD_DISPLAY_EXCLUDE_UART --define=BOARD_DISPLAY_EXCLUDE_LCD --define=AUDIO_TRANSMITTER --define=ICALL_MAX_NUM_TASKS=3 --define=ICALL_MAX_NUM_ENTITIES=6 --define=xdc_runtime_Assert_DISABLE_ALL --define=xdc_runtime_Log_DISABLE_ALL --define=MAX_NUM_BLE_CONNS=1 --define=CC2650_LAUNCHXL --define=CC26XX --c99 --relaxed_ansi --plain_char=unsigned --diag_suppress=48 --diag_warning=225 --diag_wrap=off --display_error_number --gen_func_subsections=on --embedded_constants=on --unaligned_access=on --enum_type=packed --wchar_t=16 --abi=eabi --common=on --fp_reassoc=off --sat_reassoc=off -z -m"simple_peripheral_audio_transmitter_cc2650lp_app.map" --heap_size=0 --stack_size=256 -i"C:/ti/ccsv8/tools/compiler/ti-cgt-arm_16.9.11.LTS/lib" -i"C:/ti/ccsv8/tools/compiler/ti-cgt-arm_16.9.11.LTS/include" --reread_libs --diag_suppress=10247-D --diag_suppress=16002-D --diag_wrap=off --display_error_number --warn_sections --xml_link_info="simple_peripheral_audio_transmitter_cc2650lp_app_linkInfo.xml" --rom_model --unused_section_elimination=on -o "simple_peripheral_audio_transmitter_cc2650lp_app.out" "./Application/board_key.obj" "./Application/simple_peripheral_audio_transmitter.obj" "./Application/util.obj" "./Drivers/Audio Codec/audiocodec.obj" "./Drivers/Codec1/Codec1.obj" "./Drivers/Display/Display.obj" "./Drivers/Display/DisplayDogm1286.obj" "./Drivers/Display/DisplayUart.obj" "./Drivers/ECC/ECCROMCC26XX.obj" "./Drivers/I2S/I2SCC26XX.obj" "./Drivers/PIN/PINCC26XX.obj" "./Drivers/RF/RFCC26XX_singleMode.obj" "./Drivers/SPI/SPI.obj" "./Drivers/SPI/SPICC26XXDMA.obj" "./Drivers/TRNG/TRNGCC26XX.obj" "./Drivers/UART/UART.obj" "./Drivers/UART/UARTCC26XX.obj" "./Drivers/UDMA/UDMACC26XX.obj" "./ICall/icall.obj" "./ICall/icall_cc2650.obj" "./ICallBLE/ble_user_config.obj" "./ICallBLE/icall_api.obj" "./Profiles/audio_profile.obj" "./Profiles/devinfoservice.obj" "./Profiles/gatt_uuid.obj" "./Profiles/gattservapp_util.obj" "./Profiles/peripheral.obj" "./Profiles/simple_gatt_profile.obj" "./Startup/CC2650_LAUNCHXL.obj" "./Startup/ccfg_app_ble.obj" "./Startup/main.obj" "C:/ti/simplelink/ble_sdk_2_02_01_18/examples/util/mSBClibrary/bin/cc2650_mSBCencode_library.lib" -l"configPkg/linker.cmd" -l"C:/ti/simplelink/ble_sdk_2_02_01_18/examples/cc2650lp/simple_peripheral_audio_transmitter/ccs/config/ccs_linker_defines.cmd" -l"C:/ti/simplelink/ble_sdk_2_02_01_18/src/common/cc26xx/ccs/cc26xx_app.cmd" -l"C:/ti/tirtos_cc13xx_cc26xx_2_20_01_08/products/cc26xxware_2_24_02_17393/driverlib/bin/ccs/driverlib.lib" -l"C:/ti/simplelink/ble_sdk_2_02_01_18/src/rom/common_rom_releases/03282014/common_rom.symbols" -l"C:/ti/simplelink/ble_sdk_2_02_01_18/examples/util/mSBClibrary/bin/cc2650_mSBCdecode_library.lib" -llibc.a
    <Linking>

    undefined first referenced
    symbol in file
    --------- ----------------
    I2SCC26XX_config <whole-program>

    error #10234-D: unresolved symbols remain
    error #10010: errors encountered during linking; "simple_peripheral_audio_transmitter_cc2650lp_app.out" not built

    >> Compilation failure
    makefile:210: recipe for target 'simple_peripheral_audio_transmitter_cc2650lp_app.out' failed
    gmake[1]: *** [simple_peripheral_audio_transmitter_cc2650lp_app.out] Error 1
    gmake: *** [all] Error 2
    makefile:206: recipe for target 'all' failed

    **** Build Finished ****

  • Hello Eirik Good Morning,

    i am getting such error after at all adding header fiels how I will resolved it?

    Error log are below with snap. 


    **** Build of configuration Flash_ROM for project simple_peripheral_audio_transmitter_cc2650lp_app ****

    "C:\\ti\\ccsv8\\utils\\bin\\gmake" -k -j 4 all -O

    Building file: "C:/ti/simplelink/ble_sdk_2_02_01_18/src/examples/simple_peripheral_audio_transmitter/cc26xx/app/simple_peripheral_audio_transmitter.c"
    Invoking: ARM Compiler
    "C:/ti/ccsv8/tools/compiler/ti-cgt-arm_16.9.11.LTS/bin/armcl" --cmd_file="C:/ti/simplelink/ble_sdk_2_02_01_18/src/config/build_components.opt" --cmd_file="C:/ti/simplelink/ble_sdk_2_02_01_18/examples/cc2650lp/simple_peripheral_audio_transmitter/ccs/app/../../iar/stack/build_config.opt" --cmd_file="C:/ti/simplelink/ble_sdk_2_02_01_18/examples/cc2650lp/simple_peripheral_audio_transmitter/ccs/app/../config/ccs_compiler_defines.bcfg" -mv7M3 --code_state=16 --float_support=vfplib -me -O4 --opt_for_speed=0 --include_path="D:/VOIS/Workspace_VOIS_new _1/simple_peripheral_audio_transmitter_cc2650lp_app" --include_path="C:/ti/simplelink/ble_sdk_2_02_01_18/src/util/audio_codec" --include_path="C:/ti/simplelink/ble_sdk_2_02_01_18/examples/util/mSBClibrary/include" --include_path="C:/ti/simplelink/ble_sdk_2_02_01_18/src/boards/CC2650_LAUNCHXL" --include_path="C:/ti/simplelink/ble_sdk_2_02_01_18/src/profiles/audio" --include_path="C:/ti/simplelink/ble_sdk_2_02_01_18/src/examples/simple_peripheral/cc26xx/app" --include_path="C:/ti/simplelink/ble_sdk_2_02_01_18/src/inc" --include_path="C:/ti/simplelink/ble_sdk_2_02_01_18/src/icall/inc" --include_path="C:/ti/simplelink/ble_sdk_2_02_01_18/src/profiles/audio" --include_path="C:/ti/simplelink/ble_sdk_2_02_01_18/src/profiles/roles/cc26xx" --include_path="C:/ti/simplelink/ble_sdk_2_02_01_18/src/profiles/roles" --include_path="C:/ti/simplelink/ble_sdk_2_02_01_18/src/profiles/dev_info" --include_path="C:/ti/simplelink/ble_sdk_2_02_01_18/src/profiles/simple_profile/cc26xx" --include_path="C:/ti/simplelink/ble_sdk_2_02_01_18/src/profiles/simple_profile" --include_path="C:/ti/simplelink/ble_sdk_2_02_01_18/src/common/cc26xx" --include_path="C:/ti/simplelink/ble_sdk_2_02_01_18/src/components/heapmgr" --include_path="C:/ti/simplelink/ble_sdk_2_02_01_18/src/controller/cc26xx/inc" --include_path="C:/ti/simplelink/ble_sdk_2_02_01_18/src/components/hal/src/target/_common" --include_path="C:/ti/simplelink/ble_sdk_2_02_01_18/src/target" --include_path="C:/ti/simplelink/ble_sdk_2_02_01_18/src/components/hal/src/target/_common/cc26xx" --include_path="C:/ti/simplelink/ble_sdk_2_02_01_18/src/components/hal/src/inc" --include_path="C:/ti/simplelink/ble_sdk_2_02_01_18/src/components/osal/src/inc" --include_path="C:/ti/simplelink/ble_sdk_2_02_01_18/src/components/services/src/sdata" --include_path="C:/ti/simplelink/ble_sdk_2_02_01_18/src/components/services/src/saddr" --include_path="C:/ti/simplelink/ble_sdk_2_02_01_18/src/components/icall/src/inc" --include_path="C:/ti/simplelink/ble_sdk_2_02_01_18/src/inc" --include_path="C:/ti/tirtos_cc13xx_cc26xx_2_20_01_08/products/cc26xxware_2_24_02_17393" --include_path="C:/ti/ccsv8/tools/compiler/ti-cgt-arm_16.9.11.LTS/include" --define=xDLE_ENABLED --define=USE_ICALL --define=POWER_SAVING --define=MAX_NUM_PDU=6 --define=MAX_PDU_SIZE=107 --define=SBP_TASK_STACK_SIZE=900 --define=GAPROLE_TASK_STACK_SIZE=700 --define=HEAPMGR_SIZE=0 --define=xDisplay_DISABLE_ALL --define=xBOARD_DISPLAY_EXCLUDE_UART --define=BOARD_DISPLAY_EXCLUDE_LCD --define=AUDIO_TRANSMITTER --define=ICALL_MAX_NUM_TASKS=3 --define=ICALL_MAX_NUM_ENTITIES=6 --define=xdc_runtime_Assert_DISABLE_ALL --define=xdc_runtime_Log_DISABLE_ALL --define=MAX_NUM_BLE_CONNS=1 --define=CC2650_LAUNCHXL --define=CC26XX --c99 --relaxed_ansi --plain_char=unsigned --diag_suppress=48 --diag_warning=225 --diag_wrap=off --display_error_number --gen_func_subsections=on --embedded_constants=on --unaligned_access=on --enum_type=packed --wchar_t=16 --abi=eabi --common=on --fp_reassoc=off --sat_reassoc=off --preproc_with_compile --preproc_dependency="Application/simple_peripheral_audio_transmitter.d_raw" --obj_directory="Application" --cmd_file="configPkg/compiler.opt" "C:/ti/simplelink/ble_sdk_2_02_01_18/src/examples/simple_peripheral_audio_transmitter/cc26xx/app/simple_peripheral_audio_transmitter.c"
    Finished building: "C:/ti/simplelink/ble_sdk_2_02_01_18/src/examples/simple_peripheral_audio_transmitter/cc26xx/app/simple_peripheral_audio_transmitter.c"

    Building target: "simple_peripheral_audio_transmitter_cc2650lp_app.out"
    Invoking: ARM Linker
    "C:/ti/ccsv8/tools/compiler/ti-cgt-arm_16.9.11.LTS/bin/armcl" --cmd_file="C:/ti/simplelink/ble_sdk_2_02_01_18/src/config/build_components.opt" --cmd_file="C:/ti/simplelink/ble_sdk_2_02_01_18/examples/cc2650lp/simple_peripheral_audio_transmitter/ccs/app/../../iar/stack/build_config.opt" --cmd_file="C:/ti/simplelink/ble_sdk_2_02_01_18/examples/cc2650lp/simple_peripheral_audio_transmitter/ccs/app/../config/ccs_compiler_defines.bcfg" -mv7M3 --code_state=16 --float_support=vfplib -me -O4 --opt_for_speed=0 --define=xDLE_ENABLED --define=USE_ICALL --define=POWER_SAVING --define=MAX_NUM_PDU=6 --define=MAX_PDU_SIZE=107 --define=SBP_TASK_STACK_SIZE=900 --define=GAPROLE_TASK_STACK_SIZE=700 --define=HEAPMGR_SIZE=0 --define=xDisplay_DISABLE_ALL --define=xBOARD_DISPLAY_EXCLUDE_UART --define=BOARD_DISPLAY_EXCLUDE_LCD --define=AUDIO_TRANSMITTER --define=ICALL_MAX_NUM_TASKS=3 --define=ICALL_MAX_NUM_ENTITIES=6 --define=xdc_runtime_Assert_DISABLE_ALL --define=xdc_runtime_Log_DISABLE_ALL --define=MAX_NUM_BLE_CONNS=1 --define=CC2650_LAUNCHXL --define=CC26XX --c99 --relaxed_ansi --plain_char=unsigned --diag_suppress=48 --diag_warning=225 --diag_wrap=off --display_error_number --gen_func_subsections=on --embedded_constants=on --unaligned_access=on --enum_type=packed --wchar_t=16 --abi=eabi --common=on --fp_reassoc=off --sat_reassoc=off -z -m"simple_peripheral_audio_transmitter_cc2650lp_app.map" --heap_size=0 --stack_size=256 -i"C:/ti/ccsv8/tools/compiler/ti-cgt-arm_16.9.11.LTS/lib" -i"C:/ti/ccsv8/tools/compiler/ti-cgt-arm_16.9.11.LTS/include" --reread_libs --diag_suppress=10247-D --diag_suppress=16002-D --diag_wrap=off --display_error_number --warn_sections --xml_link_info="simple_peripheral_audio_transmitter_cc2650lp_app_linkInfo.xml" --rom_model --unused_section_elimination=on -o "simple_peripheral_audio_transmitter_cc2650lp_app.out" "./Application/board_key.obj" "./Application/simple_peripheral_audio_transmitter.obj" "./Application/util.obj" "./Drivers/Audio Codec/audiocodec.obj" "./Drivers/Codec1/Codec1.obj" "./Drivers/Display/Display.obj" "./Drivers/Display/DisplayDogm1286.obj" "./Drivers/Display/DisplayUart.obj" "./Drivers/ECC/ECCROMCC26XX.obj" "./Drivers/I2S/I2SCC26XX.obj" "./Drivers/PIN/PINCC26XX.obj" "./Drivers/RF/RFCC26XX_singleMode.obj" "./Drivers/SPI/SPI.obj" "./Drivers/SPI/SPICC26XXDMA.obj" "./Drivers/TRNG/TRNGCC26XX.obj" "./Drivers/UART/UART.obj" "./Drivers/UART/UARTCC26XX.obj" "./Drivers/UDMA/UDMACC26XX.obj" "./ICall/icall.obj" "./ICall/icall_cc2650.obj" "./ICallBLE/ble_user_config.obj" "./ICallBLE/icall_api.obj" "./Profiles/audio_profile.obj" "./Profiles/devinfoservice.obj" "./Profiles/gatt_uuid.obj" "./Profiles/gattservapp_util.obj" "./Profiles/peripheral.obj" "./Profiles/simple_gatt_profile.obj" "./Startup/CC2650_LAUNCHXL.obj" "./Startup/ccfg_app_ble.obj" "./Startup/main.obj" "C:/ti/simplelink/ble_sdk_2_02_01_18/examples/util/mSBClibrary/bin/cc2650_mSBCencode_library.lib" -l"configPkg/linker.cmd" -l"C:/ti/simplelink/ble_sdk_2_02_01_18/examples/cc2650lp/simple_peripheral_audio_transmitter/ccs/config/ccs_linker_defines.cmd" -l"C:/ti/simplelink/ble_sdk_2_02_01_18/src/common/cc26xx/ccs/cc26xx_app.cmd" -l"C:/ti/tirtos_cc13xx_cc26xx_2_20_01_08/products/cc26xxware_2_24_02_17393/driverlib/bin/ccs/driverlib.lib" -l"C:/ti/simplelink/ble_sdk_2_02_01_18/src/rom/common_rom_releases/03282014/common_rom.symbols" -l"C:/ti/simplelink/ble_sdk_2_02_01_18/examples/util/mSBClibrary/bin/cc2650_mSBCdecode_library.lib" -llibc.a
    <Linking>

    undefined first referenced
    symbol in file
    --------- ----------------
    I2SCC26XX_config <whole-program>

    error #10234-D: unresolved symbols remain
    error #10010: errors encountered during linking; "simple_peripheral_audio_transmitter_cc2650lp_app.out" not built

    >> Compilation failure
    makefile:210: recipe for target 'simple_peripheral_audio_transmitter_cc2650lp_app.out' failed
    gmake[1]: *** [simple_peripheral_audio_transmitter_cc2650lp_app.out] Error 1
    gmake: *** [all] Error 2
    makefile:206: recipe for target 'all' failed

    **** Build Finished ****

      

  • Thank you Eirik for support.

  • Hello Eirik,

    I am confused in code that it send data with which  CHARACTERISTICS because according to  "Audio_SetParameter" is a function  who is responsible for sending data. When i have compare this function with "SimpleProfile_SetParameter"  function, then i was confused here because it is using  char 4 or char 5. So tell me it is sending data with which Character Parameter .

  • AUDIOPROFILE_START -  Start/Stop Characteristic Value

    // Start/Stop Characteristic UUID: 0xB001
    const uint8_t audioProfileStartUUID[ATT_UUID_SIZE] =
    {
    TI_BASE_UUID_128(AUDIOPROFILE_START_UUID)
    };

    AUDIOPROFILE_AUDIO -  Audio Stream Characteristic Value

    // Audio Stream Characteristic UUID: 0xB002
    const uint8_t audioProfileAudioUUID[ATT_UUID_SIZE] =
    {
    TI_BASE_UUID_128(AUDIOPROFILE_AUDIO_UUID)
    };

    https://github.com/ti-simplelink/ble_examples/blob/simplelink_cc26x2_sdk-2.10/source/ti/ble5stack/profiles/audio_dle/audio_profile_dle.c

  • I am more confused about it. Below code snipet in set the parameter of audio transfer (i wrong or write):-

    bStatus_t Audio_SetParameter(uint8 param, uint8 len, void *value)
    {
          bStatus_t ret = SUCCESS;

    switch (param)
     {
            case AUDIOPROFILE_START:
            if (len == sizeof (audioProfileStart))
                  {
                   audioProfileStart = *((uint8*)value);

                  // See if Notifications have been enabled and send
                   ret = GATTServApp_ProcessCharCfg(audioProfileStartConfig,
                                                                                &audioProfileStart,
                                                                                FALSE,
                                                                               audioProfileAttrTbl,
                                                                              GATT_NUM_ATTRS(audioProfileAttrTbl),
                                                                               INVALID_TASK_ID,
                                                                              audioProfile_ReadAttrCB);
                    }
              else
                     {
                         ret = bleInvalidRange;
                      }
    break;

    case AUDIOPROFILE_AUDIO:
            {
                 VOID memcpy(audioProfileAudio, value, BLEAUDIO_NOTSIZE);

                 // See if Notifications have been enabled and send
                ret = GATTServApp_ProcessCharCfg(audioProfileAudioConfig,
                (uint8_t *)audioProfileAudio,
                   FALSE,
                   audioProfileAttrTbl,
                  GATT_NUM_ATTRS(audioProfileAttrTbl),
                    INVALID_TASK_ID,
                   audioProfile_ReadAttrCB);
                   }
    break;

    default:
    ret = INVALIDPARAMETER;
    break;
    }

    return ret;
    }

    Give some brief on above function also.