This thread has been locked.

If you have a related question, please click the "Ask a related question" button in the top right corner. The newly created question will be automatically linked to this question.

CC1352P: CPU reset upon BLE connect

Part Number: CC1352P

Hi,

Our Environment:

  • Board: Custom board , CC1352P
  • SDK: simplelink_cc13xx_26xx_sdk_6_10_00_29
  • Xdctool: xdctools_3_62_01_16_core

Our code is also based on  dmm_wsnnode_ble_sp_app_CC1352R1_LAUNCHXL_tirtos_ccs example.

BLE advertisment works ok.

On some boards, when trying to connect from mobile or PC, the CPU resets w/o able to trace the crash cause. ( Probably within BLE stack)

Any idea how to trace this CPU reset?

  • Hi Amit, 

    I apologize for the delayed response over Easter break. 

    In your original post, I see that you had an issue with the  rfDriverCallbackAntennaSwitching. It might be connected to the reset you are observing now. 

    Can you comment the lines out of this callback function and check if you still see the crash? It is worth checking if they are connected.

    Regards,

    Sid

  • Hi Sid,

    The issue with rfDriverCallbackAntennaSwitching was resolved and not related to this new issue.

    BLE CPU reset issue is reproduced only in some custom boards. In most boards, BLE connects is working correctly.

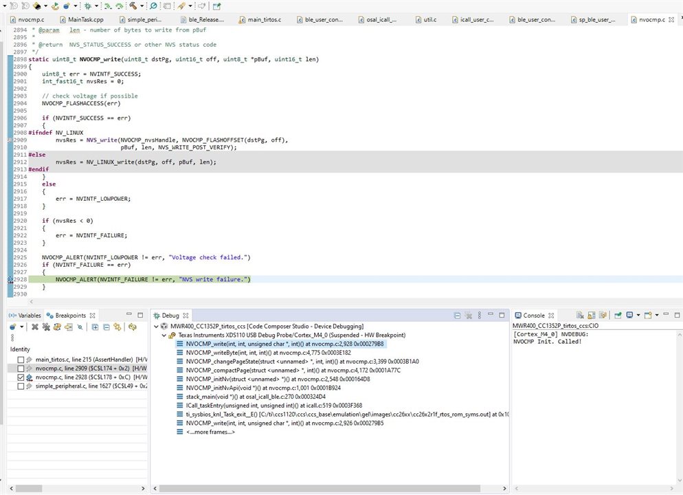
    Enabled NVDEBUG compiler flag and noticed that on boards that reset upon BLE connect,  There is an error on calling NVS_write() during ICALL initialization. Attached screenshot

  • Hi Sid,

    Forgot to mention:

    If I revert back to SimpleLink SDK 5.20.00.52 , BLE connect is working correctly in all boards.

    The issue appears after switching to SimplLink SDK 5.30.01.01.

    Amit

  • Hi Amit,

    Can you elaborate on the conditions of the CPU reset? Is the device first asserting, and then subsequently a reset is triggered to recover? Do you have any reset codes from debugging?

    Can you verify on SDK version 6.10?

  • Hi,

    CPU reset occurs within BLE stack so no way to trace if the device asserting first.

    As mentioned above, we are using SDK version 6.10 .

    Actually, we found the cause for the cpu reset :

    We have modified syscfg file ti_ble_config.h the default BLE output power:

    // Default Tx Power Index
    -#define DEFAULT_TX_POWER HCI_EXT_TX_POWER_P2_20_DBM

    This is the cause for CPU reset on some boards.

    ( Our custom board supports PA for both 1Ghz and 2.4Ghz). 

    To resolve it reverted back to 

    +#define DEFAULT_TX_POWER               HCI_EXT_TX_POWER_5_DBM

    and update TX power during run time by invoking :

    // Set new Tx power
    GapAdv_setParam(advHandleLegacy, GAP_ADV_PARAM_TX_POWER, (int8_t*)(pMsg->pData));
     

    It is still not clear why it caused CPU reset in some boards.