This thread has been locked.

If you have a related question, please click the "Ask a related question" button in the top right corner. The newly created question will be automatically linked to this question.

CC2340R5: Why will the CC2340R5 sometimes disconnect after just connecting to BLE central

Part Number: CC2340R5

Hi team,

My customer use CC2340R5 with basic_ble FW. When CC2340R5 connect to BLE central, the disconnect happen easily. Is there any suggestion to solve this scenario ?

Customer doesn't have BLE sniffer. How to know the disconnection reason from CC2340R5 side ?

Test environment:

BLE peripheral :  LP-EM-CC2340R5 + basic_ble

BLE central : u-blox

Test steps:

1. CC2340R5 connect to u-blox 

2. sometimes, the disconnect happen almost immediately after just connecting. The fail rate is around 15%.

Thank you.

  • Hi Jerry,

    Thank you for reaching out. Is this behavior observed when using a smart phone or LP-EM-CC2340R5 as the central device? I would like to see if the behavior is contained to the ublox device.

    Can you also share the SDK version you are using?

    Best Regards,

    Jan

  • Hi Jan,

    This behavior also happen when using central with LP-EM-CC2340R5 host_test FW + BTool.

    For SDK version, customer will reply later.

  • Hi Jan,

    The disconnect never happens with a smartphone, while it sometimes does with the LP-EM-CC2340R5.

    SDK version:simplelink_lowpower_f3_sdk_7_40_00_64

  • Hi,

    Thank you for confirming. To clarify, this behavior is observed when using two launchpads as well? One operating as a peripheral in an unmodified basic_ble and the other as a central in host_test?

    Best Regards,

    Jan

  • Hi Jan,

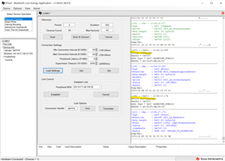
    It will dissconnect sometime using two launchpads as well. Below is a screenshot of the disconnection.

  • Hi,

    Got it. Thank you for confirming. Do you have access to a BLE Packet sniffer (such as an ellysis or frontline)? If so, then could you take a packet capture showing the disconnection occurring? I would like to see what is happening over the air in the lead up to the disconnection.

    Best Regards,

    Jan

  • Hi Jan,

    I asked my colleagues and no one had any sniffers. Can I use my laptop as a BLE sniffer?

  • Hi,

    Unfortunately not. If a sniffer is not possible, then what may help us understand what is happening is to observe the disconnection reason reported by the CC2340R5 device running basic_ble. Could you share what reason is being reported?

    Best Regards,

    Jan

  • Hi Jan,

    FuYu did test with two TI EVM at their office environment. The fail rate (disconnect happen immediately after connecting) is around (1/20 ~ 2/20, they did two runs. Each run test 20 times connection). Could you comment if this fail rate is normal or not at office environment ?

    Test environment:

      SDK version: simplelink_lowpower_f3_sdk_7_40_00_64

      Central : CC2340R5 launchpad + host_test FW _ BTool

      Peripheral: CC2340R5 launchpad + basic_ble FW

     

    Test result:

    The fail rate (disconnect happen immediately after connecting) is around (1/20 ~ 2/20, they did two runs. Each run test 20 times connection)

    Disconnection log:

  • Hi,

    It is possible that this may be expected if the environment has a very large amount of BLE traffic and lots of RF activity. The failed to establish error occurs when the central fails to hear back from the peripheral within the first six connection events during connection establishment. If the environment is very busy, then its possible environment interference may be causing connection to miss packets. It would be helpful to see the disconnection reason for the peripheral as well.

    Best Regards,

    Jan

  • hi Jan,

    Could you instruct how to printout the disconnection reason as you mentioned ? Thank you.

    "It would be helpful to see the disconnection reason for the peripheral as well."

  • Hi Jerry,

    The disconnection reason may be extracted within the BLEAPPUTIL_LINK_TERMINATED_EVENT case inside the app_connection.c file. The disconnection reason may be found within the gapTermMsg->reason

    Best Regards,

    Jan