This thread has been locked.

If you have a related question, please click the "Ask a related question" button in the top right corner. The newly created question will be automatically linked to this question.

CC1200 minimum register list

Other Parts Discussed in Thread: CC1101, CC1200

Hi,

I'm working on a porting project of an existing CC1101 library to CC1200. As far as I progressed I can see a lot more registers than at the CC1101 and I'm not sure what to export from SmartRF studio. I found a TI example code but it looked that those registers which wouldn't have to change their values were omitted from the register list so I wasn't really sure what had been missed out and what not. I'd very grateful if someone could point me to a working register list, the bare minimum which has to be programmed after resetting the chip.

  • Hi

    If you use SmartRF Studio to set up your radio parameters, the registers that changes from their default value will be marked green in the register view window. When you export the register settings the default will be that only the registers that differ from their default value will be exported. So by default you will get the bare minimum from SmartRF Studio

  • By default SmartRF Studio should export (by choosing register export) only the registers you need to set. This is the best list we have.

    Typically you need to set the registers setting datarate, deviation, frequency, all registers starting with FS_ and a few others.

  • Hi Martin,

    thank you for your input. SmartRF really marks the differing values in bold green however it won't export for example the DEV_ADDR and the PA_CFG1 register fields and values and maybe more...:-(

    Maybe it would be nice to export these important registers as well, no matter they have the default values or not.

  • Hi

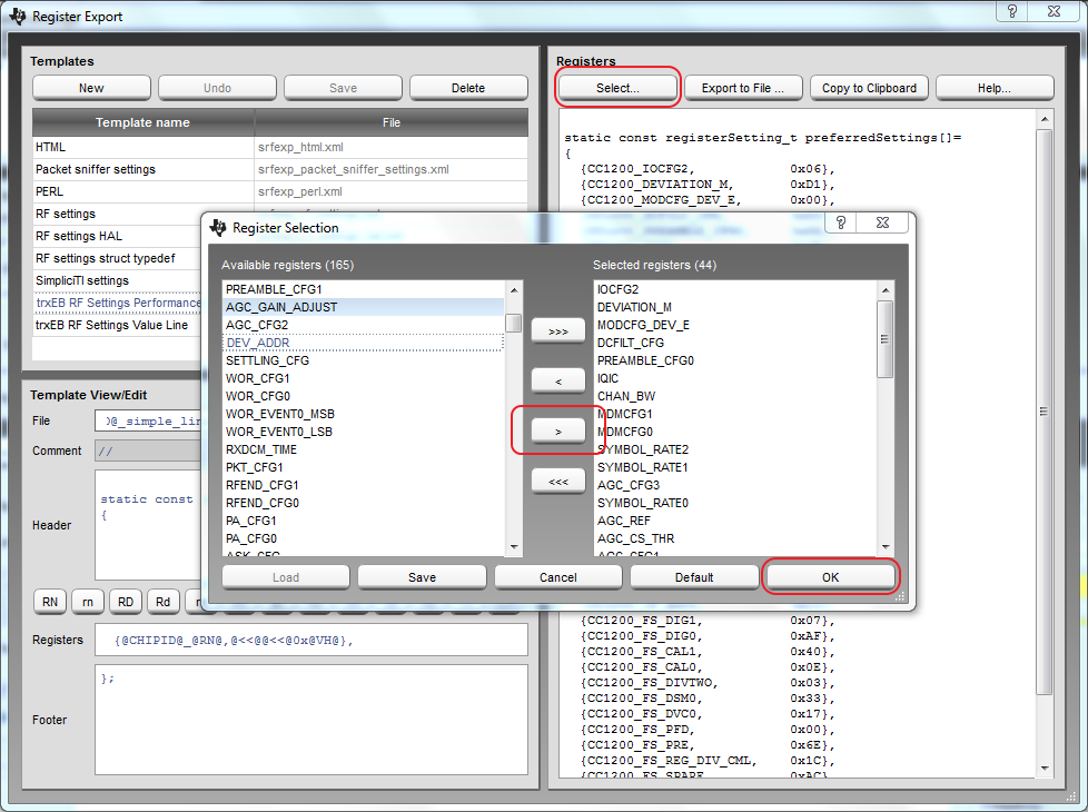
    As default only register values that differ from the reset value will be exported. If you change the DEV_ADDR from zero it should be included in the register export automatically. You can also manually add registers that you want included in the register export. You can either choose explicit registers or you can include the entire register range if you want.

    In the register export window, press the select button and you then can choose which registers you want to be included in the export

      

  • Martin, thank you very much for your detailed help!