Other Parts Discussed in Thread: , CCSTUDIO
Tool/software: Code Composer Studio
Team,
I have made the application in the CCS v 7.4 with the simplelink_cc13x0_sdk_1_60_00_21. Everything works well.
I installed the CCS v 8.3 last Friday (because the Resource explorer does not work in CCS v 7.4) and I also installed the newest Simplelink SDK, simplelink_cc13x0_sdk_2_40_00_20.
I made some changes in my board file according to the new version of the LAUNCHXL-CC1310 examples - some structures were changed. I am able to compile the project with ARM compiler v 18.12.0 LTS without any errors.
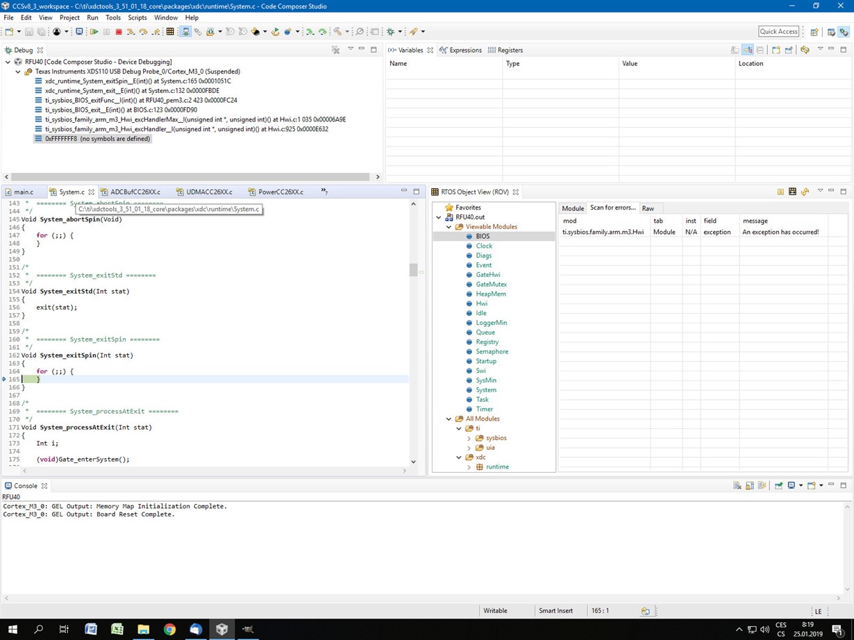
But when I run the application in the MCU (debug session), the application suddenly stops on ADCBuf_open().
If I compile the same project with the ARM compiler v 16.9.10 LTS, everything works fine.
Do you have any advice what could be the problem with migrating the project from Simplelink 1.60.00.21+ARM 16.9.10 to Simplelink 2.40.00.20+ARM 18.12.0?
Thanks for your help,
TI Customer




