This thread has been locked.

If you have a related question, please click the "Ask a related question" button in the top right corner. The newly created question will be automatically linked to this question.

Immediate bus fault issue

Other Parts Discussed in Thread: CC3200

Hi,

We are using the CC3200 to develop IOT applications.

The code base which we want to deploy on these boards is bit big and it appears the issues we are getting is due to this.

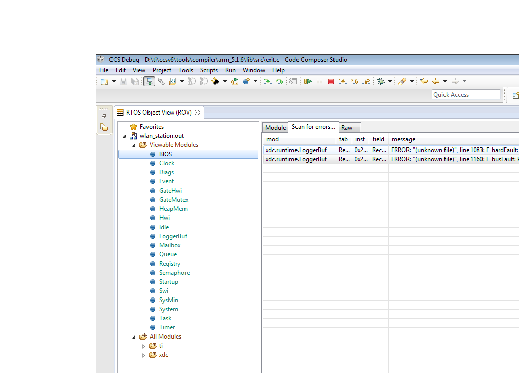
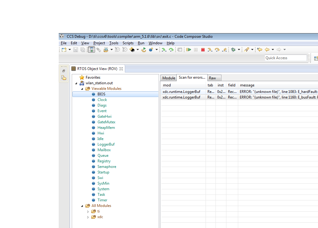
Attached is the image of the issue we are facing. Please help us resolve the issue.

In addition to the issue wanted to know whether we can increase the RAM by providing external RAM interface. 

  • Hi Shreepriya,

    You can interface an external RAM but you would not be able to execute anything from that.

    Regarding the TI RTOS issue, hard to comment as I am not sure about what your code is doing. But please check whether you have provided enough stack size in "System configuration" in .cfg file , and also please check whether enough heap is provided in "BIOS configuration".

    Regards,
    Raghavendra
  • Hi Raghavendra,

    Thanks for the reply.

    On external RAM we cannot execute anything but can we store data and provide heap from that memory?

    On the build we are using the WLAN station project and on top of it we have added our code as we want the WIFI connection.

    In this project we don't see the configuration file, so should we create a new configuration file and add all the functionality.

    When we tried creating configuration file I was not able to open it in XCONFG editor.

    Regards,

    Shreepriya 

  • Hi Shreepriya,

    You can use the RAM to store the data section. But the execution would slow down, the bottleneck would be the speed at which the interface is operating at.

    If you have started from the basic getting started application, then you would find the .cfg file under 'cc3200-sdk\ti_rtos\ti_rtos_config'.
    Please take a look at this file for relevant configurations.

    Regards,
    Raghavendra
  • Hi Raghavendra,

    Thanks for the response on external RAM.

    One more thing since the configuration file resides on the ti_rtos_config so all objects of the application needs to be done on this configuration file right.

    So ti_rtos_config will be specific to each application? is that right.

    We are facing issue with OSI_Sleep it is stuck for ever can you please tell us troubleshooting tips for this.

    Regards,

    Shreepriya

  • Hi Sreepriya,

    What maximum stack and heap size use by your application. 

    Regards,

    Aashish