This thread has been locked.

If you have a related question, please click the "Ask a related question" button in the top right corner. The newly created question will be automatically linked to this question.

LAUNCHXL-CC3235SF: The power saving mode seems not working for AWS demo.

Part Number: LAUNCHXL-CC3235SF
Other Parts Discussed in Thread: CC3235SF

Hi,

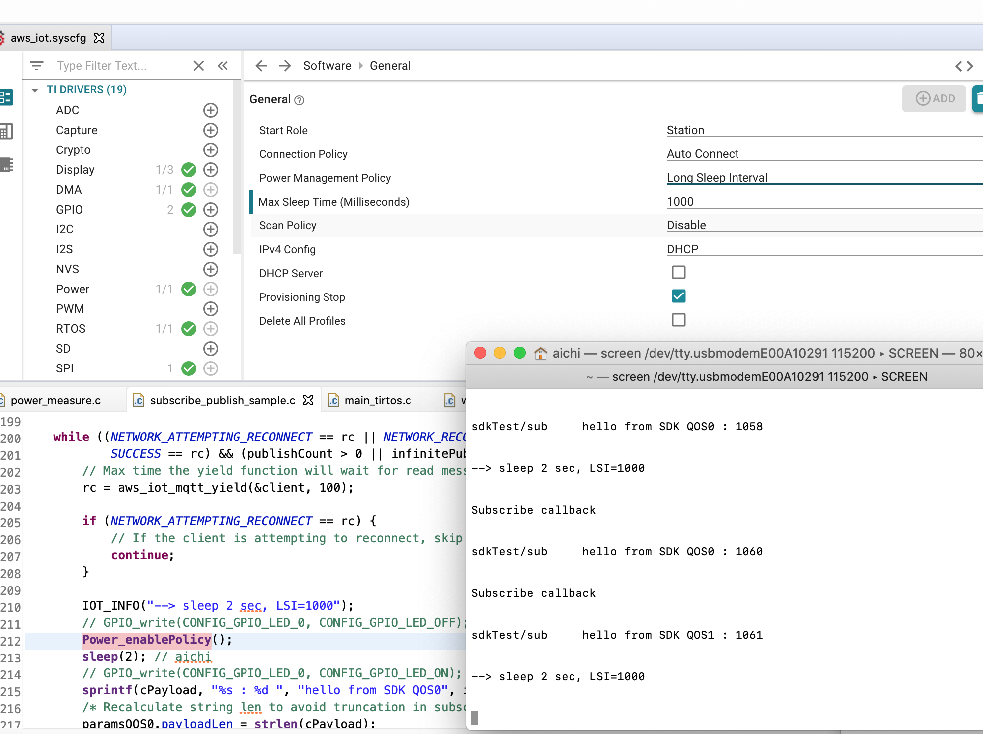
I have an issue when I running the AWS demo code, if I enable "Power_enablePolicy();" in main_tirtos.c, it will block on beginning..not scan AP, not connect.... :(

The code and my LSI setting like below:

So anyone can let me know how to fix it?