Other Parts Discussed in Thread: CC2530, Z-STACK
Hi,
I have a zigbee devices (thermostat) that has temperature measurement cluster and I set periodic attribute reporting via configure reporting command. When this device sends ReportAttributes it is passed to me over UART with AF_INCOMING_MSG and I can process it and get measured value.
The problem is that it stops working after some time. The Zigbee device (thermostat) is still sending ReportAttributes ( I can see it on sniffer) but Zstack si no longer passing it to me over UART via AF_INCOMING_MSG.
I can not find any logical explanation to this behavior. Why dose it work for some time and then just stops?
Another wired this is that I have another Zigbee device (temperature sensor from Netwox) it also has temperature measurement cluster but every thing works fine with this device. Zstack dose not stop sending AF_INCOMING_MSG.
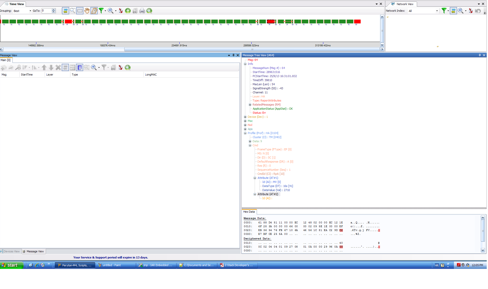
The only thing that I found was different is that I can see on sniffer that the ReportAttributes cmd from thermostat has Status: Err (I think it is because it has one byte of information to much). And ReportAttributes cmd from temperture sensore has Status: Ok.
I'm using CC2530.
sniffer screenshot for thermostat ReportAttributes cmd:
Any idea to explain/fix this would be appreciated!


