Hi,
I'm not able to use the ETB trace in the AM2434 with Theia-based CCS 20.3.1.
Steps taken:
1) Started debug, clicked on show all cores and connected the DebugCell_TBR_0
2) Selected MAIN_Cortex_R5_0_0 on debug view
3) Selected View -> Trace and than Core Trace button
4) Started the MAIN_Cortex_R5_0_0

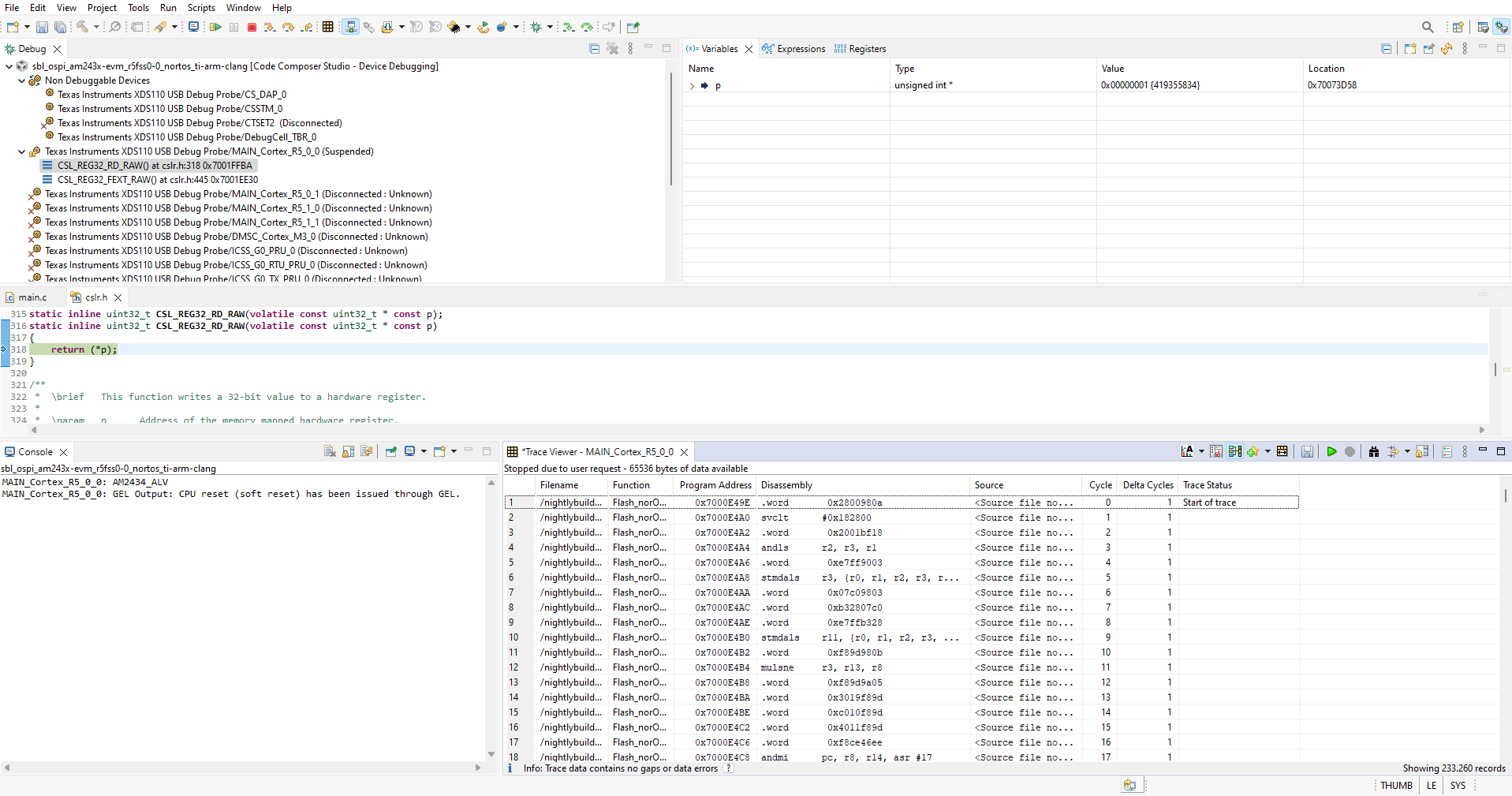
5) Paused the MAIN_Cortex_R5_0_0, trace move to "Trace Processing" and then a "Reconnecting to TI Cloud Agent..." massage appeared. By clicking on "Cancel" CCS report that he needs to be reloaded.
NOTE: Trace is working fine with CCS 12.8.1.
The executed steps are the same, the only different seems in the GUI, CCS allow to select the trasport type.
