Hi All,
Currently, we are trying the Ethernet Loopback example program. We are able to establish the physical & Link Layer. ACT & LINK LEDS are blinking.
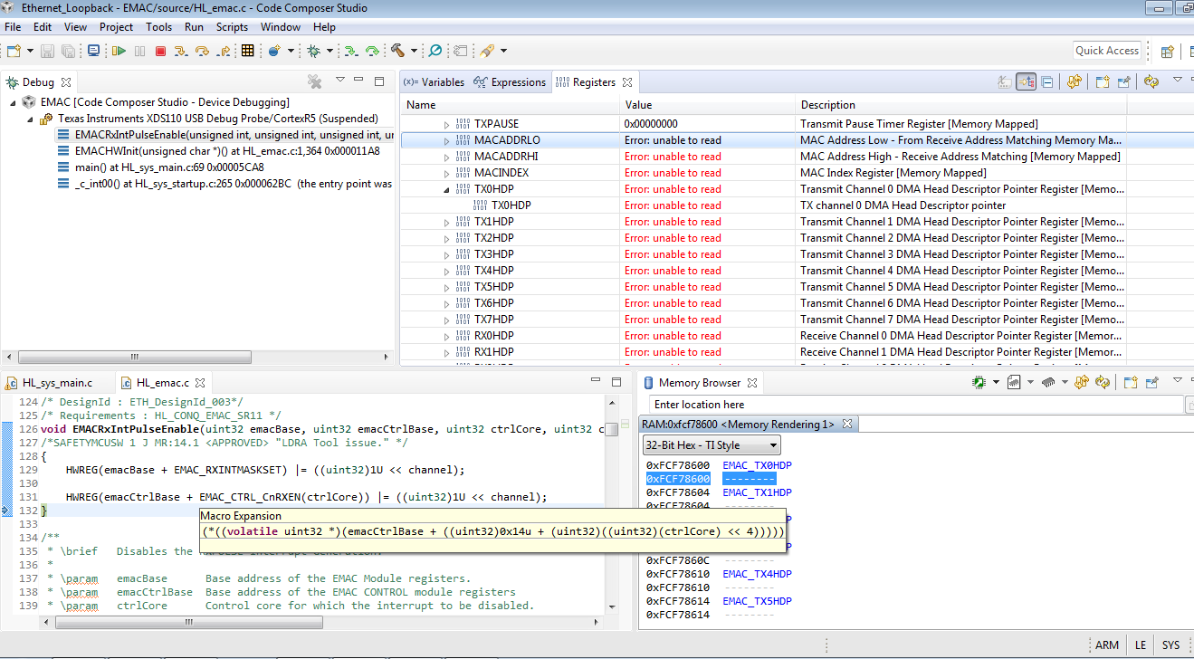
As per the attached screenshot, we are getting the following error "Error: Unable to read".
MACADDRLO
MACADDRHI
MAC INDEX
TX0HDP to TX7HDP
RX0HDP to RX7HDP
TX0CP to TX7CP
RX0CP to RX7CP
Could you please give your valuable feedback for the same ?
Thank you.
Regards,
S.Saravanakumar

