Part Number: LAUNCHXL-F28379D
Other Parts Discussed in Thread: C2000WARE, CONTROLSUITE
Hello,
I'm trying to add DCL library to my basic LED blinking project.... I'm trying to use FPU32 functions for PI controller for my LAUNCHXL-F28379D device.
I'm following up videos and also I've already read DCL user guide but I cannot solve.
I'm making what video explained at link https://www.youtube.com/watch?v=7j1nyIYGRNQ
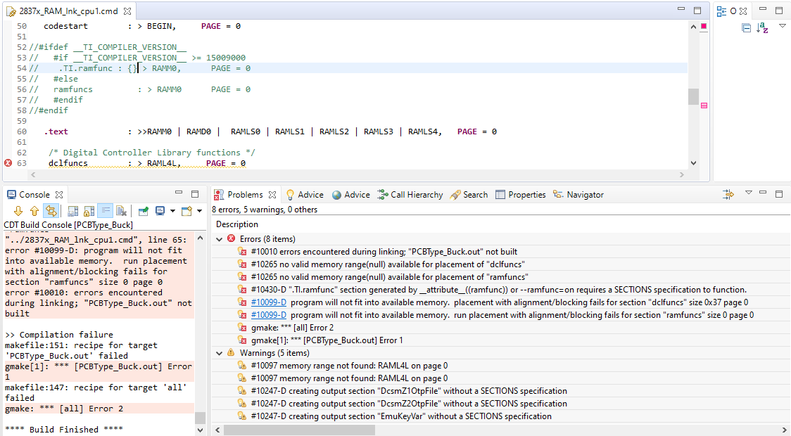
1. At first I got following errors and warnings for following line. How can I solve? I need to set my own PI parameters. How can I do?
2. At second, I tried to comment those error lines and I got following errors and warnings for following line. How can I solve?
3. Maybe the problem at question 2 is related to linker command file. I loaded it to below. I don't know how to configure it. If I had lines, it will give errors I know. I used standard linker command file which is installed at control suite folder. The name of it is "2837x_RAM_lnk_cpu1.cmd"
MEMORY
{
PAGE 0 :
/* BEGIN is used for the "boot to SARAM" bootloader mode */
BEGIN : origin = 0x000000, length = 0x000002
RAMM0 : origin = 0x000122, length = 0x0002DE
RAMD0 : origin = 0x00B000, length = 0x000800
RAMLS0 : origin = 0x008000, length = 0x000800
RAMLS1 : origin = 0x008800, length = 0x000800
RAMLS2 : origin = 0x009000, length = 0x000800
RAMLS3 : origin = 0x009800, length = 0x000800
RAMLS4 : origin = 0x00A000, length = 0x000800
RESET : origin = 0x3FFFC0, length = 0x000002
PAGE 1 :
BOOT_RSVD : origin = 0x000002, length = 0x000120 /* Part of M0, BOOT rom will use this for stack */
RAMM1 : origin = 0x000400, length = 0x000400 /* on-chip RAM block M1 */
RAMD1 : origin = 0x00B800, length = 0x000800
RAMLS5 : origin = 0x00A800, length = 0x000800
RAMGS0 : origin = 0x00C000, length = 0x001000
RAMGS1 : origin = 0x00D000, length = 0x001000
RAMGS2 : origin = 0x00E000, length = 0x001000
RAMGS3 : origin = 0x00F000, length = 0x001000
RAMGS4 : origin = 0x010000, length = 0x001000
RAMGS5 : origin = 0x011000, length = 0x001000
RAMGS6 : origin = 0x012000, length = 0x001000
RAMGS7 : origin = 0x013000, length = 0x001000
RAMGS8 : origin = 0x014000, length = 0x001000
RAMGS9 : origin = 0x015000, length = 0x001000
RAMGS10 : origin = 0x016000, length = 0x001000
RAMGS11 : origin = 0x017000, length = 0x001000
RAMGS12 : origin = 0x018000, length = 0x001000
RAMGS13 : origin = 0x019000, length = 0x001000
RAMGS14 : origin = 0x01A000, length = 0x001000
RAMGS15 : origin = 0x01B000, length = 0x001000
CPU2TOCPU1RAM : origin = 0x03F800, length = 0x000400
CPU1TOCPU2RAM : origin = 0x03FC00, length = 0x000400
}
SECTIONS
{
codestart : > BEGIN, PAGE = 0
#ifdef __TI_COMPILER_VERSION__
#if __TI_COMPILER_VERSION__ >= 15009000
.TI.ramfunc : {} > RAMM0, PAGE = 0
#else
ramfuncs : > RAMM0 PAGE = 0
#endif
#endif
.text : >>RAMM0 | RAMD0 | RAMLS0 | RAMLS1 | RAMLS2 | RAMLS3 | RAMLS4, PAGE = 0
.cinit : > RAMM0, PAGE = 0
.pinit : > RAMM0, PAGE = 0
.switch : > RAMM0, PAGE = 0
.reset : > RESET, PAGE = 0, TYPE = DSECT /* not used, */
.stack : > RAMM1, PAGE = 1
.ebss : > RAMLS5, PAGE = 1
.econst : > RAMLS5, PAGE = 1
.esysmem : > RAMLS5, PAGE = 1
Filter_RegsFile : > RAMGS0, PAGE = 1
ramgs0 : > RAMGS0, PAGE = 1
ramgs1 : > RAMGS1, PAGE = 1
/* The following section definitions are required when using the IPC API Drivers */
GROUP : > CPU1TOCPU2RAM, PAGE = 1
{
PUTBUFFER
PUTWRITEIDX
GETREADIDX
}
GROUP : > CPU2TOCPU1RAM, PAGE = 1
{
GETBUFFER : TYPE = DSECT
GETWRITEIDX : TYPE = DSECT
PUTREADIDX : TYPE = DSECT
}
}

