Other Parts Discussed in Thread: CCSTUDIO, , LAUNCHXL-F280049C
Tool/software: Code Composer Studio
Hi,
I have a big modular converter with 180 Piccolo F280049. For programming and debugging I have 18 XDS110. Each XDS110 is connected via JTAG chain to 10 microcontrollers. This bundle of controllers is called branch. All the controllers use the same software. So I use a big java script in the Code Composer Debug Server Scripting (Scripting Console) to load the programms.
For debugging and monitoring I want to connect the code composer via scripting console to one of the branches. I want to non-intrusively connect to the target and leave it running. I need to know the current values of some variables.
Here you find a minimal example where I´m just connecting to one of the 10 controllers of one branch:
// Import the DSS packages into our namespace to save on typing importPackage(Packages.com.ti.debug.engine.scripting) importPackage(Packages.com.ti.ccstudio.scripting.environment) importPackage(Packages.java.lang) // Configurable Parameters var deviceCCXMLFile = "C:/SVN/Software/F280049/targetConfigs/TMS320F280049_111.ccxml"; var programToLoad = "C:/SVN/Software/F280049/CPU1_RAM/Basis_F280049.out"; // Create our scripting environment object - which is the main entry point into any script and // the factory for creating other Scriptable ervers and Sessions var script = ScriptingEnvironment.instance(); // Create a debug server var debugServer = script.getServer( "DebugServer.1" ); // Set the device ccxml debugServer.setConfig( deviceCCXMLFile ); // Open a debug session debugSession1 = debugServer.openSession( "RK_111_Probe", "C28xx_CPU1_1" ); // Connect to the target debugSession1.target.connect(); // Load symbols debugSession1.symbol.load( programToLoad ); // Run the program debugSession1.target.runAsynch();
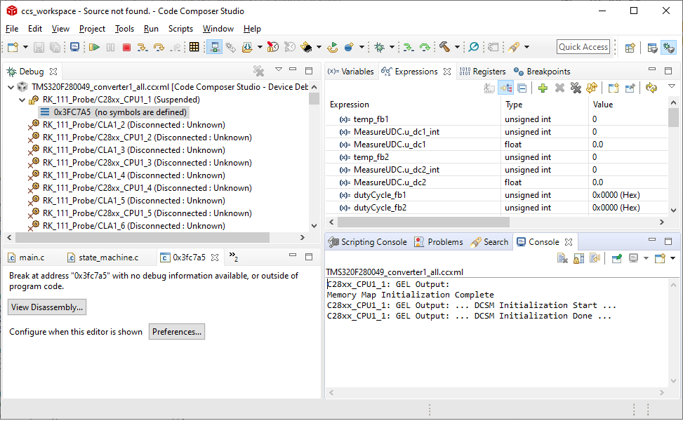
But using this script CCS does not find the symbols. Like shown in the screenshot:
I can accses the registers and have a live view for there values, but I can't acces my variables. The values of the variables are just zero.
When I leave out the command: debugSession1.symbol.load( programToLoad ); I get the same state in the Debug window, but in the Expressions window in the values row its written: identifier not found: ...
How to get a connection to a running controller with proper variable accses??
By the way: The adress 0x3FC7A5, where CCS stops, is in the BootRom of my controller.





