Other Parts Discussed in Thread: MSP-EXP432E401Y
Tool/software: Code Composer Studio
Hi,
I'm considering ADC of MSP432E401Y.
I use CCS9.2, Smplelink3.30.00.22 and MSP-EXP432E401Y.
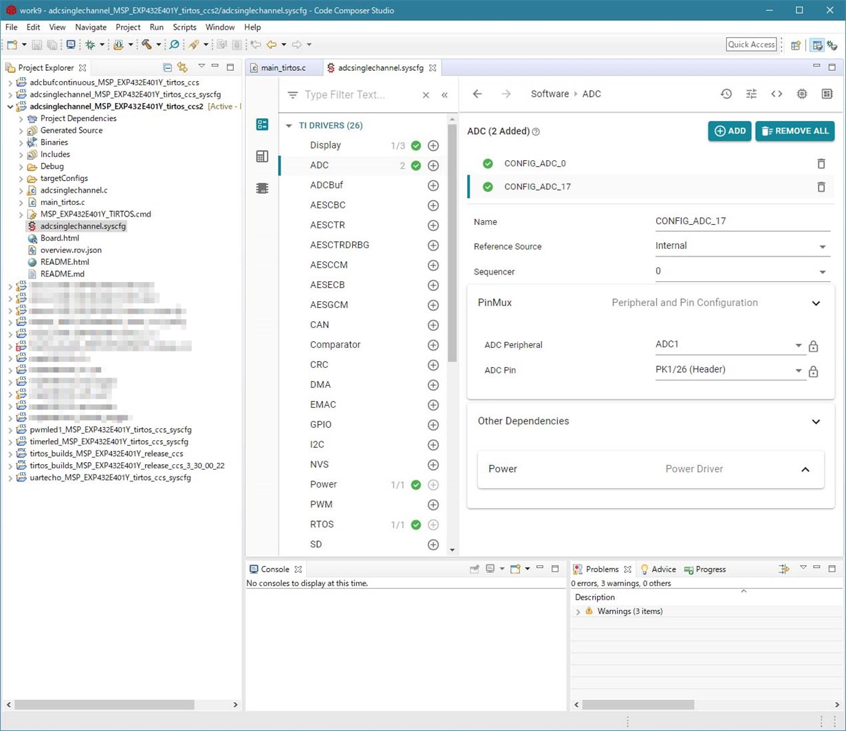
I'm correcting a sample program and am reading the adc value of AIN17 (PK1).
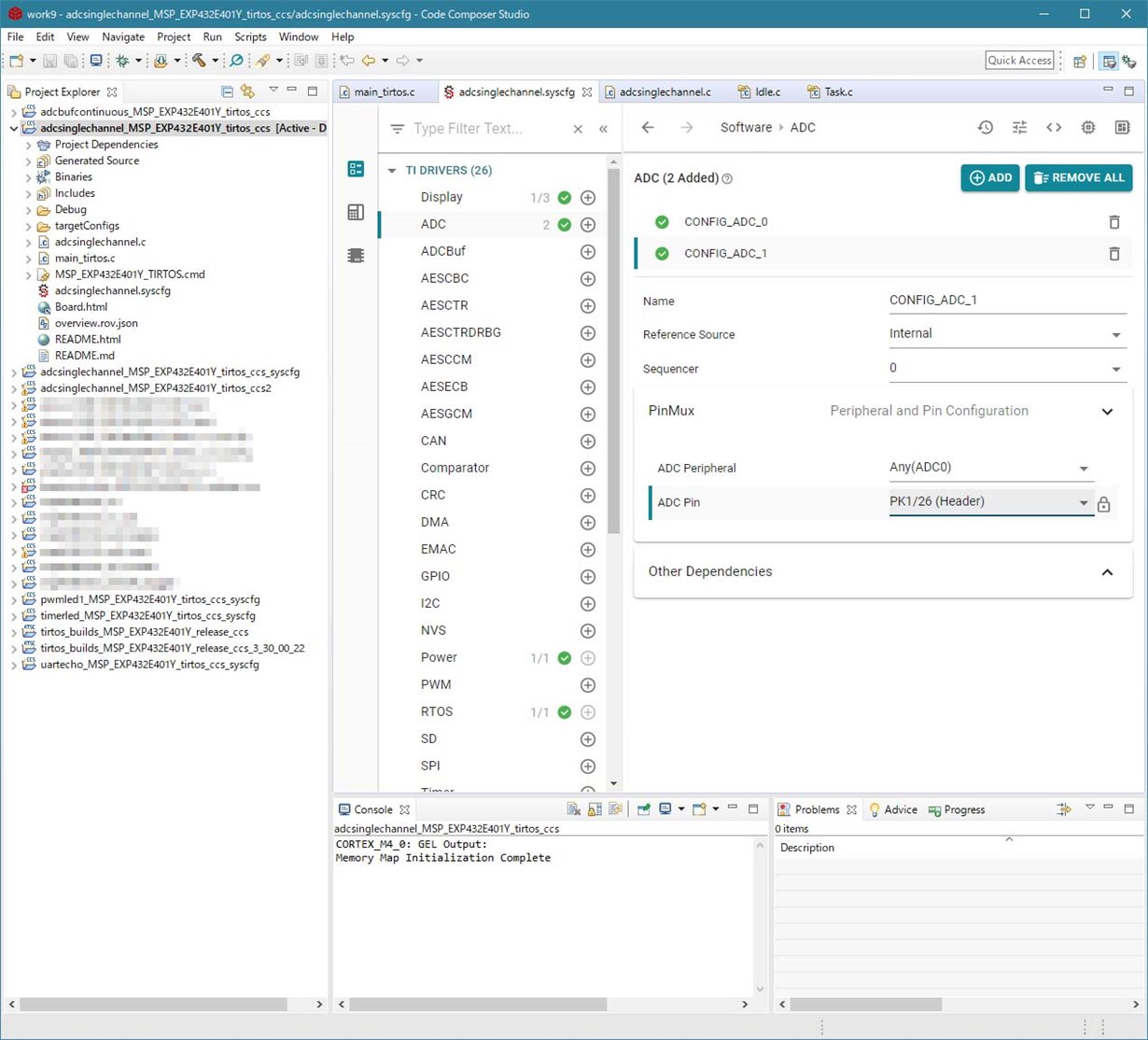
ADCbuf was taken up here before, so it was confirmed to be corrected.
However, I select AIN17 (PK1) in Adcbufcontinuous sample, it can't read the true value.
I used below for a sample of ADCbuf.
\ti\simplelink_msp432e4_sdk_3_30_00_22\examples\rtos\MSP_EXP432E401Y\drivers\adcbufcontinuous\tirtos\ccs
And I used below for a sample of ADC.
\ti\simplelink_msp432e4_sdk_3_30_00_22\examples\rtos\MSP_EXP432E401Y\drivers\adcsinglechannel\tirtos\ccs
Advice, please.
Thanks

