This thread has been locked.

If you have a related question, please click the "Ask a related question" button in the top right corner. The newly created question will be automatically linked to this question.

CCS/MSP430F5529: USB Freeze issue

Part Number: MSP430F5529


Tool/software: Code Composer Studio

Hi JD

Hope you are well and compliments for 2020 - I trust it will be a good year for you.

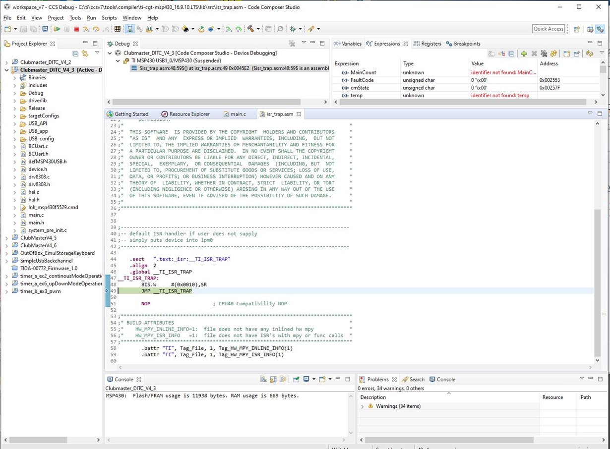
I finally got my LaunchPad MSP430F5529LP board back and have managed to debug the issue I was having. The firmware ends up in the ISR_TRAP routine (see below). I am not sure how I can prevent this, so your assistance would be appreciated.

**Attention** This is a public forum