TPS6594-Q1: Time required to generate question , answer each byte

Part Number: TPS6594-Q1

Tool/software:

Hello Experts,

I want to know if any time delay needs to be considered when reading the question and responding to each byte in sequence.

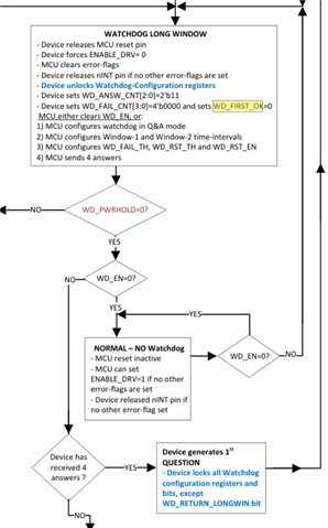
I’ve encountered an issue where no question is generated by the PMIC during the long window. Do I need to insert a delay before reading the question?

Kind Regards
Manisha N G

  • Hello Experts,
    friendly reminder. Please give insights 

  • Hello Manisha,

    The question be default resets upon first power, and the diagram just requires 4 answers (correct or not) to the 

    The time required for the question generation should be a few clock pulses (@ 20MHz) and even at I2C maximum speed this isn't a concern.

    As noted by the defaults and the excerpts above the PMIC resets this value, so it should still read the the WD_QUESTION and answer according to the digital logic.

    Hope that helps,

    Nicholas McNamara