Hi, I bought TMS320C5515 EVM and MDK (Medical Development Kit) Front-End Module for C5505 and ECG, but I'm having
problems to compile the sample application of the ECG in CCS v4.1.
The problem is specifically concerned to this application, because I got compile and run another demo example (led
test).
MDK came with a CD containing an installation file: c550x_mdk_ecg_app_code_1_0_setup, which once installed, create the
directory C:\Program Files (x86)\C550x_MDK_ECG_Application_Code containing the following folders: ECGSystem Project (sw
in an old version of Code Composer - file. pjt - ECGSystem_v_5_6), Output (file ECGSystem.out) and PC Application
(containing the installation files on the PC application C55x ECG Medical Development Kit MDK.msi).
Because my EVM is the C5515 and the software version on CD is for MDK C5505 (v5.6), I downloaded version 5.7 from TI
site, which contains a file ReleaseNote.txt with the following information: "MDK_ECGSystem_C5515EVM vesrsion 5.7 has
been modified from MDK5505_ECG_v_5_6 to be Able to run on the C5515 EVM. Software features and changes have not Been
the Same as the MDK5505_ECG_v_5_6".
It's important to say that ECGSystem Project is for old version of CCS, then I need to import legacy on CCS 4.1 and
migrate the project.
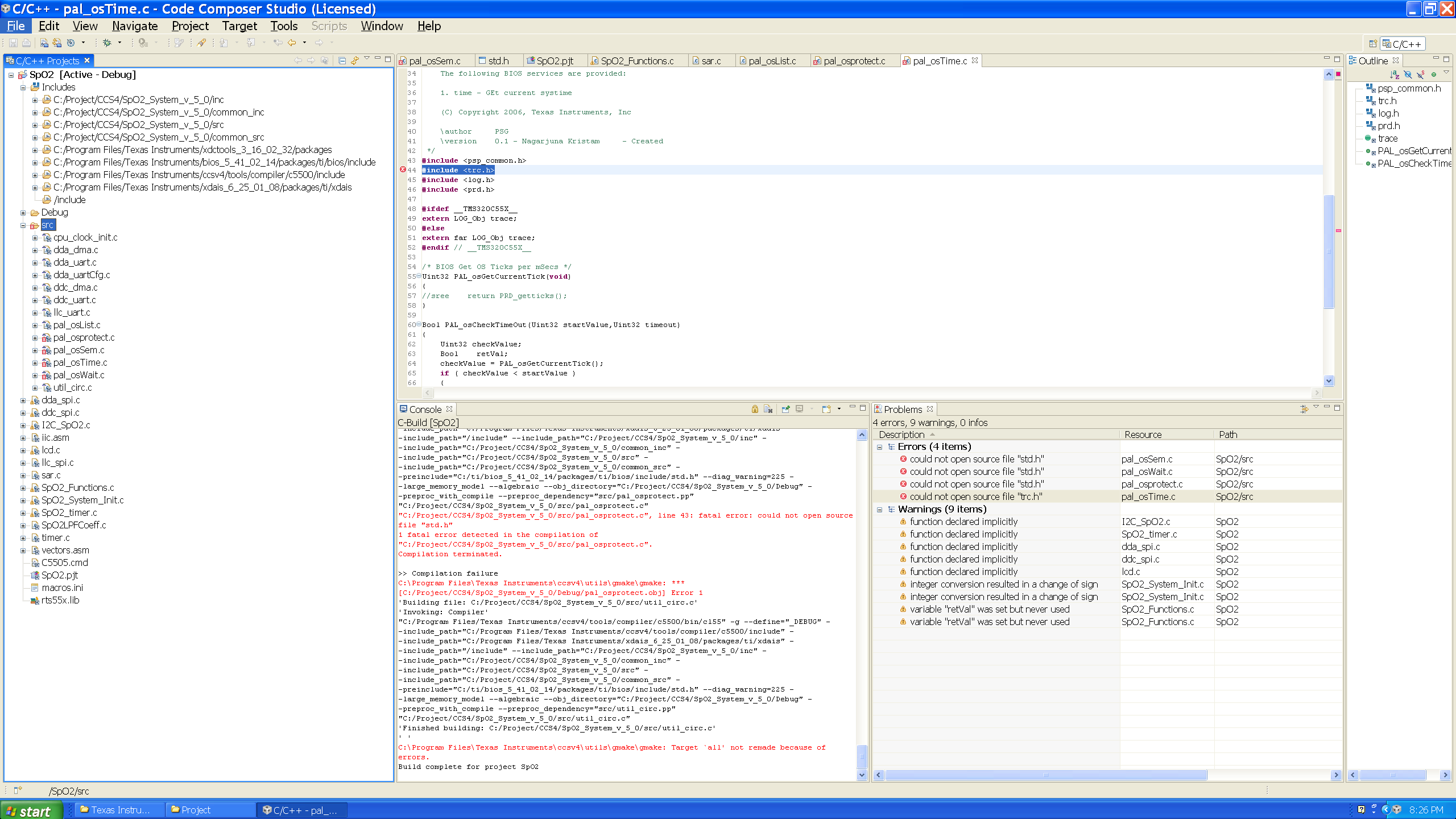
The problem is: after migration, if I build project, seven errors are listed in 'Problems' window of CCS. Six of them
is: Could not open source file "std.h" and one is Could not open source file "trc.h".
Console window displays:
"../inc/ECGSystemFunctions.h", line 47: fatal error: could not open source file "std.h" 1 fatal error detected in the
compilation of "../src/ECGSystemFunctions.c".
"../inc/ECGSystemInit.h", line 49: fatal error: could not open source file "std.h" 1 fatal error detected in the
compilation of "../src/ECGSystemInit.c".
"../inc/ECGDemoNonBios.h", line 48: fatal error: could not open source file "std.h" 1 fatal error detected in the
compilation of "../src/ECGSystem_main.c".
"../src/pal_osSem.c", line 43: fatal error: could not open source file "std.h" 1 fatal error detected in the
compilation of "../src/pal_osSem.c".
"../src/pal_osTime.c", line 42: fatal error: could not open source file "trc.h" 1 fatal error detected in the
compilation of "../src/pal_osTime.c".
"../src/pal_osprotect.c", line 43: fatal error: could not open source file "std.h" 1 fatal error detected in the
compilation of "../src/pal_osprotect.c".
"../src/sar.c", line 41: fatal error: could not open source file "std.h" 1 fatal error detected in the compilation of
"../src/sar.c".
Trying to solve this errors, I search these files in explorer and found two directories:
- C:\Program Files (x86)\Texas Instruments\bios_5_41_02_14\packages\ti\bios\include
- C:\Program Files (x86)\Texas Instruments\bios_6_21_00_13\packages\ti\bios\include
Then, I include these paths in project Properties menu --> C/C++ Build option --> File Search Path, and compile again. But the problem persists.
How can I solve this problem?
Thank you
