Hi TI team,
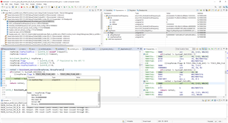
I use the example OSPI Flash Diagnostic,
in function System_init() get error,
I trace the bug,
as shown below,
Please help in resolving the issue.
This thread has been locked.
If you have a related question, please click the "Ask a related question" button in the top right corner. The newly created question will be automatically linked to this question.
Hi TI team,
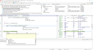
I use the example OSPI Flash Diagnostic,
in function System_init() get error,
I trace the bug,
as shown below,
Please help in resolving the issue.
Hi Lin,
Thank you for sharing the info.
Next, how are you loading and running the example? Are you booting SBL_NULL from OSPI and then loading the example from CCS?
Please note that OSPI must be in reset state before running this example. So, it is recommended to use any other boot media except OSPI to load the SBL and run the example.
Regards,
Prashant
Hi Prashant,
I followed Flash SOC Initialization Binary to booting SBL_NULL to solve the problem,
thanks for you help.