Hi,
We want to implement I2C2 enable on the Linux side. Currently, we have encountered the issue of "controller timed out" after modifying it in the following way. We hope you can help analyze where our modifications were incorrect or need to be made elsewhere. Thank you very much.
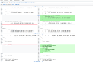
Here are our modifications:
The file path is: tda4/board-support/linux/arch/arm64/boot/dts/ti/k3-j721s2-common-proc-board.dts

The error log is as follows:






















