Hi,
There are two threads discussing Viterbi example SPRA776A.
http://e2e.ti.com/support/dsp/tms320c5000_power-efficient_dsps/f/109/t/142759.aspx
http://e2e.ti.com/support/dsp/tms320c5000_power-efficient_dsps/f/109/t/104625.aspx
It seems that it CAN build and run. Unfortunately, my build generates some severe warnings. I am using CCS v5. Could you tell me what is wrong with the project?
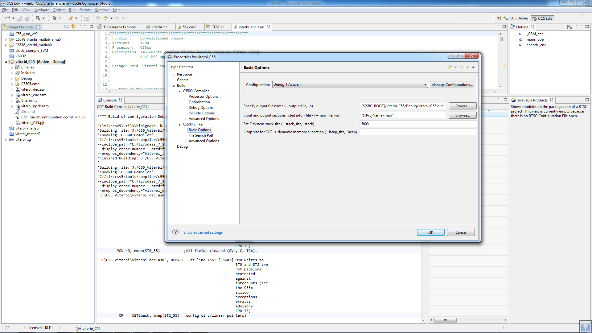
**** Build of configuration Debug for project viterbi_C55 ****
C:\ti\ccsv5\utils\bin\gmake -k all
'Building file: J:/C55_Viterbi/Viterbi_t.c'
'Invoking: C5500 Compiler'
"C:/ti/ccsv5/tools/compiler/c5500/bin/cl55" --memory_model=small -g --include_path="C:/ti/ccsv5/tools/compiler/c5500/include" --include_path="C:/ti/xdais_7_21_01_07/packages/ti/xdais" --include_path="C:/CCSTUD~1.1/C5500/csl/include" --define="_DEBUG" --quiet --display_error_number --ptrdiff_size=16 --obj_directory="C:/temp_XP/C55_Viterbi/viterbi_C55/Debug" --preproc_with_compile --preproc_dependency="Viterbi_t.pp" "J:/C55_Viterbi/Viterbi_t.c"
'Finished building: J:/C55_Viterbi/Viterbi_t.c'
' '
'Building file: J:/C55_Viterbi/viterbi_dec.asm'
'Invoking: C5500 Compiler'
"C:/ti/ccsv5/tools/compiler/c5500/bin/cl55" --memory_model=small -g --include_path="C:/ti/ccsv5/tools/compiler/c5500/include" --include_path="C:/ti/xdais_7_21_01_07/packages/ti/xdais" --include_path="C:/CCSTUD~1.1/C5500/csl/include" --define="_DEBUG" --quiet --display_error_number --ptrdiff_size=16 --obj_directory="C:/temp_XP/C55_Viterbi/viterbi_C55/Debug" --preproc_with_compile --preproc_dependency="viterbi_dec.pp" "J:/C55_Viterbi/viterbi_dec.asm"
"J:\C55_Viterbi\viterbi_dec.asm", REMARK at line 118: [R5601] MMR writes to
ST0 and ST2 are
not pipeline
protected
against
interrupts (see
the C55x
silicon
exceptions
errata;
Advisory
CPU_75)
MOV #0, mmap(ST0_55) ;All fields cleared (OVx, C, TCx).
.........


