This thread has been locked.

If you have a related question, please click the "Ask a related question" button in the top right corner. The newly created question will be automatically linked to this question.

Problem with Connecting the Starter_Kit AM335x using CCSv5.0

Other Parts Discussed in Thread: AM3358

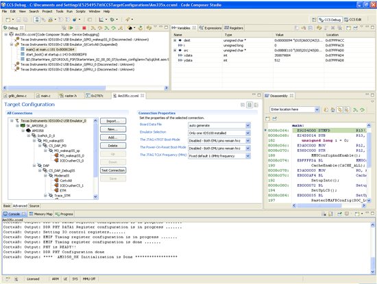
I've got a starter kit couple of Days back and I'm using CCSv5.1.0.09000 to connect to the target. The target configuration is as follows:

Connection: Texas Instrument XDS100 USB Emulator

Board or Device : SK_AM3358

But, when i Click Test Connection I'm always getting this error:


The value is '-151' (0xffffff69).
The title is 'SC_ERR_FTDI_OPEN'.

The explanation is:
One of the FTDI driver functions used during
the connect returned bad status or an error.
The cause may one or more of: invalid emulator serial number,
blank emulator EEPROM, missing FTDI drivers, faulty USB cable.
Use the xds100serial command-line utility in the 'common/uscif'
folder to verify the emulator can be located.

I have tried installing the FTDI drivers from the link provided in the Wiki. But it didnt work.