This thread has been locked.

If you have a related question, please click the "Ask a related question" button in the top right corner. The newly created question will be automatically linked to this question.

Vpif Link error

Other Parts Discussed in Thread: OMAP-L138, TMS320C6748

Hi,

I am building my application with below packages.

However, link error is occured.

I think that utils.lib does't include function such as ti_sdo_utils_List_Object__create, ti_sdo_utils_List_Object__delete, ...

Please tell me how to resolve this problem.

CCS         : v5.2

SYS/BIOS: bios_6_33_01_25

PDK         : biospsp_03_00_01_00

IPC           : ipc_1_23_05_40

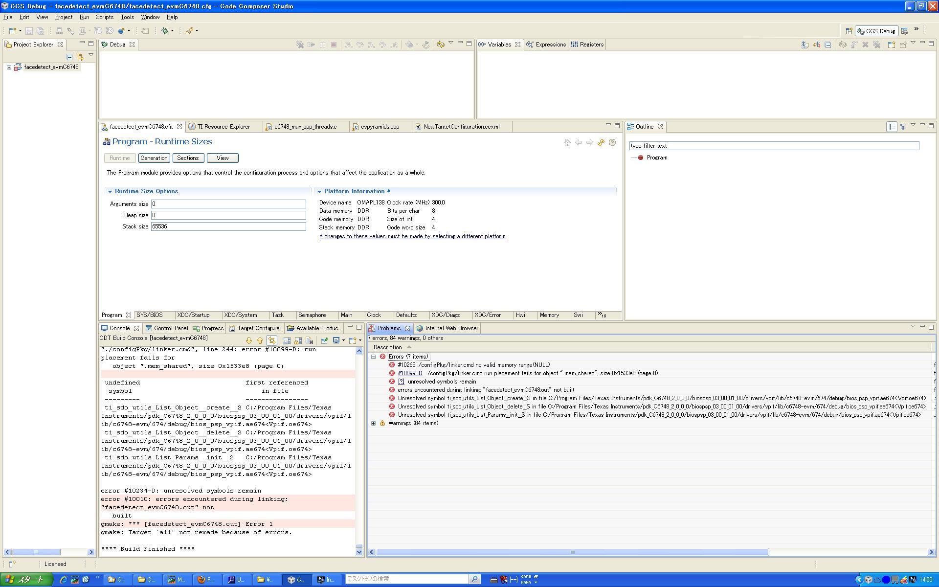
Unresolved symbol _ti_sdo_utils_List_Object__create__S in file C:/Program Files/Texas Instruments/pdk_C6748_2_0_0_0/biospsp_03_00_01_00/platforms/evm6748/vpifedc/lib/c6748-evm/674/debug/bios_psp_platform_evm6748_vpifedc.a674<CodecInterface.o674>    .xdchelp    /facedetect_evmC6748    0    C/C++ Problem
Unresolved symbol _ti_sdo_utils_List_Object__delete__S in file C:/Program Files/Texas Instruments/pdk_C6748_2_0_0_0/biospsp_03_00_01_00/platforms/evm6748/vpifedc/lib/c6748-evm/674/debug/bios_psp_platform_evm6748_vpifedc.a674<CodecInterface.o674>    .xdchelp    /facedetect_evmC6748    0    C/C++ Problem
Unresolved symbol _ti_sdo_utils_List_Params__init__S in file C:/Program Files/Texas Instruments/pdk_C6748_2_0_0_0/biospsp_03_00_01_00/platforms/evm6748/vpifedc/lib/c6748-evm/674/debug/bios_psp_platform_evm6748_vpifedc.a674<CodecInterface.o674>    .xdchelp    /facedetect_evmC6748    0    C/C++ Problem

I set  library and path in properties.

bios_psp_platform_evm6748.a674
bios_psp_i2c.a674
bios_psp_uart.a674
bios_psp_psc.a674
bios_psp_platform_evm6748_vpifedc.a674
edma3_lld_drv.a674
edma3_lld_rm.a674
edma3_lld_drv_sample.a674
utils.lib

"${CG_TOOL_ROOT}/lib"
"${CG_TOOL_ROOT}/include"
"../../../../bin"
"C:\Program Files\Texas Instruments\pdk_C6748_2_0_0_0\biospsp_03_00_01_00\platforms\evm6748\lib\c6748-evm\674\debug"
"C:\Program Files\Texas Instruments\pdk_C6748_2_0_0_0\biospsp_03_00_01_00\platforms\evm6748\vpifedc\lib\c6748-evm\674\debug"
"C:\Program Files\Texas Instruments\pdk_C6748_2_0_0_0\biospsp_03_00_01_00\drivers\i2c\lib\c6748-evm\674\debug"
"C:\Program Files\Texas Instruments\pdk_C6748_2_0_0_0\biospsp_03_00_01_00\drivers\uart\lib\c6748-evm\674\debug"
"C:\Program Files\Texas Instruments\pdk_C6748_2_0_0_0\biospsp_03_00_01_00\drivers\vpif\lib\c6748-evm\674\debug"
"C:\Program Files\Texas Instruments\pdk_C6748_2_0_0_0\biospsp_03_00_01_00\drivers\psc\lib\c6748-evm\674\debug"
"C:\Program Files\Texas Instruments\edma3_lld_02_11_04_01\packages\ti\sdo\edma3\drv\lib\674\debug"
"C:\Program Files\Texas Instruments\edma3_lld_02_11_04_01\packages\ti\sdo\edma3\rm\lib\c6748-evm\674\debug"
"C:\Program Files\Texas Instruments\edma3_lld_02_11_04_01\packages\ti\sdo\edma3\drv\sample\lib\c6748-evm\674\debug"
"C:\Program Files\Texas Instruments\ipc_1_23_05_40\packages\ti\sdo\utils\lib\instrumented_674\utils"

  • Masaki,

    I have moved this thread over to the device forum in hopes that you will get a response there, as I don't believe that there is anyone in the BIOS forum that can answer this.

    Dave

  • Hi Masaki,

                Kindly let us know the board you are using. Is it OMAP-L138 evm/OMAP-L138 LCDK /C6748 LCDK?

    Also give us the details of the project you are working which shows this error. Is it your custom code or one of the TI's starterware or demo codes you are trying to run?

    Regards,

    Iyshwarya

  • Hello, Iyshwarya.

    I use OMAP-L138/TMS320C6748 EVM board.

    I tried TI's demo(facedetect) and success.  You know that this demo is using starterware.

    My application is legacy code on CCSv3.3.

    I am trying porting my application from CCSv3.3(DSP/BIOS) to CCS5.2(SYS/BIOS).

    So,  I want to use biospsp_03_00_01_00 because legacy code is using pspdrivers_01_30_01.

    Vpif on biospsp_03_00_01_00 calls ti_sdo_utils_List_Object__create__S.

    However, ipc_1_23_05_40 library doesn't have this function. therefore I think link error occur.

    Does TI provide bios_c6sdk_02_00_00_00_setupwin32 with link trouble?

    BR,

    Masaki

  • Hi Masaki,

                From the reply you have posted we have some clarifications from you:

    1. Were you able to run the Facedetect demo on the EVM with CCS5.2 ?
    2. You have said “My application is legacy code on CCSv3.3” . From this we understand that you are using your custom code and you are trying to port that code from DSP/BIOS to SYS/BIOS. If this is the case you can refer the BIOS User guide [SPRUEX3L] which gives the detailed procedure to create and build projects using SYS/BIOS. which might be of some help to you to understand the transition better.

    http://www.ti.com/lit/ug/spruex3l/spruex3l.pdf

           3.  Also send us the screen shot of the CCS Linker error to understand the error better.

    Regards,

    Iyshwarya

    If this answers your question, please click the Verify Answer button below. If not, please reply back with more information.

  • Hi, Iyshwarya,


    > 1. Were you able to run the Facedetect demo on the EVM with CCS5.2 ?

    Yes. I succeded in the facedetect demo.


    > 2.You have said “My application......

    I finished port my code from DSP/BIOS to SYS/BIOS referring BIOS User guide.

    There is no problem about SYS/BIOS.

    There are some errors about Vpif Link error.

    I use original bios_c6sdk_02_00_00_00_setupwin32 and don't change it.


    > 3.Also send us the screen shot of the CCS Linker error to understand the error better

    please find out attached file.

    My project name is facedetect_evmC6748. this is same name of facedetect demo. don't warry.



    BR,

    Masaki



  • Sorry, I forgot to attach file

  • Hi Masaki,

                Thanks for sending us the screenshot.

    After looking into your CCS error, the error arises from the linking issues with the ipc libs. If the unresolved symbol issue is handled the errors #10265 and #10099 may get resolved.

    The ti_sdo_utils_List_Object__create__S is available in the C:\Program Files\Texas Instruments\ipc_1_23_05_40\packages\ti\sdo\utils\List.h. Thus kindly ensure whether the ipc_1_23_05_40\packages\ti\sdo\utils  is linked to your project properly and the List.h header file is included correctly in your project.

     Also we could see that on your first post you have used bios_psp_platform_evm6748.a674 but in the screenshots we could see you have posted bios_psp_platform_evm6748_vpifedc.ae674. Kindly see these mismatches in library too which may also take your debugging time.

                As a reference you can also look into the following wiki link which talks about the error codes you are facing and gives you ideas about the CCS errors.

    http://processors.wiki.ti.com/index.php/Category:Compiler_diagnostic_messages

    Regards,

    Iyshwarya

    If this answers your question, please click the Verify Answer button below. If not, please reply back with more information.