Hi,
I'm trying to test the Starterware example named uartEcho. I built the project succeffully, but when I start debugging it crash.
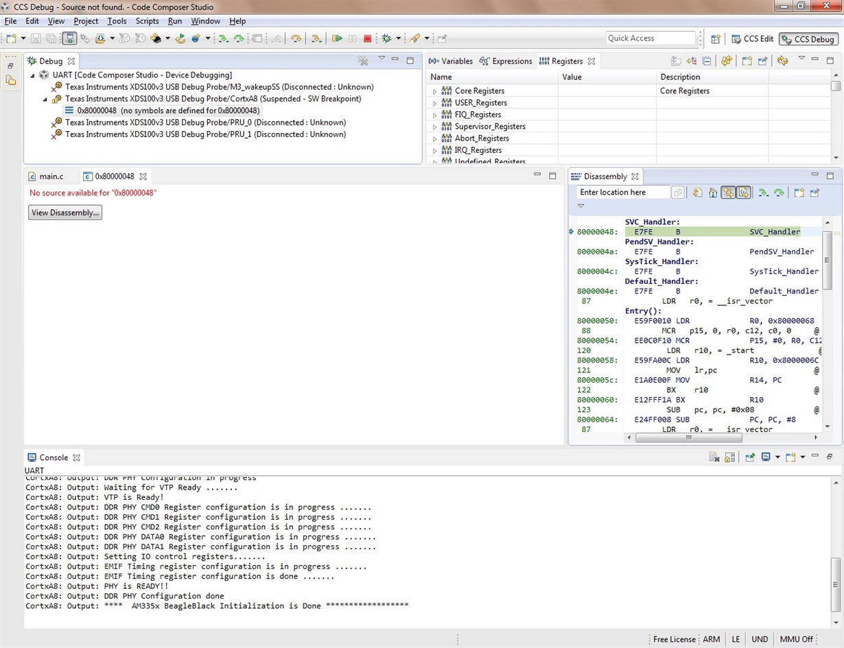
This is what I see on CCS6 before starting the process:
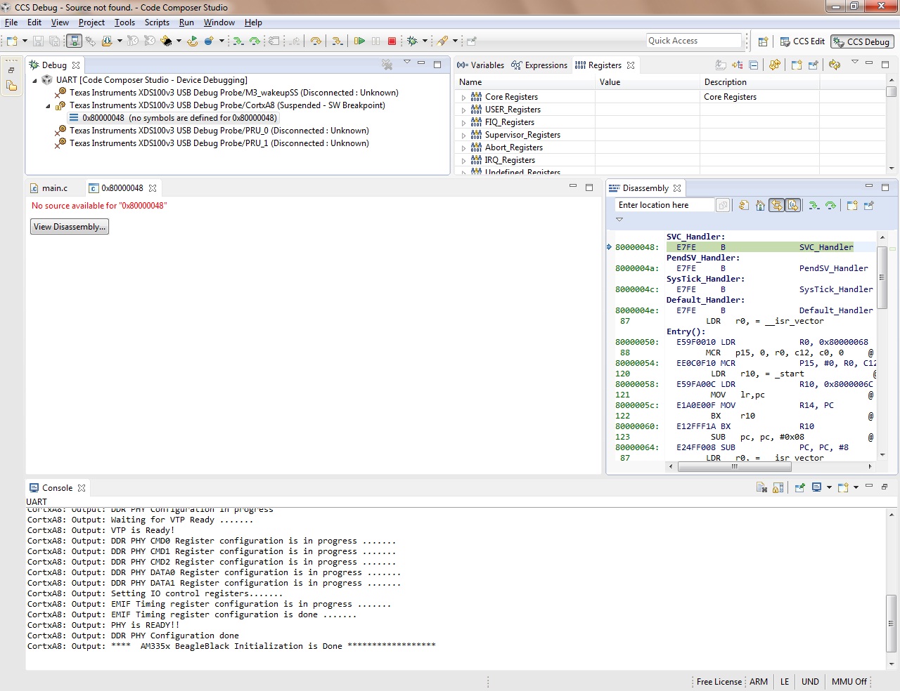
and this is what I see when the program crashes:
Any idea about it?
DM