This thread has been locked.

If you have a related question, please click the "Ask a related question" button in the top right corner. The newly created question will be automatically linked to this question.

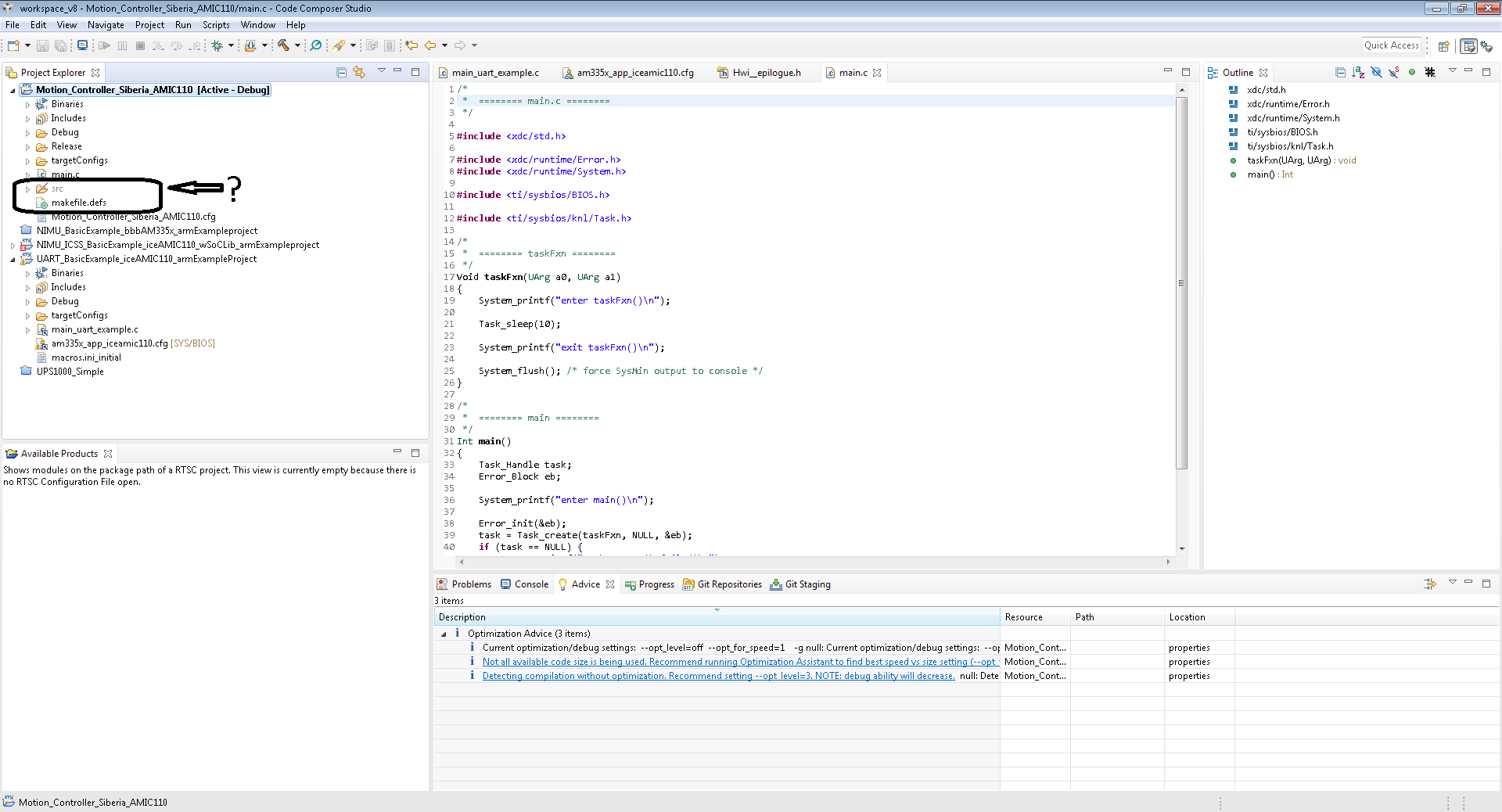
RTOS/TMDXICE110: Incomprehensible folder in project

Part Number: TMDXICE110

Tool/software: TI-RTOS

Hello.

I created the RTOS project using NewCCSProject. It was beautifully generated. And after I rebuilt this new project, I saw that the project had acquired a new folder and file as show below. Why this folder is needed and why it is excluded from the project of two debug and release? As for the file, did I need to write and upgrade it or this is the system file of CCS?

Examples of projects from TI, which I studied before, did not have such a folder.