My board can't be started using SD mode, the serial port does not print information,and the debugging situation using CCS is as follows
First enter the reset () function
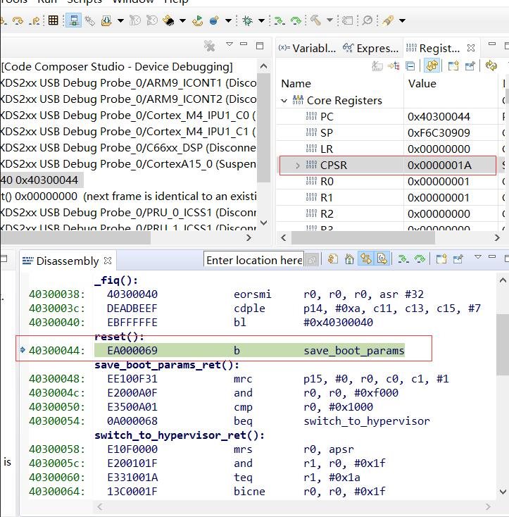
6、Here we find that the CPSR value changes to 0x0000001A is set to HYP mode
as shown below:
7、Next jump to the save_boot_params() function
8、Next jump to the save_boot_params_ret() function
9、Next jump to the switch_to_hypervisor() function
10、Next jump to the switch_to_hypervisor() function
11、When executing the above push stack program, the following error occurs.

If the value of CPSR is set to 0x1A or 0x13 in the second step, the program will run normally.
View the u-boot code:arch/arm/cpu/armv7/start.S
arch/arm/mach-omap2/lowlevel_init.S