This thread has been locked.

If you have a related question, please click the "Ask a related question" button in the top right corner. The newly created question will be automatically linked to this question.

RTOS/AM5728: SMP demo issue

Guru 10235 points
Part Number: AM5728


Tool/software: TI-RTOS

Hello, TI Experts,

We have a question about SMP-demo(posix-smp) in PROCESSOR-SDK-RTOS-AM57X 05_03_00_07 .

We success to build & run SMP-demo on TMDXIDK5728 by using CCS 8.3.0.00009 based on below wiki procedure.

http://software-dl.ti.com/processor-sdk-rtos/esd/docs/latest/rtos/index_examples_demos.html#posix-smp-demo

 

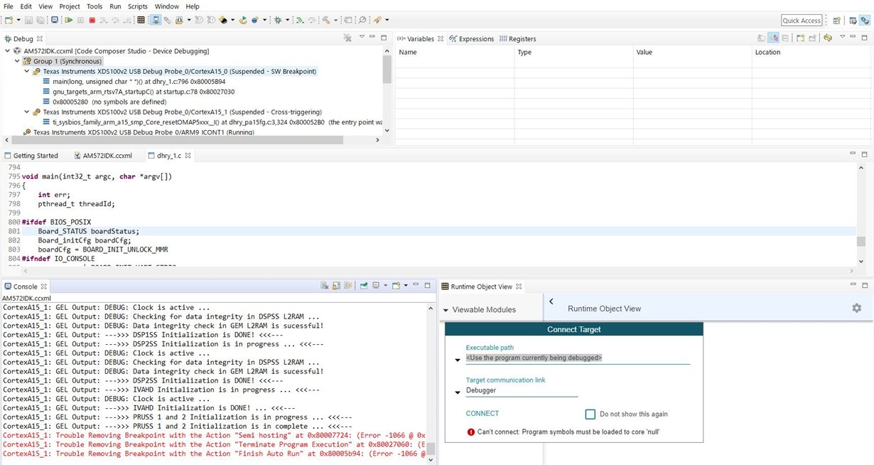
Then we tried to use "Tools->ROV Classic".

But we found "Error" like below on CCS;

  

We also checked "RTSC" setting like below;

  

Question:

  Do you have same experience?

 

We would appreciate if you check the behavior with TMDXIDK5728 and tell us how to solve this problem.

 

Best regards,

 

  • Hi Matusan,

    matusan said:
    Then we tried to use "Tools->ROV Classic".

    In the user guide we have: "Open the ROV window (Tools > RTOS Object View (ROV))"

    Can you try with "RTOS Object View (ROV)" instead of "ROV Classic", do you have improvement?

    Regards,
    Pavel

  • Hi,

    Thank you very much for your kindness.

    I really appreciate your help.

     

    We didn't find the "dhry_pa15fg.rov.xs" in C:\ti\processor_sdk_rtos_am57xx_5_03_00_07\demos\posix-smp\bin\AM572x\armv7\debug

    So we would like to know how generate "dhry_pa15fg.rov.xs".

     

    And we tried with "RTOS Object View (ROV)" instead of "ROV Classic" from your comment.

    But we also found error like below;

      

    Question:

    - Do you see same error ?

    - Could you tell us how to generate "dhry_pa15fg.rov.xs"?

     

    Best regards,

  • Matusan,

    I am also not able to find dhry_pa15fg.rov.xs file. But I am able to run the test successful on AM572x IDK board with below steps:

    1. I am using J19 USB JTAG port for both CCS connection and UART console

    2. I start the UART console on my Ubuntu PC with below command:

    pbotev@lin-0306:~$ picocom -b 115200 /dev/ttyUSB1


    3. From CCS menu, I load and run below out file on Cortex-A15_0 core:

    Run -> Load -> Load Program

    processor_sdk_rtos_am57xx_5_03_00_07/demos/posix-smp/bin/AM572x/armv7/debug/dhry.out

    Resume

    4. Thus I have below output on UART console (not CCS console):

    Terminal ready
    Starting BIOS...
    Dhrystone Benchmark, Version 2.1+Thread (Language: C)
    Stage 1: find good iteration count without threads
    Attempting 100000 iterations
    Attempting 200000 iterations
    Attempting 400000 iterations
    Attempting 800000 iterations
    Attempting 1600000 iterations
    Attempting 3200000 iterations
    dhrystones 1823929, dmips=982
    Stage 2: find best number of threads
    3200000 iterations * 1 threads
    dhrystones 1744512, dmips=939
    3200000 iterations * 2 threads
    dhrystones 3590456, dmips=1933
    3200000 iterations * 4 threads
    dhrystones 3597888, dmips=1937
    dhrystone benchmark complete


    Is this flow working for you?

    Regards,
    Pavel
  • Hi,

    Thank you very much for your kindness.

    I really appreciate your help.

     

    Yes.

    We can success to run the demo itself.

    We found the same UART console message like your result.

     

    Question:

      Do you also success to run "ROV" Tool such as "RTOS Object View (ROV)" or "ROV Classic"?

     

    We would appreciate if you tell us how to success to run the "ROV" tool with this demo.

     

    Best regards,

  • Matusan,

    You need to rebuild the posix demo to generate rov.xs file, it will be available at:

    processor_sdk_rtos_am57xx_5_03_00_07/demos/posix-smp/bin/AM572x/armv7/debug/configuro/package/cfg/dhry_pa15fg.rov.xs

    Refer to sections:

    9.3.5. How to Build the Demo
    9.3.5.1. Processor-SDK RTOS

    Then you can use the below command to build the demo (if using Linux):

    pbotev@lin-0306:~/ti/processor_sdk_rtos_am57xx_5_03_00_07$ make posix_smp

    Below wiki files also provide more info regarding ROV tool usage:

    processors.wiki.ti.com/.../Runtime_Object_View_(ROV)
    processors.wiki.ti.com/.../BIOS_FAQs

    Regards,
    Pavel
  • Hi,

    Thank you very much for your kindness.

    I really appreciate your help.

    We can success to run the demo with ROV from your advice.

     

    Best regards,