Part Number: CC2530
Other Parts Discussed in Thread: Z-STACK,
Hello,
I use a CC2530 with Z-Stack 1.2.2 as ZigBee coordinator and 50 CC2530 with Z-Stack 3.0.1 that act as routers. I use MTO routing to reduce network messages.
I have serious troubles while joining a new device. I have reset 5 devices and have tried to reconnect them to the network without success.
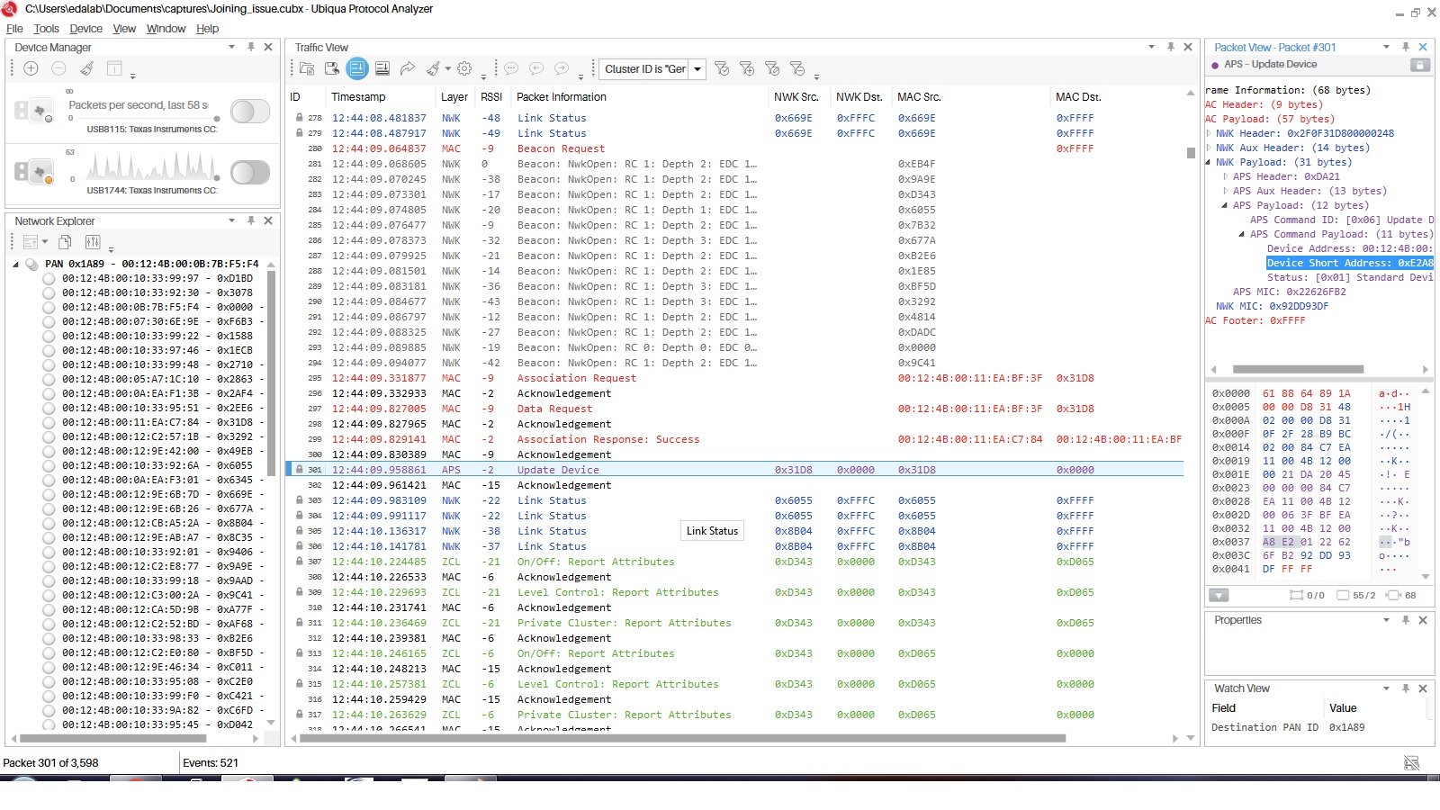
The procedure stops after the Update Device message as you can see in the attached image; no response from the coordinator.
what could be the problem?
Thanks,
Antonio

